Showing 120 of 120on this page. Filters & sort apply to loaded results; URL updates for sharing.120 of 120 on this page
HDL Coder Matlab Project Help
Quick Guide Steps For Using Matlab HDL Coder With Xilinx ISE. | PDF ...
HDL Coder - MATLAB & Simulink
HDL Coder - 从 MATLAB 代码生成 HDL 和高级综合 (HLS) 代码 - MATLAB
MATLAB HDL Coder 开发入门 - 肆拾伍|Halo Blog
HDL Coder - MATLAB
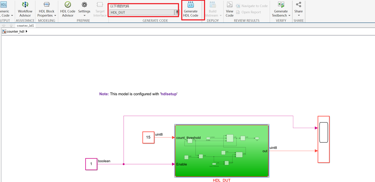
Get Started with MATLAB to High-Level Synthesis Workflow Using HDL ...
MATLAB HDL Coder for Simulink introduction using an example - imperix
Master FPGA for MATLAB HDL Coder User
(PDF) An optimizing technique for using MATLAB HDL coder
Get Started with HDL Coder
MATLAB & Simulink HDL Coder Reference | SoftArchive
HDL Coder Evaluation Reference Guide - File Exchange - MATLAB Central
HDL Coder Tutorial and Evaluation Reference Guide » Pick of the Week ...
HDL Verifier Cosimulation Model Generation in HDL Coder - MATLAB & Simulink
HDL Coder & System Generator for FPGA Design with MATLAB/Simulink - YouTube
A Look at MATLAB HDL Coder : Turning MATLAB Into VHDL - YouTube
MATLAB HDL Coder 使用教程 目录 - 肆拾伍|Halo Blog
Generating Optimizing and Verifying HDL Code With Matlab and Simulink ...
Using Multiple Clocks in HDL Coder - MATLAB & Simulink
Optimize FPGA and ASIC Speed and Area Using HDL Coder - MATLAB & Simulink
Edit Configuration Parameters for HDL Coder - MATLAB & Simulink
Generate HDL Code from MATLAB - MATLAB & Simulink
MathWorks' HDL Coder and Verifier: High-Level Synthesis Expands to ...
Generate HDL Code from MATLAB Code by Using Native Floating-Point and ...
Basic HDL Code Generation Workflow - MATLAB & Simulink
Generating Modular HDL Code for Functions - MATLAB & Simulink
MathWorks' MATLAB now supports HDL code generation - EE Times
Generate HDL Code from a MATLAB Function Block - MATLAB & Simulink
Basic HDL Code Generation and FPGA Synthesis from MATLAB - MATLAB ...
HDL Code Generation with MATLAB/Simulink
Generate HDL Code from Simulink Model - MATLAB & Simulink
Create and Set Up Your Project - MATLAB & Simulink
HDL Code Generation from System Objects - MATLAB & Simulink
HDL Code Generation from Frame-Based Algorithms - MATLAB & Simulink
HDL Code Generation for LMS Filter - MATLAB & Simulink
Simulink HDL Coder 2.0: Generate HDL Code From Simulink Models and ...
HDL Code Generation from hdl.RAM System Object - MATLAB & Simulink
Generate Target-Independent HDL Code with Native Floating-Point ...
HDL Code Generation from Viterbi Decoder System Object - MATLAB & Simulink
GitHub - mathworks/HDL-Coder: HDL Coder Examples
Generate HDL Code for Image Sharpening - MATLAB & Simulink
Model-based design MATLAB Vision HDL Toolbox™ Histogram library ...
Generate HDL Code - MATLAB & Simulink
Generate HDL Code for Blocks Inside For Each Subsystem - MATLAB & Simulink
MATLAB HDL Coder从入门到翻车(一) - 知乎
HDL Optimizations Across MATLAB Function Block Boundary Using MATLAB ...
Basic Guidelines for Modeling HDL Algorithm in Simulink - MATLAB & Simulink
Use FPGA I/O to Rapidly Prototype HDL IP Core - MATLAB & Simulink
HDL Coder - MathWorks
GitHub - uluerdem/hdlcoder-examples: Examples to investigate MatLab HDL ...
Matlab Simulink HDL Coder开发流程(一)— 创建HDL兼容的Simulink模型_hdl coder详细教程-CSDN博客
HDL code for asics and fpgas can now be generated from MATLAB
Simplify Constant Operations and Reduce Design Complexity in HDL Coder ...
Steps for generating HDL in Simulink HDL Coder The HDL Workflow Advisor ...
Model based Design Prototyping with MATLAB/HDL Coder. | Download ...
HDL Coder™ and LabVIEW FPGA: Modifying and Exporting a MATLAB® Function ...
SystemVerilog란? - MATLAB & Simulink
ASIC Design - MATLAB & Simulink
Generate HDL Code and Perform Synthesis Using Cadence Genus on ASIC ...
PPT - HDL Code Generation using MATLAB/Simulink PowerPoint Presentation ...
Matlab and Simulink for Modeling and Control - #Matlab and #Simulink ...
hdlcoder.runWorkflow - Run HDL code generation and deployment workflow ...
GitHub - mathworks/HDL-Coder-Self-Guided-Tutorial: Learn how to deploy ...
Complex Logic Design