Showing 120 of 120on this page. Filters & sort apply to loaded results; URL updates for sharing.120 of 120 on this page
Speed and Area Optimizations in HDL Coder - MATLAB & Simulink
HDL Coder - MATLAB & Simulink
HDL Coder Clock Rate Pipelining, Part 1: Introduction - MATLAB & Simulink
Use Distributed Pipelining Optimization in Models with MATLAB Function ...
HDL Coder Clock Rate Pipelining, Part 1: Introduction - Video - MATLAB ...
HDL Coder - MATLAB
MATLAB HDL Coder 开发入门 - 肆拾伍|Halo Blog
MATLAB HDL Coder for Simulink introduction using an example - imperix
(PDF) An optimizing technique for using MATLAB HDL coder
MATLAB & Simulink HDL Coder Reference | SoftArchive
Using Xilinx System Generator for DSP with HDL Coder - MATLAB & Simulink
MATLAB HDL Coder Development Environment Setup | Lin Bai
A Comparative Study Between MATLAB HDL Coder and VHDL For FPGAs Design ...
A Look at MATLAB HDL Coder : Turning MATLAB Into VHDL - YouTube
Quick Guide Steps For Using Matlab HDL Coder With Xilinx ISE. | PDF ...
Edit Configuration Parameters for HDL Coder - MATLAB & Simulink
HDL Coder - 从 MATLAB 代码生成 HDL 和高级综合 (HLS) 代码 - MATLAB
Adaptive Pipelining - MATLAB & Simulink - MathWorks 한국
Adaptive Pipelining - MATLAB & Simulink
MathWorks' HDL Coder and Verifier: High-Level Synthesis Expands to ...
Generate HDL Code for Viterbi Decoder - MATLAB & Simulink
HDL Verifier - MATLAB
Matlab Hdl Code Generator – Matlab Hdl Converter – SFSPF
Generate HDL Code from MATLAB - MATLAB & Simulink
HDL code for asics and fpgas can now be generated from MATLAB
HDL Coder Tutorial and Evaluation Reference Guide » Pick of the Week ...
HDL Code Generation with MATLAB & Simulink
Generate HDL Code from MATLAB Code by Using Native Floating-Point and ...
Generate HDL Code from Simulink Model - MATLAB & Simulink
HDL Code Generation from Viterbi Decoder System Object - MATLAB & Simulink
Optimize Clock Speed for MATLAB Code by Using Adaptive Pipelining ...
HDL Optimizations Across MATLAB Function Block Boundary Using MATLAB ...
Basic HDL Code Generation Workflow - MATLAB & Simulink
Generating Modular HDL Code for Functions - MATLAB & Simulink
MATLAB HDL Coder从入门到翻车(一) - 知乎
What Is HDL Coder? - MATLAB & Simulink
HDL Code Generation from Frame-Based Algorithms - MATLAB & Simulink
Generate HDL Code from Simulink Model from Command Line - MATLAB & Simulink
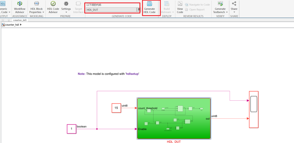
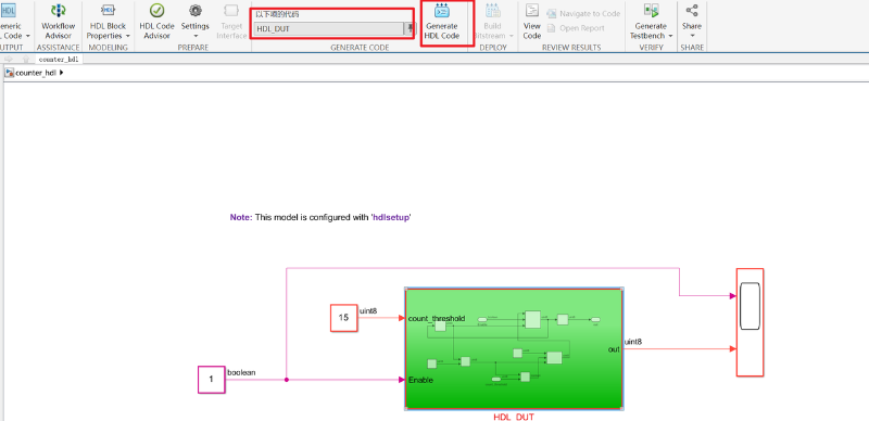
Get Started with HDL Coder
Get Started with MATLAB to High-Level Synthesis Workflow Using HDL ...
MathWorks' MATLAB now supports HDL code generation - EE Times
Get Started with MATLAB to HDL Workflow - MATLAB & Simulink
Basic HDL Code Generation and FPGA Synthesis from MATLAB - MATLAB ...
Frame-Based Video Pipeline in Simulink - MATLAB & Simulink
Converting MATLAB Algorithms into Serialized Designs for HDL Code ...
Einführung in SystemVerilog - MATLAB & Simulink
HDL Code Generation from System Objects - MATLAB & Simulink
Frame-Based Video Pipeline - MATLAB & Simulink
Distributed Pipelining: Speed Optimization - MATLAB & Simulink
hdlcoder.runWorkflow - Run HDL code generation and deployment workflow ...
Optimize Generated HDL Code for Multirate Designs with Large Rate ...
HDL Code Generation with MATLAB/Simulink
ASIC Design - MATLAB & Simulink
Generate Target-Independent HDL Code with Native Floating-Point ...
makehdl - Generate HDL RTL code from model, subsystem, or model ...
Model based Design Prototyping with MATLAB/HDL Coder. | Download ...
GitHub - mathworks/HDL-Coder-Self-Guided-Tutorial: Learn how to deploy ...
基于MATLAB的HDL代码生成及FPGA综合_matlab生成hdl详细教程-CSDN博客