Showing 111 of 111on this page. Filters & sort apply to loaded results; URL updates for sharing.111 of 111 on this page
Deleting the UpperFilters and LowerFilters Values
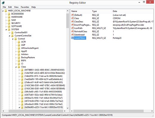
UpperFilters
Upperfilters Windows 10
Upperfilters Windows 10 Fix: A Driver Can't Load On This Device In
Upperfilters
So löschen Sie die Registrierungswerte UpperFilters und LowerFilters in ...
Upperfilters And Lowerfilters Registry Values
Upperfilters Lowerfilters Windows 10
How to Delete the UpperFilters and LowerFilters Registry Values in ...
How to Delete the UpperFilters and LowerFilters Values
GranPrint Center - Soluções em Informática: Recuperação do UpperFilters ...
Mike's Technology and Finance Blog: How to Delete UpperFilters and ...
Upperfilters Lowerfilters
How to Delete Upperfilters and Lowerfilters Registry Values in Windows ...
How to Delete the UpperFilters and LowerFilters - YouTube
What do LowerFilters and UpperFilters CD/DVD driver registry settings ...
Upperfilters Amazon.co.jp: Kotobuki Kogei Kogei Replacement Pump New
Upperfilters Kbdclass
How to Delete the UpperFilters and LowerFilters In Windows 10/8/7 ...
How to Delete the Upper Filter and Lower Filter Registry Value
How to Fix the System Restore Error 0x81000203 in Windows 10 & 11
5 Ways to Fix "A Driver Cannot Load on This Device" Error on Windows 11 ...
Windows 10 не видит привод CD/DVD-ROM | Windows для системных ...
Fix - 'A Driver Can’t Load On This Device' in Windows 11
Виправити помилку 0x81000203 Windows 11/10
چرا صفحه کلید روی ویندوز 10 روی لپ تاپ کار نمی کند
How to Fix Audio Driver Error Code 52 on Windows PCs - Technipages
Fixed: DVD Drive Not Working in Windows 10
Fix Windows Found Drivers for Your Device but Encountered an Error ...
Fix Error Code 39 Windows cannot load USB drives
Device Filter Driver Ordering - Windows drivers | Microsoft Learn
Windows no puede iniciar este dispositivo de hardware porque su ...
A driver can't load on this device in Windows 11
如何检查Windows实例注册表中的磁盘驱动残留项-阿里云帮助中心
Код 56 Настройка класса устройства продолжается в Windows — как ...
Understanding Minifilters: Why and How File System Filter Drivers ...
Windows found drivers for your device but encountered an error Fix
Fix: 'This device cannot start. (Code 10)' Error in Sound Devices on ...
Information Technology: unità ottica
Восстановление работоспособности Защиты системы Windows.
Средства устранения неполадок с файлами и папками windows
Код ошибки 31: Не удается загрузить драйвер для устройства
Error Code 19, Windows cannot start this hardware device
Fix Error 0X800703ee on Windows 10 – TechCult
Код 10 Запуск этого устройства невозможен — как исправить? | remontka.pro
This Device Cannot Start (Code 10) Error: How to Fix it on Windows?
Fix Code 32 Error: A Driver For This Device Has Been Disabled
Das Gerät kann nicht gestartet werden Code 10 - Das können Sie tun
Error 0x81000203 in System Restore and VSS » Winhelponline
Подключение сидирома к компьютеру
윈도우. This device cannot start (code 10)오류해결하는 9가지 방법. - ONNA
¿Qué hacer si muestra: Este dispositivo no puede iniciar. (código 10 ...
Removing filter drivers: Catastrophe and how to avert – Confidential Files!
UpperFilters-LowerFilters - kangtokkomputer
Windows Filtering Platform Architecture Overview - Windows drivers ...
HP PCs - CD/DVD drive is not detected (Windows 10) | HP® Customer Support
Guía para corregir el código de error 21 | Winpeaker
How to fix error code 4140
PowerEdge: Windows Inaccessible Boot Device | Dell US
Win8系统设备管理器中显示驱动损坏怎么办【详解】-太平洋电脑网
Repair Windows images based on image check recommendations - Elastic ...
Fix Code 39 Error for Keyboard on Windows 10/11
How to fix “Cannot load Sound Card device driver, Code 39 or Code 10 ...
How to Fix MTP USB Device Driver Failed Problem | Commander One
Windows 10 Won’t Recognize CD Drive | Targeted Repair Guide
HP PCs – CD-/DVD-Laufwerk wird nicht erkannt (Windows 10) | HP ...
This Device Is Not Configured Correctly. (Code 1): Fixed - MiniTool