Showing 120 of 120on this page. Filters & sort apply to loaded results; URL updates for sharing.120 of 120 on this page
UNBOXING | MONSTA X - The Code (Protocol Terminal & De:Code Versions ...
Terminal Código X for Android - App Stats & Insights
מבצע נובמבר סייל - טרמינל איקס Terminal X קופונים, מבצעים, הנחות - קוד ...
OpenAI Codex CLI: Complete Guide to the Terminal Code Wizard
How to Run Code in Terminal in VS Code
OpenAI Just Released Codex CLI: Terminal Tool Looks Like Claude Code ...
How to Run Code in Visual Studio Code Terminal (Step By Step) - YouTube
How to create a bootable USB with Any Mac OS X version - Terminal codes ...
c++ - how to make code appear in the terminal ? terminal show also ...
OpenAI Codex: Nova atualização para VS Code e terminal | SempreUpdate
How to Run program In VS Code Terminal | Code is already running | Run ...
Terminal X identity - Fonts In Use
How To Run File In Terminal Vs Code - Printable Forms Free Online
Terminal X
How To Run C Code In Visual Studio Code In Terminal - Dibujos Cute Para ...
Terminal X - Dan Alexander & Co.
Terminal & Code Screenshot - Show - GameDev.tv
How To Use Terminal In Vs Code Python - Dibujos Cute Para Imprimir
Open in terminal vs code - planebezy
How To Open Terminal In Vs Code Using Keyboard - Dibujos Cute Para Imprimir
How To Open Terminal in Visual Studio Code - YouTube
How To Run Npm In Vs Code Terminal - Dibujos Cute Para Imprimir
How To Copy Vs Code Terminal Output - Dibujos Cute Para Imprimir
Terminal X Icon - Download in Line Style
What Is The Forgotten Memories Terminal Code – Gamezebo
How to Code in Terminal - YouTube
How To Run Command In Terminal In Vs Code - Dibujos Cute Para Imprimir
How Terminal X Became a Fashion Innovation Leader
Free computer terminal code video sequence - YouTube
How To Run Code In Vs Code Terminal In Windows - Free Printable Download
OpenAI Codex CLI: Supercharge Terminal Development with AI Automation
Introduction to Terminal Code. Chances are, If you are using any… | by ...
CodeX - Code Collaboration Platform
Codex CLI: Terminal Tool Every Developer Needs to Know About in 2025 ...
Everything You Need to Know About OpenAI’s Codex CLI: The New Terminal ...
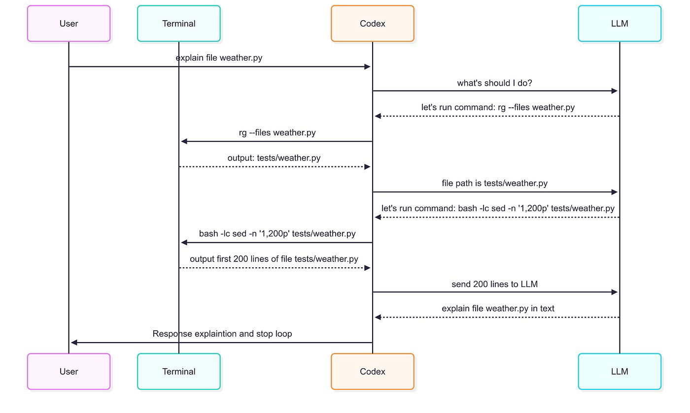
Running Terminal Commands with Codex | CodeSignal Learn
Terminal Basics
Getting started with the terminal
How To Build Windows New Terminal Youtube
Codex Terminal download | SourceForge.net
The ultimate guide to the terminal AI coding tool in 2025
How to Open Terminal in Visual Studio Code?
How to List Every Terminal Command on Mac OS
How to install VS Code in Linux Mint using terminal? - LinuxShout
Comparing Codex CLI vs Claude Code vs Gemini CLI: AI Coding Tools in ...
Open Terminal How To Open Terminal In Visual Studio Code?
Roblox Terminal Codes (July 2024) | Pro Game Guides
Instal and Run Codex CLI- Your terminal just got AI superpowers. I’ll ...
TERMINAL X on the App Store
[300+] Code Wallpapers | Wallpapers.com
Remote-mcp-cli – let Codex tap any MCP tool from the terminal - Codex ...
Google Terminal Codes – Getting started with the terminal – PZTJVA
codex - Lightweight coding agent that runs in your terminal from OpenAI ...
Interactive terminal for Codex environment fails to start - Codex ...
How to Create a Custom Color Scheme for Windows Terminal
Mastering The Terminal : All You Need To know. | CodeX
Interactive terminal for Codex environment fails to start - Page 2 ...
Terminal 13: Not Human Codes - Lawod
Build a Flashcards App with GitHub SpecKit + VS Code Codex (Spec-Driven ...
Terminal Coding Download at Paul Tucker blog
Terminal Cmd Prompt Html Programmer Coding Stock Illustration ...
What Is Terminal In Visual Studio at Julia Arnold blog
How to Customize Your Linux Terminal Prompt for a Better Workflow
All Terminal Codes / Commands in Schoolboy Runaway - YouTube
How OpenAI is using GPT-5 Codex to improve the AI tool itself - Ars ...
Codex
OpenAI Codex CLI: AI-powered assistant for the terminal? – 4sysops
GitHub - infinity-machine/codex_terminal
GitHub - AI-research-Codex/OpenAI-codex-Codex-CLI-: The official Codex ...
Codex | OpenAI
Codex CLI
How to Use Codex for SQL or Database Queries
Xcode Terminal: Hướng Dẫn Sử Dụng Và Tích Hợp Hiệu Quả Trong Lập Trình
How to Run CodeX on Windows with WSL
OpenAI’s Codex CLI Brings AI Coding to the Terminal, Without Lock-In
Tips and Best Practices for Using Code-X
Everything You Need To Know About OpenAI's Codex - TechDogs
Codex CLI 新手完全指南:从零开始到高效使用的全流程教程 - Apiyi.com Blog
How To Use Integrated Terminals on Visual Studio Code?
How to Install and Use OpenAI Codex CLI Locally?
Terminal: A Beginner’s Guide - Deltia's Gaming
How To Install OpenAI Codex CLI on Ubuntu Linux: 2026 Guide | Blog // ITECS
How to Open Command Prompt on a Mac
Unveiling OPEN AI CODEX CLI - The Future of Coding - Fusion Chat
Labs - Data & AI Bootkon Handbook
BTB-Terminal-Codes | SMDG e.V.