Showing 110 of 110on this page. Filters & sort apply to loaded results; URL updates for sharing.110 of 110 on this page
How to Create a Tavily API Key – Step-by-Step Tutorial - YouTube
Best Practices for Tavily API Key Safety
tavily アカウント開設、 API Key 取得方法、 n8n 連携手順、動作テスト|源 勝(みなもと まさる)
【笔记】suna部署之获取 Tavily API key
API Key Management - Tavily Docs
tavily - 简单使用_tavily api key-CSDN博客
【笔记】suna部署之获取 Tavily API key-CSDN博客
Tavily Search:一个专为 AI Agent 打造的专属搜索引擎 API - 知乎
Tavily API Key取得方法
大模型 LLM 相关 API Key 配置速查_llm api key-CSDN博客
Getting Started with the Tavily Search API | Tavily Blog
Getting Started with the Tavily Search API
必须要使用Tavily API Key · Issue #1 · 666ghj/DeepSearchAgent-Demo · GitHub
Nâng cao hiệu suất RAG của bạn với Tavily Search API
Exa.ai vs. Tavily - AI Semantic Search API for LLM - Data4AI
Connect Tavily with AI Content Labs: Step-by-Step Guide
Tavily の登録方法と、APIキー取得方法 - YouTube
Tavily - Cerb
langchain中使用Tavily的实例_tavily api key-CSDN博客
搜索服务节点 tavily | aibyte
Using Tavily Search Tool - KodeKloud
Dify 工作流集成 Tavily 实现 AI 联网搜索-腾讯云开发者社区-腾讯云
AI Agent LangChain使用方法记录_tavily api key怎么获得-CSDN博客
Tavily
Chat - Tavily Docs
Tavily: LLM을 위한 최적화된 검색 API
如何获取Tavily api key-CSDN博客
Tavily MCP Server with Proxy Support... · LobeHub
How to install Tavily MCP server in VS Code on Windows 11
Getting Started with Tavily
Tavily API密钥怎么获取?Brave搜索直连Claude MCP自动发货指南-api-淘宝好物网
Add web search to any GitHub Copilot model – Install Tavily MCP server ...
Tavily API|Hirame2
Tavily — The API-powered Alternative to Perplexity? | by AI Rabbit | Medium
Enhancing AI Teamwork with Tavily Search in KaibanJS
Tavily AI: Features, Use Cases, Pricing & Top Alternatives
Tavily - Is This The Best AI Assistant Tool in 2026? 🏆
适用于 Web 数据和 AI 智能体的 Tavily 11 大替代方案(2026)
Cursor에서 MCP 연동하기: Tavily Search로 실시간 웹 검색 기능 구현하기
Cherry Studio 重大更新,带来所有模型联网能力_tavily申请key-CSDN博客
Cohere Command R+: A Complete Step-by-Step Tutorial | DataCamp
Building Reliable LLM Agent using Advanced Rag Techniques
【LangChain】Tavily Search APIの使い方!『キングオブコント』を聞く | EdgeHUB
如何获取Tavily API密钥并接入Claude MCP与Cursor?2025年最新指南-api-淘宝好物网
Deep Agents Tutorial: LangGraph for Smarter AI
利用Tavily API构建的MindSearch - 知乎
如何获取tavily搜索API平台秘钥(分步指南) - 幂简集成
LangChain教程——Tavily搜索引擎-CSDN博客
AI新闻自动化:使用Tavily Search API构建AI新闻总结助手 - 知乎
How do I start using Tavily's API?
有哪些好用的AI搜索工具? - 知乎
墨滴社区
TavilyとCustom Search APIを徹底比較!生成AI時代のスクレイピング技術を解説 | WEEL
Gradio MCP Server Guide: Build, Test, Deploy & Integrate | DataCamp
Vercel + Morphic + Tavily:30 分钟打造你的专属 AI 问答系统
工具:Tavily搜索引擎 - 凫弥 - 博客园
一个支持本地部署的开源AI股票分析与预测系统 - 知乎
手把手教学:30分钟玩转Cherry Studio+Flowise,接入Tavily实现AI联网对话 - 我这个咩博客
AI Content Labs and Tavily: Create Content with Real-Time Data
How to use the MCP servers the SSE URL - Help - Cursor - Community Forum
VSCode1.99-MCP走进Github Copilot - 老E的博客
A Step-by-Step Tutorial on Connecting Claude Desktop to Real-Time Web ...
Agent常用搜索引擎Tavily使用学习-CSDN博客
使用dify监测金融市场情绪-阿里云帮助中心
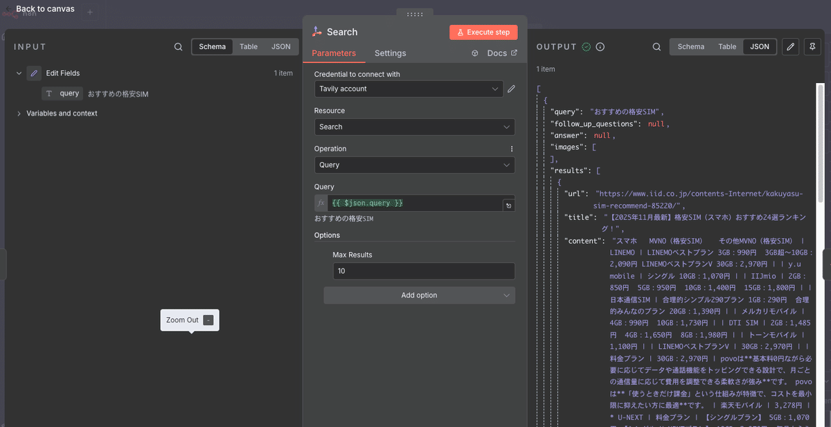
25_AI智能体开发架构搭建之集成Tavily构建高可用实时检索服务 - 知乎
「Tavily」: Search APIの機能と特徴ーーGensparkの解説|.Ai社長|木下寛士|AIエージェント革命コンサル|Lark ...
成功解决 Value error, Did not find tavily_api_key, please add an ...
Advanced RAG Technique : Langchain ReAct and Cohere