Showing 120 of 120on this page. Filters & sort apply to loaded results; URL updates for sharing.120 of 120 on this page
HƯỚNG DẪN TÌM HIỂU 20 CÔNG CỤ QUẢN LÝ SQL TỐT NHẤT NĂM
Linux Administration for SQL Server DBA’s: Checking Network I/O
Vissim Tutorial - COM - Basics with Speedcam example (Python) - YouTube
Caméra Speedcam : Asservissement et Modélisation | PDF | Électrotechnique
SQL Performance Tuning tips for newbies
Real-Time SQL Monitoring: a MUST for SQL Tuning | coretec
10 Best MS SQL Performance Tuning Tools (2024)
Sumo Logic App for Microsoft SQL Server | Sumo Logic Docs
Script to measure write speeds in SQL Server - VladDBA
Types of SQL Commands: DDL, DML, DQL, DCL, and TCL – SitePoint
speedcam - YouTube
27 SQL Query Examples to Practice Data Analysis
7 Best Free SQL Software for Windows and Mac
Microsoft SQL Server Classroom - Lesson 03: Starting Microsoft SQL Server
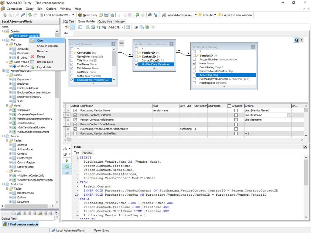
FlySpeed SQL Query Database Management Tool with Free Demo
Get started with Azure SQL | SQL Spreads
illu Development · Speedcam [Open Source]
Speedcam alert service configuration v2 - YouTube
SpeedCam - Video Editor by Abhayrajsinh Vala
Killing a SPID and Checking Rollback progress in SQL Server
How To Enable SQL Server Change Data Capture In 5 Steps
Speedcam — Форум Навикей 7Ways
Private Radarfallen-App Speedcam Anywhere | AUTO MOTOR UND SPORT
Browse, search, and get metadata for SQL operations using the SQL ...
illu Development · Speedcam
Speedcam Brasil
Sloth Scripts | Sloth Speedcam
SpeedCAM - Dashcam Viewer - Apps on Google Play
MIB2 & MIB2.5 High Speedcam Data Installation Guide: Avoid Errors!
Speedcam Anywhere
SpeedCam – Getting the Data – Anthony Reinke
SQL Server @@SPID - SQL BI Tutorials
How to Move Data from SQL Server to ClickHouse (No Code Needed)
SPEEDCAM - Tech Guide
SQL SERVER 2025 EXPRESS DOWNLOAD AND INSTALL INSTRUCTIONS Technical ...
SQL for Beginners – Part 4: Mastering Subqueries – The Developer Space
Logging Performance Monitor Counters to SQL Server - Part 2 - Network ...
Speedcam | DS
Oracle SQL : Difference between procedures and functions | by Hana ...
How SQL Developer Monitor SQL - How to SOP
SQL Server là gì? Hướng dẫn cách tải và cài đặt SQL Server
Andrey Form: FAQ speedcam
Sloth SpeedCam QB Core - YouTube
Hướng Dẫn Chi Tiết Về SQL Server Management Studio: Cài Đặt, Tính Năng ...
DS SpeedCam | In-Car Activation - YouTube
SpeedCam - YouTube
Create Connection To Sql Server at Daniel Armes blog
FlySpeed SQL Query - Download - Softpedia
Logging Performance Monitor Counters to SQL Server - Part 1 - Network ...
Ensuring Files to SQL Server | Ometa Technical Documentation
B1 Unit | SpeedCam Pro Setup Guide 🎦 – Baseball
Speed cameras sql – Artofit
11 Best SQL Query Builders (2026) [FREE]
Opendatabase Sql Server Procedure
Top 10 SQL Presentation Templates with Examples and Samples
[FREE] SpeedCam System QBCORE – Smart Fines, Offline Charges, Police ...
SQL Commands with Examples
About the Quick SQL Page
10 Essential SQL Commands to Become an Expert
DDL, DML, DCL, TCL & DQL -- The Complete SQL Commands Tutorial
Integrated Security Sql Server at Jane Peterson blog
Speedcam | PEUGEOT
8번퀴즈 speedCam 객체의 Setter가 궁금합니다 - 인프런 | 커뮤니티 질문&답변
ModMaster | FiveM Scripts | ModMaster - SpeedCam
Maximizing Access with SQL Backend for Multiple Users and Devices ...
Capture speedcam - Albums convertis - Forum Auto
Speedcam Anywhere, la app que convierte tu smartphone en un radar de ...
深入 SQL Parameter Sniffing 與執行計劃效能問題-黑暗執行緒
Using SQL Editor | Canner Enterprise
Arh Speedcam | PDF | Electronics | Telecommunications
Concept | AI SQL Assistant - Dataiku Knowledge Base
SQL Server Database Source Control using Visual Studio: Git | Vivasoft Ltd.
Analyzing an SQE Plan Cache Snapshot (2/2) - OnDemand SQL Performance ...
Model Context Protocol (MCP) and AI2SQL: Transforming AI-Driven SQL ...
Descargar y ejecutar Speedcam Anywhere gratis en PC
Speedcam Anywhere maakt van iedereen een politieagent
Best Practices for Writing SQL Server Scripts | IDERA
在C#语言中监视SQL Server中的实时数据库更改_c# 监控 sql service broker-CSDN博客
Flyspeed SQL Query: How to configure your SOSDATA connection – SOS ...
FlySpeed SQL Query v4.10.0.0 Free
How To Create A Sql Server Database With Ssms ? Dba – XQMDXB
Speedcam Anywhere 2 Latest Version 0.14 for Android
How to generate SQL script for SQL Server
如何在 FeatureCAM 中启动 SQL 网络数据库
Rapid SQL - BTG
Create IaaS SQL Server Test Premise Environment in Azure Cloud - ppt ...
Run SQL Server Stored Procedures in Power Apps: New Feature in 2024
Domine o Microsoft SQL Server Management Studio: Guia Essencial
Real-Time Customer Analytics with Change Data Capture + Streaming SQL Joins
Miofive UK Speedcam - التطبيقات على Google Play
Flyspeed SQL Query: Getting Started – SOS Resources
Beta program for an Easy installation program for your Speedcams
MULTI SpeedCams OpenSpeedcam
Камеры на карте | SPEEDCAM.ONLINE
How_Speedcam Anywhere works - 20's Plenty for Us
Andrey Form: FAQ iGO кодирование и speedcam.txt [совместимость]
OpenFlows | Water Infrastructure - How to define real-time custom ...
用于CPU性能SQL Server监视工具-CSDN博客
Monitoring and Tuning the Database
How to Create your own Speed Cam with TechProSecurity Network Cameras ...
Enzo Unified | Managed iPaaS Platform for Rapid 4GL Data Integration ...
CCTV Video Processing Metadata Security Scheme Using Character Order ...
speedcam-online - speedcam-online added a new photo — at...
Aspiring AT320 UHD 4K, Speedcam, WiFi, GPS - YouTube
mySpeedcam - radar controls with police functions, revenue stats and ...
WPs SloMo (Zeitlupe): Digitale Hochgeschwindigkeitskamerasysteme, z.B ...
10倍提升你的SQL查询速度 - 知乎