Showing 120 of 120on this page. Filters & sort apply to loaded results; URL updates for sharing.120 of 120 on this page
Microsoft SQL Server 2008 Sparse Columns and SPARSE NULL
How to use sparse columns in SQL | Mohammad Karimi posted on the topic ...
Generate SQL Server Sparse Columns Script
Reduce NULL Storage in SQL Server with Sparse Columns
NULL-Friendly: Using Sparse Columns and Column Sets in SQL Server ...
Understanding Sparse Columns – SQLpowered.com
Top view on the sparse columns track | Download Scientific Diagram
Sparse Columns | Microsoft SQL Server | Database Design | Data Science ...
Sparse Columns Can Use More Space: #SQLNewBlogger | Voice of the DBA
Constructing a Sparse Matrix from DataFrame Columns Using scipy.sparse ...
SQL Server Sparse Columns Identifying Columns For Conversion
SQL Server 2016: Sparse Columns Tutorial - YouTube
Computing the k smallest singular triplets of an m  n Sparse Columns ...
How to paste sparse columns so they line up with existing data? - YouTube
SQL Server understandings : SPARSE Columns
Scatter plot: Packed categories with sparse columns · Issue #1126 ...
TSQL Sparse Columns - YouTube
Sparse matrices with named rows and columns | Python for Prediction
Figure 1 from A Three-Dimensional SFT with Sparse Columns | Semantic ...
Defining Sparse Columns in SSMS - Microsoft® SQL Server 2012 Unleashed ...
SQL and SQL only: Sparse Columns
SQL SERVER - Inserting into ColumnSet with SPARSE Columns - SQL ...
Exploring Sparse Matrices: Definitions, Representations, and ...
Steps to encode a sparse matrix into the column-balanced compressed ...
PPT - Compressed Sparse Matrix Storage PowerPoint Presentation, free ...
The Compressed Sparse Row (CSR) sparse matrix storage format ...
SPARSE Column in SQL Server
PPT - Sparse Matrix Data Structures in Direct Solvers PowerPoint ...
Sparse Matrix - Scaler Topics
Data Structures Tutorials - Sparse Matrix with an example
Optimizing the Performance of Sparse Matrix-Vector Multiplication - ppt ...
Sparse Matrix Formats — NVPL SPARSE
Introduction to Sparse Matrix - Naukri Code 360
The Definitive Guide To Using Sparse Matrix In 2020
Sparse Matrix in Data Structure | How Sparse Matrix works? | Examples
Sparse Matrix and its representations | Set 1 (Using Arrays and Linked ...
PPT - Sparse Matrix Dense Vector Multiplication PowerPoint Presentation ...
SPARSE Column – SQL-Articles
Optimize NULL values storage consumption using SQL Server Sparse Column
Illustration of the sparse matrix format. (A) Example matrix of size 8 ...
8.2: Sparse Matrix Formats - Physics LibreTexts
What is sparse Matrix?. why sparse? Where to use it? Dense… | by ...
2.1: Example of Compressed Sparse Row (CSR) representation of graphs ...
Sparse Matrices · Matt Eding
In-place sparse matrix conversion algorithm - Henrik's Blog
Representation of an example general sparse matrix using the Coordinate ...
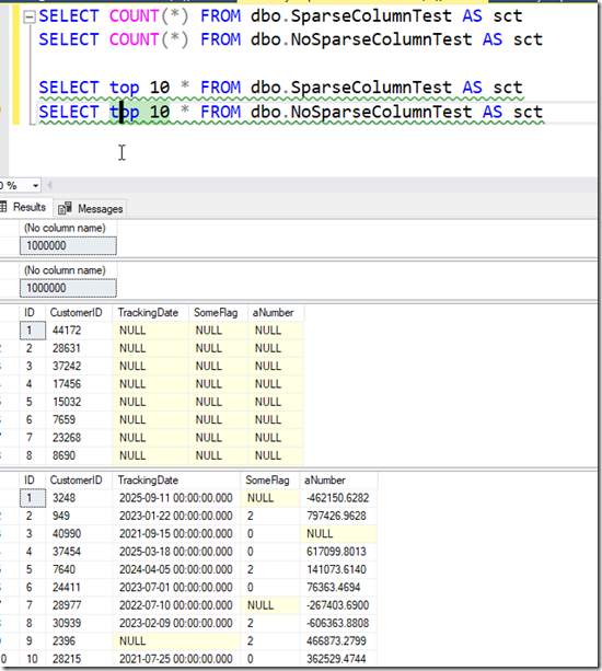
SQL Soundings: "Select Top 1000 Rows" Doesn't Show SPARSE Columns?
Sparse Matrix-Vector Multiplication with CUDA - Analytics Vidhya - Medium
Upper: Sparse matrix-vector multiplication using compressed sparse ...
What is a Sparse Matrix? – Nick Higham
Sparse Matrices Matrix table of values Sparse Matrices
Storing Dynamic Attributes - Sparse Columns, EAV, and JSONB Explained ...
About Sparse structures
Comparison of different sparse matrix storage formats. COO: coordinate ...
Explaining Sparse Datasets with Practical Examples
The lesser known SPARSE Column in MS SQL SERVER
Sparse matrix : Program for 3-Column Representation in C++ - YouTube
PPT - Optimizing the Performance of Sparse Matrix-Vector Multiplication ...
Solved Question 4: Using the Compressed Sparse Row (CSR) and | Chegg.com
Column-wise sparse matrix multiplication. A T (:, R 3 ) is chosen as ...
Steps to encode a sparse matrix into the Column-Balanced Compressed ...
Lecture 13 Sparse Matrix-Vector Multiplication and CUDA Libraries - ppt ...
Android 3D Sparse Column Chart | Fast, Native, Charts for Android
9: A sparse matrix and its corresponding CSR row pointer, column ...
18: Example of four different classes of sparse grid methods for ...
Three sparse matrix formats currently available in BML. (a) ELLPACK-R ...
PPT - SQL Server ® 2008 ® Native Client PowerPoint Presentation, free ...
PPT - Beyond Relational: SQL Server 2008 Managing unstructured and ...
PPT - ISV Proposition PowerPoint Presentation, free download - ID:3031395
PPT - Tables PowerPoint Presentation, free download - ID:1834319
Data Warehousing Enhancements Dr Keith Burns Data Architect DPE ...
PPT - Module 3 Designing a Physical Database Model PowerPoint ...
PPT - Architecture of Cloud Computing and Distributed Database Systems ...
PPT - SQL Server 2008 Overview “Katmai” PowerPoint Presentation, free ...
PPT - Project Management Database and SQL Server Katmai New Features ...
Chapter 3 Variable Types and Data Structures | The Pragmatic Programmer ...
PPT - Chapter 2 Arrays and Structures PowerPoint Presentation, free ...
CHAPTER 2 ARRAYS AND STRUCTURES - ppt download
Implementing SQL data types
Influence of Maximization of triangle between footholds constraint on ...
PPT - My Past Test Experience PowerPoint Presentation, free download ...
dbi Blog
PPT - What’s New in SQL Server 2008: T-SQL PowerPoint Presentation ...
Relational Database Design - ppt download
PPT - 資料庫開發更容易,更寬廣 談 SQL Server 2008 資料庫開發新知識 PowerPoint Presentation ...
CH2. ARRAYS. - ppt download
NoSQL for the SQL Server Pro - ppt video online download
Mastering LLM Techniques: Inference Optimization – GIXtools
301 Moved Permanently
HBase