Showing 117 of 117on this page. Filters & sort apply to loaded results; URL updates for sharing.117 of 117 on this page
How to Get Your Gemini API Key
Claude API: How to get a key and use the API
Search results for API key — Latest News, Reports & Analysis | The ...
API Key Leak Exposes AWS, Stripe, OpenAI Credentials Across Thousands ...
GPT Image 2 深度解析:从 OpenAI API Key 获取到图像生成工程化接入-腾讯云开发者社区-腾讯云
free-claude-code:无需 API Key 免费使用 Claude Code 教程 | AIToolly
Historical Gamma Flip / Call Wall / Put Wall API — Key Levels Since ...
以下为使用 DeepSeek V4 API 的通用流程(以官方文档为准): - 准备工作 - 注册并获取 API Key。 - 查阅官方文档 ...
How to Minify JSON and Shrink Your API Payloads in Seconds - DEV Community
Michael Jackson's son Prince felt 'emotional shock' seeing cousin ...
Search API | SIEM v7.8.4 | Guardsix docs
Hardcoded Google API Keys in Top Android Apps Now Expose Gemini AI ...
10 Easy Key Lime Desserts That Go Way Beyond Pie
Tom Hanks rocks out to son Chet's band Something Out West at Stagecoach ...
Craig Melvin's son Delano hilariously joins “Today”, suggests his dad ...
实战申请NVIDIA英伟达免费1年AI 模型 API KEY图文全过程 - 乐在云
Watch: Key moments from King Charles III’s address to US Congress
Discover the Perfect Grey Mare Key Ring Design | TikTok
别再搜了!国内用户搞定OpenAI API Key的两种最佳实践(保姆级教程)_openai key-CSDN博客
Timberwolves vs. Nuggets: Key Takeaways from Game 5 Recap - Yahoo Sports
Human-centered approach key in classroom AI implementation
Fed chief nominee Warsh clears key confirmation hurdle in Senate
Trump Is Exposed Bending Key Policy to Benefit Himself
David Lynch’s 5 Key Takeaways from Liverpool’s 1–1 Draw with Spurs at ...
OpenAI reportedly misses key internal revenue
New API Keys and Asymmetric Authentication | Supabase Docs
How to secure API keys with OpenClaw automation
Claude Code 国内使用完整教程:API Key 获取 + 三端安装配置指南(2026最新) - 文章 - 开发者社区 - 火山引擎
4 key takeaways from The Bee’s Q&A on the California governor’s race - AOL
How to Check for Email Breaches Programmatically (Free API, No Key ...
DBS Reports Soon: 3 Key Developments to Watch This Earnings Season
LiteLLM Bug Exposes API Keys And Credentials
US Supreme Court undermines key provision of Voting Rights Act
Trump's plan to limit a key student-loan forgiveness program for public ...
Google Play top charts REST API JSON | Trends MCP
AI agents on GitHub leak API keys via prompt injection - Techzine Global
批量抠图怎么做?3 种实现方案(工具 / API / 自动化脚本) - 知乎
Claude Desktop 第三方 API 配置全攻略_mob64ca13f70606的技术博客_51CTO博客
API Discovery Tools: Comprehensive Guide & Best Practices
Quora's Poe releases a developer API with access to a bouquet of AI ...
Guardsquare observed an attack against the Key Attestation API: Remote ...
Nova Minerals (ASX:NVA): Assessing Valuation After U.S. Funding and Key ...
Africa needs grain imports, key states say ahead of Putin talks - Yahoo ...
Jail cell key Price Check — 53,000,000 gp RS3 | PriceCheck.gg
Wan 2.7 Image API | Thinking Mode Image Generation and Editing | PoYo.ai
Robinson Pharma Highlights Key Supplement Manufacturing Trends Shaping 2026
API 키 빌려 코인 시세조종 '덜미'
Embed the chat widget - Bigdata.com API developer docs
零基础也能懂的 API 接口文档编写指南,适合开发人员_api接口文档-CSDN博客
自定义小程序 API
Flutter Claude API — Build an AI Chat Feature from Scratch - DEV Community
Status | Kavenegar Rest API | Postman API Network
FIM 补全(Beta) | DeepSeek API Docs
Claude Code API 中转服务配置指南:88code 和 AnyRouter 使用教程-CSDN博客
【Codex安装使用手册】_codex api key-CSDN博客
【开源自荐】轻量级Codex客户端 API 网关 - 开发调优 - LINUX DO
Vastu API Integration Guide — Recipes, AR/VR, Migration | Vedika
API 多模型统一调用文档_数据库_川川菜鸟-AtomGit开源社区
Serverless | Yotta Labs
Moosend Integration
更新日志 | NanoPhoto.AI - AI 让视频和图片编辑变得简单高效
“Comment and Control” という脆弱性クラス:Claude Code/Gemini CLI/GitHub Copilot に ...
开通DashScope后创建及获取通义千问API-KEY-开发者社区-阿里云
一文教你用向量引擎串联GPT Image 2、DeepSeek V4和Claude Code,拿API Key秒无门槛上手!_AIGC ...
Webhook Configuration Guide | docs.d3security
كيف تستخدم Claude Code مجانًا؟ جميع الروابط المدكوة في الشرح : nodejs ...
Como usar Claude AI ilimitado? Veja como aproveitar de graça e riscos ...
无需wsl 教你如何在vscode白嫖codex[api_key格式无需登录](cli、插件形式都有)_vscode codex-CSDN博客
【保姆级教程】手把手教你如何获取Claude的API Key:从注册到调用全流程(2025最新版) - 知乎
盘点免费且靠谱的AI大模型 API,统一封装,任性调用!零基础入门到精通,收藏这篇就够了_ai api-CSDN博客
Iran moderates pushing Trump deal risk being ‘eliminated’ as regime ...
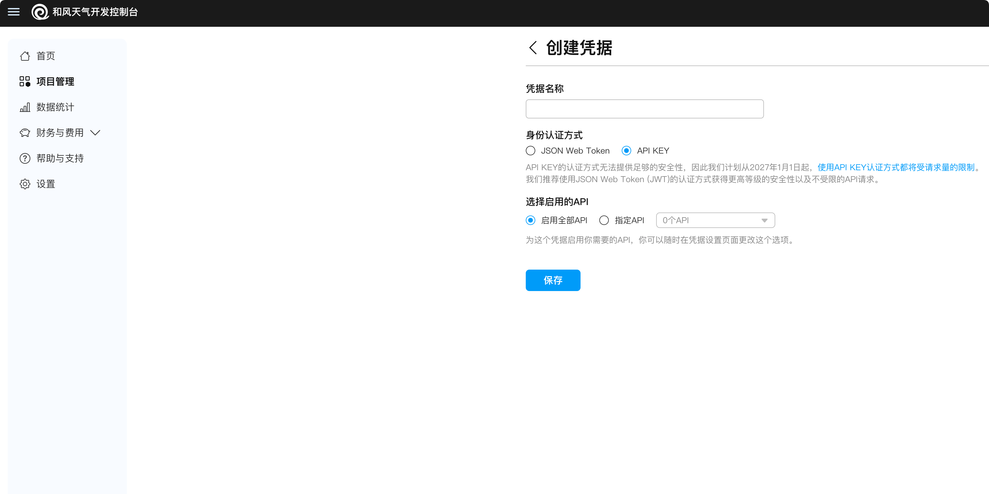
如何用Python获取和风天气的天气数据_python 访问和风天气-CSDN博客
Configuration · MHSanaei/3x-ui Wiki · GitHub
Squarespace Contacts API: Direct CRM Integration Explained | Noevu
Claude Code 国内API配置完整指南_claude code国内使用-CSDN博客
Workers AI - Workers AI now supports structured JSON outputs ...
如果openrouter的token不够用,大家还可以去蚂蚁百灵官网https://t.co/6R5vfR3Ppi 注册一下api,每天都有 ...
Tips Carousel Cover — Gradient Swipe — Orshot
Real Estate Agency Brand Cover — Navy Photo Overlay — Orshot
Personal Trainer Intro — Bold Charcoal & Orange Story — Orshot
Openclaw 快速接入 DeepSeek V4 Pro 指南_配置_Model_api
Idempotency Keys: Your API's Safety Net Against Chaos - DEV Community
2024 Toyota Camry - Stock #N1030A - Jay Hodge Auto Group
Google PageSpeed API: A Quick Guide - Online Business School
Power Automate DesktopでAPIを呼び出す方法|なんでも自動化チャンネル
Clean Minimal Invoice — Orshot
Claude Desktop verbinden
OpenCode 接入 DeepSeek V4(Pro/Flash)保姆级教程(2026 最新)_人工智能_酿情师-DeepSeek技术社区
DI Scenarios JSON for Sandbox Testing - PRAL Documentation - Studocu
Videos de angel (@angelsernaqueramirez23) con “Barbie Girl - Lady Aqua ...
네이버 스마트스토어
12 Tips to Start Fresh in Your Retirement Years
SportMediaset: Guendouzi, ma che fai? Video | Mediaset Infinity
Rubio meets G7 ministers in France as US leads on Iran — allies under ...
JSON-LD in Newsletter-Mailings – Gmail-Markup richtig nutzen
平替 Claude Code,API接入 GPT-5,Codex CLI 国内直接使用教程_codex api-CSDN博客
11 Fascinating Northern Cardinal Bird Facts - Yahoo Life Singapore
config.json · AEON-7/Qwen3.6-35B-A3B-heretic-NVFP4 at main
Love seeing NeoClaw progress. Have you tried adding SocialClaw to your ...
Why Salmon Always Tastes Better At A Restaurant - Yahoo Style Canada
让Claude Desktop 接入第三方API,无需登录,并切换任意大模型 - 知乎
物联网设备管理中,IP查询工具怎么评估IP安全性? - 知乎
How to Solve Cloudflare Turnstile Using CapSolver and n8n: Build Your ...