Showing 120 of 120on this page. Filters & sort apply to loaded results; URL updates for sharing.120 of 120 on this page
Organic Soap Manufacturing Financial Model Example
Soep - Download Free 3D model by ubernurbs [6b893ec] - Sketchfab
New Book Chapter: Assessing the PESO Model in the German Automotive ...
Soap Chart & Example | Free PDF Download
SOAP Notes Model PowerPoint Template
Soap Documentation Example - Great Professionally Designed Templates
Study flow chart based on the SOEP data from 1999 to 2014 (version 31.1 ...
PPT - SOEP and DOI Requirements and Challenges PowerPoint Presentation ...
Soap Method Ems Example at Jason Seman blog
SOEP Questionnaires — SOEPcompanion 2020 documentation
Soaps Chart Example at Kimberly Bosch blog
Soap Example Case at Naomi Hagans blog
SOEP Module | HealthTalk.ai
Premium Photo | Beautiful female soap model in studio on white ...
Development of SOEP potentials for life course and intergenerational ...
Longitudinal and life course related SOEP sample characteristics (SOEP ...
Personality items in the SOEP questionnaires | Download Table
Soaps Analysis Example at Darnell Johnson blog
Support Model Best Practices Diagram Examples PPT Summary AT
SOAP Web Services Tutorial: What is SOAP Protocol? EXAMPLE
The SOEP Samples in Detail — SOEPcompanion 1.0.0 documentation
1: Example of switching between points 5 and 8 (SOEP participant number ...
Wat is SOEP rapporteren? | CME-Online
SOAP note case study - 1046 Words | Case Study Example
How To Write A Soap Note Example Counseling - Design Talk
SOAP Note Guide and Real Example for Nurse Practitioners, Physician ...
The SOEP respondent embedded within multi-layered social contexts ...
S&OP model and different consumption models. | Download Scientific Diagram
Progressieve Soep
Essential Guide to SOAP Notes | SOAP Notes Example
PPT - SOEP PowerPoint Presentation, free download - ID:5681243
Soap Programming Example at Marcus Hanger blog
SOAP Note Example Case Study for Diagnosis and Treatment Plan - Studocu
SOAP API Developer's Guide - SOAP's Request/Response Model
THE SOAP MODEL For Recording Session Case Notes | PDF | Goal ...
Dove Soap Brand Key Model
SOEP-P: The Top-Wealth Sample of the SOEP
An example of the SOAP. | Download Scientific Diagram
The last years in the panel. Notes: The illustrations are based on SOEP ...
SOEP Questionnaires — SOEPcompanion 1.0.0 documentation
The implemented SOAP model for representing patients' encounter ...
How to put the patient first in your eye examinations | Viewpoint
Rapporteren volgens de SOAP methode | Tips + voorbeelden!
Sam Young: The SOTAP or SOAP practice framework
SOAP vs SBAR: Understanding the Difference
Life course perspective of the SOEP-IS sample.... | Download Scientific ...
SOEP-Methode by Fardau Witteloostuijn on Prezi
PPT - SOAP Protocol PowerPoint Presentation, free download - ID:66348
CONCEPTUAL FRAMEWORK FOR THE SOEP-LEE2 DATA STRUCTURE. | Download ...
SOAP Version 1.2 Part 2: Adjuncts
PPT - Web Services and Service Oriented Architecture PowerPoint ...
PPT - What is a SOEP? PowerPoint Presentation, free download - ID:6797426
[Meta]-Data Management using DDI - ppt download
Overview of data collected in the German Socioeconomic Panel (SOEP ...
Flow chart of the selection and reweighting process. SOEP: German ...
Soapie Charting Examples Sample SOAPIE
SOEP-LEE2: Linking Surveys on Employees to Employers in Germany
Best Social Work Processes with Examples & SOAP Notes – All You Need ...
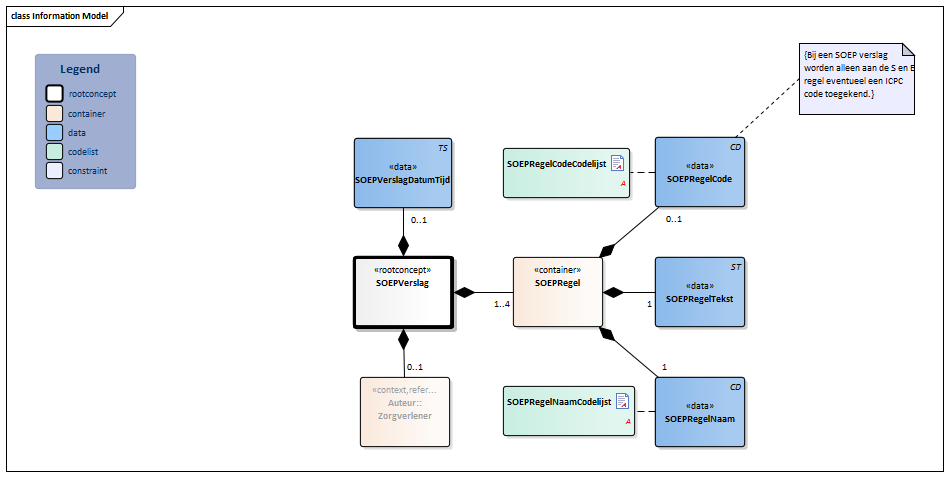
SOEPVerslag-v1.0(2020NL) - Zorginformatiebouwstenen
SOAP Notes for Occupational Therapy | OT SOAP Note Examples
What Is A Soap Note In Medical Terms at Wendy Wier blog
How to Write a Social Work Soap Assessment | Best Guide to Soap ...
How to Write SOAP Notes (with Examples)
SOAP Note Template with Examples - Heidi Health
Bye Bye PESO. Hello, SOEP? – Gina Luttrell
The working principle of the SOAP protocol and the structure of the ...
What Does the a in Soap Documentation Stand for
PPT - What is a SOEP? PowerPoint Presentation, free download - ID:399219
Dataset Identifiers — SOEPcompanion 1.0.0 documentation
Soap Plan Definition at Mary Brandt blog
PPT - Software Engineering of Internet Applications lecture 4 ...
SOAP Overview by Szigyarto Tamas SPBU Applied Mathematics
Soaps Reading Strategy at Daryl Hudson blog
SOEP: descriptive overview: the three subgroups. | Download Scientific ...
PPT - SOEP: Challenges and Insights from Germany's Longitudinal Study ...
30+ Best SOAP Note Examples (Formats & Free Templates)
3D Warehouse
Data Editions of SOEP-Core — SOEPcompanion 1.0.0 documentation
SOAP Note Examples | Speech therapy materials, Speech therapy ...
PPT - SOAP PowerPoint Presentation, free download - ID:3222290
PPT - Making SOAPS SAFER PowerPoint Presentation, free download - ID ...
Steps in the Weighting Procedure of SOEP-CoV | Download Scientific Diagram
Lecture 3 soap | PDF
Target Population and Samples — SOEPcompanion 1.0.0 documentation
Sampling Strategy: SOEP. Source: Own presentation | Download Scientific ...
Comparing immigrants with an average native. Authors' own calculations ...
SOEP, Subsample E1: Share of data collection methods | Download ...
TAKE THE SOEP™ ASSESSMENT | SKHB
Summary statistics SOEP-Pure 2 sample | Download Scientific Diagram
SOEP, Sample E: Share of refusals by data collection method and male ...
Case Notes Social Work Template - Bolivaralumni.com
SOEP: results for employment transitions (FE-estimates with 90% and 95% ...
Isolation of patient consultation health records based on the SOAP ...
Expected geometric versus SOEP-sample probabilities of... | Download ...
SOEP, Sample E: Share of unit nonresponse by data collection method ...
SOAP notes counseling
SOEP, Subsample E2: Share of data collection methods | Download ...
The Socio-Economic Module of the Berlin Aging Study II (SOEP-BASE ...
Sampling in Times of High Immigration: The Survey Process of the IAB ...
PPT - SOAP PowerPoint Presentation, free download - ID:4309675