Showing 118 of 118on this page. Filters & sort apply to loaded results; URL updates for sharing.118 of 118 on this page
SQL Server Comparison Tool - Reviews, Features, Pricing & More (2024)
AlfaAlfa SQL Server Comparison Tool
SQL Server Comparison Tool - Database Management Software PC
SQL Server Comparison Tool - super easy database comparison
SQL Server Comparison Tool
SQL Server Comparison Expert Download - A tool which provides you with ...
SQL Server Comparison Tool : Télécharger gratuitement la dernière version
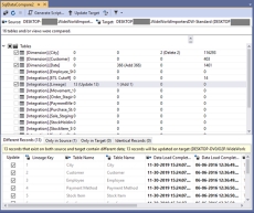
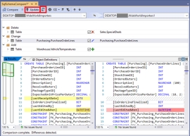
SQL Server Comparison Tool - Screenshots
SQL Server Comparison Tool 1.3 Free Download
Introducing Data Comparison and Sync Tool for SQL Server Databases ...
SQL Server Comparison Tool – Software BRASIL
SQL Server Comparison Tool - Reviews, Features, Pricing & More (2026)
SQL Server Schema Compare - Diff Tool for SQL Database Schema Comparison
xSQL Data Compare – data comparison and synchronization tool for SQL Server
Sql Server Database Compare Tool - ampowerup
Database Schema Compare Tool for SQL Server
What is best tool to compare two SQL Server databases (schema and data ...
SQL Data Compare Tool - Compare and Sync SQL Server Databases with Devart
Why Use a Schema Comparison Tool for SQL Server? - DEV Community
SQL Data Compare Tool to Diff and Sync SQL Server Databases Contents
Oracle vs Sql Server - Full Comparison Guide - Calculators and Differences
SQL Data Compare Tool - dbForge Data Compare for SQL Server
Sql Compare: Schema Comparison Tool To Diff Sql Databases – GIAU
Data Compare Tool for SQL Server - Devart
Sql Server Database Compare Tool - whomultiprogram
22 Data compare tools for SQL Server - DBMS Tools
Tools to Compare Two SQL Server Database - QA With Experts
SQL Compare: Schema Compare Tool to Diff SQL Databases | Devart
Different Ways to Compare SQL Server Tables Schema and Data - {coding}Sight
Sql Database Compare Tool - horizoneasysite
SQL schema-free comparison tools
Compare And Synchronize The Schema Of Sql Server Databases
Comparing two SQL Server Database using SQL Server Data Tools
How to compare two SQL Server Databases using SQL Server Data Tools
dbForge Compare Bundle for SQL Server - Features
SQL SERVER - How to Compare the Schema of Two Databases with Schema ...
dbForge Schema Compare for SQL Server Alternatives: Top 13 Database ...
dbForge Data Compare for SQL Server - DBMS Tools
32 Database Schema Compare & Sync for SQL Server - DBMS Tools
How to compare table data in SQL Server databases?
dbForge Schema Compare for SQL Server - DBMS Tools
4 Powerful Tools To Compare SQL Server Databases - WhatGuru
SSMS Tools | SQL Server Management Studio add-ins
DB Comparer for SQL Server | SQLManager
SQL Server – How to compare files in SQL Server Management Studio (SSMS ...
10 Best MS SQL Compare Tools (2026) [FREE DOWNLOAD]
Easily Compare and Deploy SQL Database Changes
[Product introduction] SQL Delta: A highly reliable all-in-one SQL ...
Snowflake vs. SQL Server: Which One is Right for You
Xsql Data Compare
Comparing data in two tables