Showing 120 of 120on this page. Filters & sort apply to loaded results; URL updates for sharing.120 of 120 on this page
Canon CDX-36150 Codex Digital Raw Recorder Module with V-Lock | Full ...
Canon Codex Digital Raw Recorder for EOS C700 - Gold Mount
Rent a Sony AXS-R7 External 4K RAW Recorder for Sony VENICE at ...
Sony AXS-R7 External 4K RAW Recorder for PMW-F55 & F5 CineAlta Digital ...
Sony's New AXS-R7 Recorder Enables 120fps 4K RAW on the F55 | No Film ...
Used Canon CDX-36150 Codex Digital Raw Recorder for EOS 3148V508
Canon CDX-36150 Codex Digital Raw Recorder for EOS C700 3148V509
Arri Alexa gets XR module for on-board raw recording
Codex Ships VariCam 35 Raw Recorder - Definition
Sony announces firmware V8.0 and new RAW recorder for F5/F55
Sony AXS-R7 4K RAW Recorder for PMW-F5/F55/Venice | Field Decks ...
What Will the Sony F5/F55 Digital Cinema Cameras and 4K RAW Recorder ...
Sony F-55 with R5 RAW recorder - New Life Cine
Unable to capture RAW data with camera module - Help Docs for Errors ...
Sony AXS-R5 Raw Recorder — SLVision Studio and Kit Hire
Apertus Axiom Open Module Concept, It is a 4K s35mm Global Shutter RAW ...
Canon CDX-36150 Codex Digital Raw Recorder for EOS C700 (Gold Mount)
Camera raw : la différence majeure entre filtre et module - Les Tutos ...
Panasonic Varicam Pure - a new, smaller RAW recorder variant of the ...
Sony AXS-R5 4K/2K RAW Recorder – MP&E Cameras and Lighting
Convergent Design Unveils New Innovative 4K RAW Recorder
Sony Announces R7 Raw Recorder & New Firmware | Tech News | Blog ...
Sony's New Raw Recorder -AXS-R7 allows high speed RAW recording - FTII ...
Philips Recorder Module – 360biomedical
Raw Yaw Media Monolith FM Reverb Module | Reverb
Sony AXS-R7 2K/ 4K RAW Recorder for F5, F55 – AXSR7 AXS-R5 | Monkee Deals!
Sony AXS-R5 Hire (16bit RAW recorder for PMW-F55) - £100/Day or £300 ...
Sony AXS-R5 2K 4K RAW Recorder for PMW-F5 PMW-F55 Digital Cameras ...
Raw Tick Recorder | Buy Trading Utility for MetaTrader 5
Astro boy ninja v plus monitor 8k raw recorder review | 5.2inch ...
raw yaw media torus - Eurorack Module on ModularGrid
Sony AXS-R7 Raw Recorder — SLVision Studio and Kit Hire
Data Recorder Module
Raw Module | Krugersdorp
rtl_sdr - Raw Data Recorder | mutability/rtl-sdr | DeepWiki
At the Bench: Sony AXS-R7 RAW Recorder | Tutorials & Guides | Blog ...
CONVERGENT DESIGN ODYSSEY 7Q+ RAW MONITOR / RECORDER | Panny Hire
Sony AXS-R5 2K / 4K RAW Recorder for PMW-F5 & PMW-F55 | Field Decks ...
Sony F5 + AXS-R5 Raw recorder // 4K 16BIT RAW ARRI PL | FINN-torget
Sony AXS-R5 2K/ 4K RAW Recorder for F5, F55, F700 AXSR5 | Monkee Deals!
Programmable Sound Recorder Module - DIY Music Voice Recording Module ...
Recorder module method property for images | Download Scientific Diagram
Codex V-RAW Recorder
Codex Ships V-RAW Recorder For Panasonic VariCam 35 Camera
Attaching the V-RAW recorder | Operating Guide VariCam 35 | Panasonic
12 bit RAW capture ARRI, Panasonic, Sony, Canon and other cameras using ...
BIG NEWS - Hands on with CONTINUOUS raw recording on Canon 5D Mark III ...
Lumix Tutorial | RAW Recording - YouTube
Camera Internal RAW Recording for Video - Hype or Important for Your ...
Get ProRes RAW, C2C, or Streaming with These 3 Atomos Monitor Recorder ...
A Complete Beginner's Guide to Raw Files and Raw Processing : 11 Steps ...
What is RAW video? And do I really need it on my camera? | Digital ...
Blackmagic RAW Technology Introduced – 12 bit Compressed RAW Camera ...
Raw Converter Update - Adds Support for New Cameras and Lossless cDNG ...
Blackmagic Makes Raw Competitive with Its Own Format Designed for Your ...
Raw Workflow for Videographers
RAW Image Fundamentals | Canon U.S.A., Inc.
Camera Raw for beginners
Recorder, Camera Recorder MELSEC iQ-R Series | Programmable Controllers ...
Blackmagic Studio Camera – Blackmagic RAW | Blackmagic Design
Canon EOS R3 Launched with 6K 60P Internal RAW Video Recording and Very ...
A Beginner’s Guide to Shooting Raw
Atomos enables Apple ProRes Raw recording with Sigma fp - Pro Moviemaker
VARICAM LT RAW | Workflows | Cinema Camera Global | Panasonic
ProRes RAW Explained – Plus Footage | CineD
A Review of the RAW Photo Editor Capture One
Raw Convertor App Update - Convert ProRes RAW into CinemaDNG, Proxy ...
Atomos Shogun Ultra 7" HDR Monitor-Recorder, Supports 8K RAW - Walmart.com
How to enable RAW capture - Camera FV-5
At the Bench: Recording Raw with the Sony XDCA-FS7 - YouTube
Atomos 7" Shogun Ultra 8K RAW Monitor-Recorder – PROCAM Photo & Video Gear
Has RAW Video Finally Gone Mainstream? | CineD
FS5 RAW Shooting Tips - Sony Pro
Impressive RAW Power App for Photos - The Digital Story
Your Guide to Getting Started Shooting RAW Video
Récupération de lecteur RAW et réparation : Récupérer des données à ...
Adobe Camera Raw Basic Panel - Eric Renno
Eight major reasons to choose Capture One as your RAW converter - Photo ...
The Wanting Lens: The Camera RAW Workflow
3 Electrodyne 711 raw modules in rack panel | Reverb
The Philosophy of Adobe Camera RAW - with VIDEO
Canon EOS R5 Mirrorless Camera Raw Recording Kit - Walmart.com
RAW Video is Worth It... When You Can Use It
Get ProRes RAW, C2C, or Streaming with These 3 Atomos Monitor Recorder Kits
RAW Recording for Blackmagic Pocket Cinema Camera - Photo Review
How to process and edit raw files from your camera - CNET
Sigma fp Mirrorless Camera with 45mm Lens and 8K Raw Recording
Format vidéo RAW : Tout ce qu'il faut savoir
The Need for a Universal RAW Format
Recorder
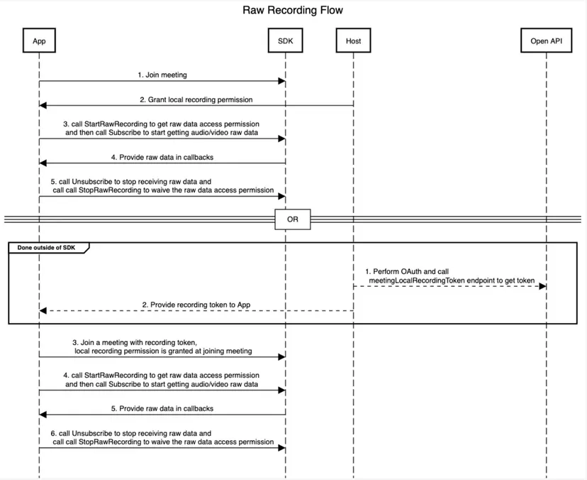
Use raw data | Meeting SDK | Windows
RAW Video Recording
The benefits of shooting raw video and stills – Camera Jabber
Record Raw Video with your mobile phone — Liam Sankey
Shop Canon EOS R5 C | Canon U.S.A, Inc.
All About Sony FX3 ProRes RAW: Setup and Workflow Guide
iL3-Vision USA Corporation
Understanding your camera, our best reads for learning what's happening ...
How Do You Edit RAW? Actually, It’s Easy | Learn Photography by Zoner ...
The Fujifilm X-H2S Features Every Filmmaker Needs To Know | No Film School
Camera Rentals in Kolkata, West Bengal, India
解锁12bit ProRes RAW外录之后才是Z6的完全体形态 - 知乎
Atomos Ninja V+ Pro Kit 8K HDMI/SDI Monitor/Recorder Pro Kit with AtomX ...