Showing 120 of 120on this page. Filters & sort apply to loaded results; URL updates for sharing.120 of 120 on this page
Step by Step Tutorial for Creating Pinterest Developer API - # ...
Pinterest Business on LinkedIn: *Introducing the Pinterest Developer ...
Pinterest to Open APIs to App Developers | App Developer Magazine
Pinterest Developer Sandbox Now Available To Create New Apps
Pinterest Developer Monthly Newsletter (March 2025) - Developer Monthly ...
Pinterest Launches Developer Platform & API
Pinterest unlocks its data with new developer platform - SiliconANGLE
Pinterest opens up developer sandbox for new apps and integrations
Pinterest Web Developer Resume Examples | ResumeCat
Pinterest API Documentation Briefly Reappears On New Developer Site ...
Start building new and helpful products using the Pinterest Developer ...
Pinterest Developer Terms : r/programminghorror
Pinterest Android Developer Resume Examples | ResumeCat
Pinterest IOS Developer Resume Examples | ResumeCat
Pinterest Developers
In a bid to 'bring their pins to life', Pinterest now embraces developers
Thalyta D. on LinkedIn: Come learn about new API features and developer ...
Pinterest Business on LinkedIn: Explore the new fresh looks of the ...
Pinterest Business
How to call Pinterest Api in Laravel PHP? - DevSecOps Now!!!
Creating a Pinterest Application Documentation by WPWeb
How to Get Pinterest API Keys? | Authentication Token - MinexTuts Tech ...
Guide to Pinterest API: Opportunities for Developers
Pinterest UI - Free UI Kit (Recreated) | Figma
Pinterest launches its first ever developer-centric open API
Developer desk setup idea with ergonomic furnitures | Gaming room setup ...
How to Configure Pinterest Social Login in WordPress
Pinterest Looks To Developers To Bring Brands Better Tools And Insights
Pinterest Developers | Development, Pinterest traffic, Blog tools
Pinterest API (v5) Brings Open Access to Developers for the First Time
Pinterest | Passkeys | Google for Developers
Pinterest Launches Its API Version 5.3 - Social Stand
21 Best Developer Portfolios (Examples) 2023 - Colorlib
Pinterest Is Opening Up To Developers
How To Set Up Pinterest Rich Pins On Kajabi
Premium AI Image | Female developer background
Pinterest API – [Docs] Stackposts Documentation
How to Add a Pinterest Board to Your Blog Post - Online Blog and ...
Pinterest Launches API V5 to Facilitate New Pin Presentation and ...
How to Find API Key on Pinterest Developers (2024) | Step By Step - YouTube
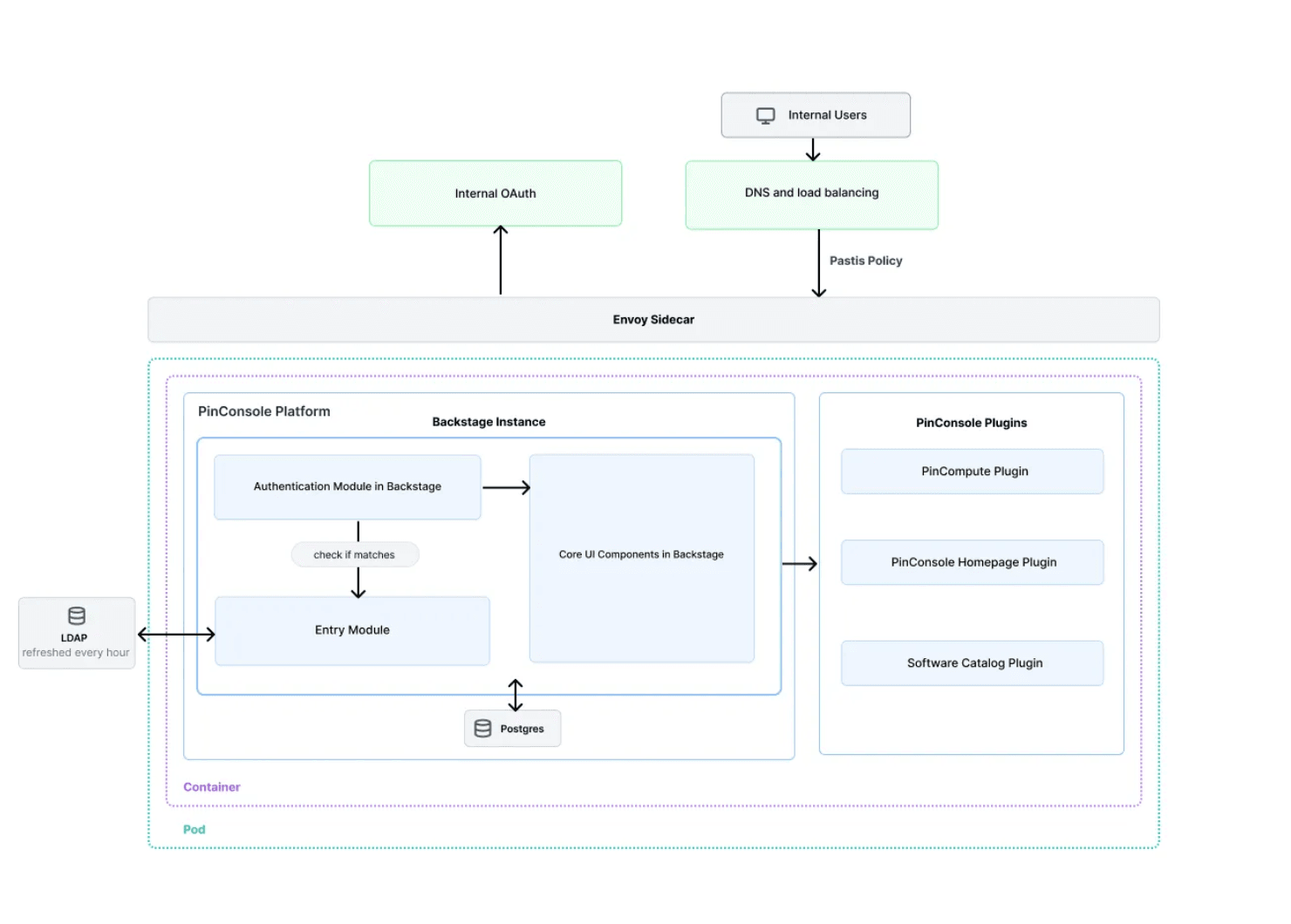
Pinterest Unifies Engineering Tools with New Pinconsole Platform - InfoQ
How To Connect Your Pinterest Account with Bit Social
developers.pinterest.com - Pinterest Developers - Developers Pinterest
Pinterest Divi Integration | Elegant Themes
Developer Experience at Pinterest: The Journey to PinConsole | by ...
Developer portfolio website design :: Behance
Female Software Developer Flat Concept Vector Illustration Character ...
Developer Portfolio Design on Behance Web Developer Portfolio Website ...
How to create a Pinterest Application? | iSEO24h - SEO Toolkits
How to generate Pinterest Client ID and Secret key
pinterest logo png, pinterest transparent png 18930744 PNG
Focused software developer | Premium AI-generated image
Become a Pinterest Influencer: Tips & How-To Guide - Influence Insider
The Complete Guide to Pinterest Rich Pins
Pinterest Developers | Selling on pinterest, Create a board, Pinterest
Pinterest | Engineer cartoon, Programmer girl, Graphic design course
Pinterest Intros Marketing Development Program, Betas Ads API | AdExchanger
9 Ways to Use Pinterest to Drive Traffic to Your Blog - wishpond.com
Pinterest Updates Android App With Cleaner Navigation
Developer Profile Picture
A Concise Guide to Estimate the Cost of Pinterest App DevelopmentBlog ...
Step-by-Step Guide to Creating Pins with Pinterest API | TutsCoder
Pinterest has more than 500 million Play Store installs for some reason
Pinterest | Layout di progettazione, Layout di brochure, Progettazione ...
Pinterest API Integration Services | API Guy
Pinterest Creator Rewards || make money on pinterest - YouTube
How to Download Pinterest Board | Marketing Catalyst
Free android studio Pinterest UI Xml by Shashank Singhal - App Snipp
Pinterest UI Design with Figma | Speed Process | UX Design Speed Art ...
Create pinterest Pin online for free
Premium Photo | Side view of young intern or professional software ...
GitHub - pinterest/pinterest-python-sdk: An SDK that makes it quick and ...
developers.pinterest.com | Web design resources, Safe creative, Development
Software Engineer Programmer Aesthetic Wallpaper
Premium Vector | Software developers teamwork 2D vector isolated ...
SWELLでのPinterest自動連携の方法とボタン設置方法 | オジマネ
Pinterest: A Better way to Organize your Ideas - BeMyAficionado
25 Must-Have Coding Tools for Developers in 2026