Showing 120 of 120on this page. Filters & sort apply to loaded results; URL updates for sharing.120 of 120 on this page
Example of Parquet layout | Download Scientific Diagram
External Table: Diving into Spark and Parquet Workloads, by Example
java 读写Parquet格式的数据 Parquet example - Nucky_yang - 博客园
Create Parquet file as byte array | Profitbase Docs
What's inside parquet file?
Understanding the parquet file format Part-1 | by Sanjeet Shukla | Medium
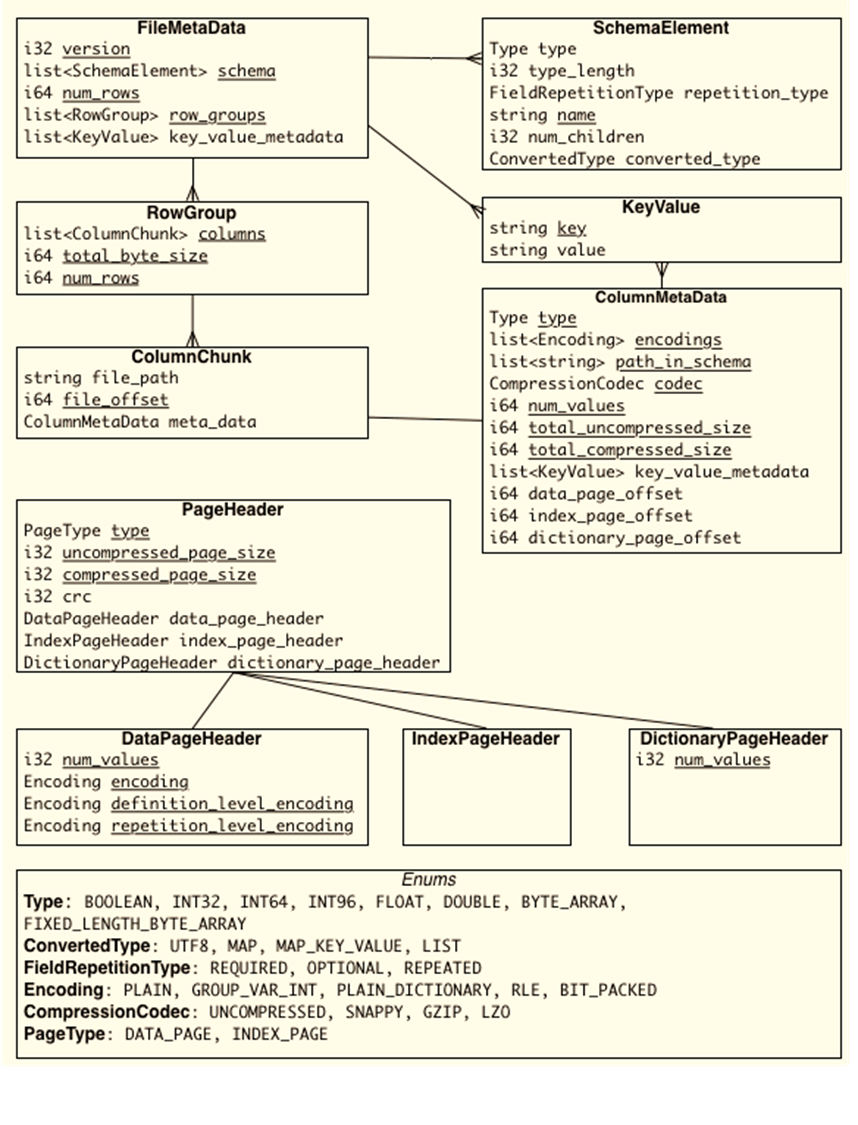
Encodings in Apache Parquet on waitingforcode.com - articles about ...
Parquet file format - everything you need to know! - Data Mozart
Embedding User-Defined Indexes in Apache Parquet Files - Apache ...
What’s Really Inside a Parquet File? And why it matters | by Halim ...
解密 parquet 文件,以及如何用 Python 去处理它(一)-阿里云开发者社区
Understanding Parquet File Format | Sum of Bytes
Inspecting Parquet files with Spark | G-Research
Demystifying the Parquet File Format | Towards Data Science
Inspect Parquet Files with Apache Spark – G-Research
What is Parquet File Format? Difference Between Parquet, SQL & JSON ...
Demystifying the Parquet File Format | by Michael Berk | Aug, 2022 ...
Transform document data into Parquet format and vice-versa
Parquet in Action: A Beginners Guide
How to Read a Parquet File in Python?
Apache Parquet Explained: A Guide for Data Professionals | DataCamp
What is Parquet File Structure? Is it Right for Your Data?
Parquet Column Limit at Violet Charette blog
Decimal types are serialized as byte array... · Issue #317 · aloneguid ...
What is the Parquet File Format? Use Cases & Benefits | Qlik Blog
Understanding the Parquet Data Format: Benefits and Best Practices ...
Parquet schema
Parquet File Format in Hadoop | Tech Tutorials
Querying Parquet with Millisecond Latency | InfluxData
Parquet Part2: arrow Parquet and levels
Parquet vs. Avro: A Detailed Comparison of Big Data File Formats | Airbyte
How To Read Parquet File In Windows – KIRC
Using the Parquet format with OBIS data • Silas Principe
Introduction to Java Parquet (Formerly Parquet MR) | Baeldung
Understanding Predicate Pushdown at the Row-Group Level in Parquet with ...
Export Data to Parquet File Using Record Block - MATLAB & Simulink
Simple Parquet Tutorial and Best Practices | by Arli | Towards Data Science
Why Parquet Is the Go-To Format for Data Engineers
What is Apache Parquet How to read data into Parquet in Spark
Parquet File Format: The Complete Guide - Coralogix
Apache Parquet
What Is a Parquet File-How to View It Online Easily.docx
Parquet and impala overview external | PPT
Reading and Writing Parquet Files in SQL Server | Simple Talk
Byte - 50 Examples, Uses, Applications, Differences
Learn All About Parquet File Format - Part 1 - YouTube
Parquet Schemas | Cribl Docs
Flat File Vs Parquet at Lois Katz blog
How to write parquet file in spark using dataset - YouTube
Python Create Parquet File From Dataframe at Ruby Dougharty blog
How to open a parquet file online in a spreadsheet | Row Zero
Apache Parquet - 1 : What is a Parquet file? | Parquet data format ...
Reading a parquet file as array of bytes · Issue #175 · mjakubowski84 ...
All About Parquet Part 08 — Reading and Writing Parquet Files in Python ...
Parquet file | Solution Insight: SQL Server 2022 Data Analytics on Dell ...
Parquet structure
Write a Data Frame to the Binary Parquet Format Using To_parquet ...
What is Parquet File?
Simple Parquet Tutorial and Best Practices | Towards Data Science
Que es el formato Parquet
Parquet Best Practices: Discover your Data without loading it | Towards ...
301 Moved Permanently
Using External Indexes, Metadata Stores, Catalogs and Caches to ...
I spent 8 hours learning Parquet. Here’s what I discovered
一文带您理解Apache Parquet:高效存储和处理大数据的利器 - 知乎
Apache Parquet, What It Is and Why to Use It | QuestDB
Understanding Apache Parquet: Efficient Columnar Data Format
Database Storage Models | Maxnilz🌴
Unraveling Parquet: Exploring its Format and Comparing with Delta ...
Why Apache Parquet/GeoParquet is key for Cloud Geodata Management
GitHub - benbpyle/go-parquet-example
Examples for the ParquetDB package - ParquetDB Docs: v1.0.2.dev6
[PARQUET-2414] [Format] Expand BYTE_STREAM_SPLIT to support FIXED_LEN ...
ParquetWriter - Byte[] Impacting File Size Outputs · Issue #151 ...
What is Apache Parquet? | Data Basecamp
Data Formats
理解Parquet存储格式 | Judadoudou’s blog
Data Persistence and Indexing | GreptimeDB Documentation
Parquet文件存储格式详细解析-腾讯云开发者社区-腾讯云
Building our own bindings: The power of nat | Kinaxis Blog
PPT - Bits and Bytes PowerPoint Presentation, free download - ID:3771908
PPT - Data Formats PowerPoint Presentation, free download - ID:2678688
MutltiTechTutors: Types Of Data Formats In Big data and hadoop
Framing in Data Link Layer - Sanfoundry
Parquet文件详解-CSDN博客
Demystifying Databricks Delta Lake - Woodmark Consulting
The Intel 8088 processor's instruction prefetch circuitry: a look inside
PPT - Number Systems: Decimal, Binary, Octal, and Hex PowerPoint ...