Showing 120 of 120on this page. Filters & sort apply to loaded results; URL updates for sharing.120 of 120 on this page
NVRAM of DS3231 real time clock - Programming - Arduino Forum
DS3231 log to NVRAM - Programming - Arduino Forum
NVRAM of DS3231 real time clock - Page 3 - Programming - Arduino Forum
NVRAM of DS3231 real time clock - Page 4 - Programming - Arduino Forum
NVRAM of DS3231 real time clock - Page 6 - Programming - Arduino Forum
DS1307 Module Horloge Temps Réel RTC I2C NVRAM 56 Octets - Arduino Maroc
NVRAM of DS3231 real time clock - Page 5 - Programming - Arduino Forum
NVRAM of DS3231 real time clock board UPDATE - General Guidance ...
What Is NVRAM (FlashRouters FAQ)
Sun Ultra 5: Remplacement pile de la NVRAM / Horloge RTC - MCHobby - Le ...
NVRAM (Non-Volatile Random Access Memory)
I2C Pinout for Arduino Uno
NVRAM and NVRAM Repair - Data Recovery Salon
NVRAM IC, NVRAM Memory Chip Supplier -Rantle
NVRAM | Pinballrom.com
Software with NVRAM - ACE Lab. at KNU
NVRAM concept with Computer motherboard. NVRAM text written on ...
NVRAM Programmer | 8 Bit Spaghetti
I added a Z80 emulator to my ATMega2560 NVRAM programmer, #arduino #z80 ...
Figure 1 from A perspective on NVRAM technology for future computing ...
Architecture a novel mechanism that uses Active NVRAM to improve I/O ...
What Is NVRAM (Non-Volatile Random-Access Memory)?
NVRAM
Arduino desde cero en Español - Capítulo 39 - EEPROM memoria ...
Programming a Timekeeper RAM with Arduino MEGA – JAMMArcade.net
Installing NVRAM chip... | Tech: Generic | Pinside.com
What is NVRAM (non-volatile random-access memory)? | Definition from ...
NVRAM Manager in AUTOSAR || Part -1
Exploring NVRAM Storage Non Volatile Random Access Memory Solutions PPT ...
EFI Basics: NVRAM Variables
A Unified NVRAM and TRNG in Standard CMOS Technology
An overview of different UNO boards – Arduino Help Center
Display for PC RAM, VRAM, CPU & GPU with gauges | Arduino Project Hub
NoVaRAM NVRAM Help – PinSound
NVRAM Service Component - Configure AUTOSAR NVRAM Services and Runtime ...
PMC’s New Flashtec NVRAM Drives Achieve 10 Million IOPS – Converge Digest
Figure 1 from High performance NVRAM circuit design using memristor-mos ...
Nvram | PPT
NVRAM on a PCIe Flash SSD - Radian Memory Systems
Como modificar NVdata Y NVram con imei personalizado "DT" emmc 📚💡 - YouTube
NVRAM Manager in AUTOSAR || Part -2
Hardware Security Module Architecture. The NVRAM (flash memory) module ...
NVRAM (Non-Volatile Random-Access Memory) Definition & Reset
M48Z08-100PC1 | STMicroelectronics 64 kB 100 ns NVRAM 28-Pin PCDIP | RS
Autosar NVRAMManager 模块NvM 功能简介_autosar存储篇 - nvram manager-CSDN博客
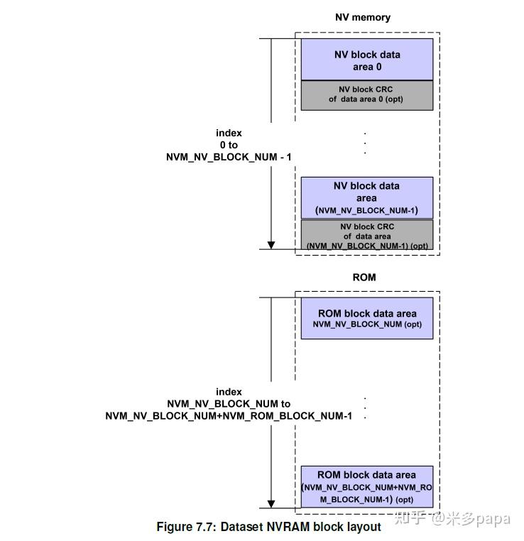
Different NVRAM Configurations As shown in Figure 7(b), when the size ...
How to Use NVRAM When Emulating an Embedded Device | Ally Petitt
NVRAM Full form | Full form of NVRAM | NVRAM full form in Computer ...
Battery Powered NVRAM and YOU • Innovative Network Computer Solutions, Inc.
How to solder your own NVRAM-Adapter (using FM16W08)- DIY NVRAM Adapter ...
How to reset NVRAM or PRAM on Mac 09/08/2025
Emulated NVRAM | Pós-instalação do OpenCore
Emulated NVRAM | Basic Guide
NVRAM ZEROPOWER - STMicroelectronics
nvram Symbol
Replacing a dead NVRAM chip · Pizza Box Computer
NVRAM 文件,如何打开或转换? | FileDesc.com
NoVaRAM NVRAM
NVRAM Editor 工具使用记录-CSDN博客
NVRAM Editor 工具使用记录 - 程序员大本营
NVRAM experience -- $1.50-$2.00 chips | Tech: DMD era games | Pinside.com
C H A P T E R 10 - NVRAM
CP AUTOSAR NvM 详解-电子工程专辑
Figure 1 from Hardware Platforms for Flash Memory/NVRAM Software ...
Semiconductor memories - ppt video online download
What Is NVRAM: Overview, Features, Pros & Cons - Itechguides.com
Infineon 64kbit 45ns NVRAM, 28-Pin SOIC, STK12C68-SF45 | RS
Micrograph of the NVRAM-TRNG implemented in 0.18µm GP CMOS technology ...
Autosar NVM 介绍 - 知乎
【Memory协议栈】NVRAM Manager 模块介绍_usesyncmechanism-CSDN博客
Maxim Integrated 256kbit 100ns NVRAM, 28-Pin EDIP, DS1230AB-100+ | RS
GitHub - d00616/arduino-NVM: Direct flash memory access, round robin ...
Getting Started with Serial EEPROMs | Microchip Technology
M48T08-100PC1 | STMicroelectronics 64Kbit NVRAM, 并行接口, 8K x 8 位, 最长随机存取 ...
PPT - Genetic Computer School Computer Systems Fundamentals PowerPoint ...
STMicroelectronics 64kbit 150ns NVRAM, 28-Pin PCDIP, M48T08-150PC1 | RS
PPT - CCNA Guide to Cisco Networking Fundamentals Fourth Edition ...
【小猫爪】AUTOSAR学习笔记16-Memory Stack之Nvm模块_autosar memstack-CSDN博客
Reset the Printer to the Factory Defaults (NVRAM Reset)
Maxim Integrated 256kbit 70ns NVRAM, 28-Pin EDIP, DS1230Y-70+ | RS
Infineon 4Mbit 45ns NVRAM, 44-Pin TSOP, CY14B104NA-ZS45XI | RS
Is it possible to connect a Motorola 68k to an arduino? If so, how ...
DRAM, SRAM, FLASH, and a New Form of NVRAM: What’s the Difference? - News
CY14B101KA-SP25XI | 不揮発性メモリ(NVRAM) Cypress Semiconductor | RS
AUTOSAR NVM(非易失性存储管理器) - 知乎
Mike McBike @ Home
AUTOSAR (10) - Memory stack
基于QEMU的NVRAM仿真_qemu nvram-CSDN博客
Understanding NVRAM: Unraveling the Secrets of Non-Volatile Random ...
Untitled Document [arcade.souzaonline.com]
2M-NVRAM to 512K (NV)RAM / EEPROM Adapter - Platform for creating and ...
nvram图册_360百科
Memori pada Sistem Mikroprosesor – Elektrologi
[Guide] Enabling hidden BIOS settings on Gigabyte Z690 mainboards ...
Data Domain: DD6400 - Reboot loop at "NVRAM driver load and ...
Greenwich Instruments 64kbit 70ns NVRAM, 28-Pin PDIP, GR881-HT | RS
UEFI BIOS之NVRAM_nvram bios-CSDN博客