Showing 118 of 118on this page. Filters & sort apply to loaded results; URL updates for sharing.118 of 118 on this page
Pilz PSEN op3.2 Emitter M12 PILZ TRANSMITTER MUTING SENSOR PSEN OP3.2 ...
OMRON F3W-MA Integrated muting sensor based on multi-beam photoelectric ...
Pilz PSEN op3.1 Receiver NO/NC M12 PILZ MUTING SENSOR RECEIVER, SINGLE ...
Light Curtain Safety Device Protects Hand Safety Muting Sensor
Optical Beam Sensor Safety Light Curtain with Muting Function From ...
Understand the Differences Between Muting and Blanking - SICK USA BLOG
Muting | Safety Produkte | Leuze
Muting System - Bihl+Wiedemann GmbH
M5 muting sensors for muting safety light curtain - ReeR Safety - YouTube
Understanding the muting function
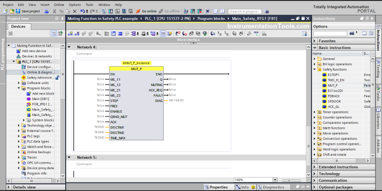
Muting Function of Safety Control Circuits - PLC Example
Muting Function in Safety Barriers - Useful Info | ReeR
Fonction de Muting pour Systèmes de Sécurité | ReeR
Muting Safety Module Datasheet
What is the muting function of a safety light curtain?
Muting arms for muting integration - Pilz US
SICK Releases All-in-One Muting Sets for its deTem4 Active/Passive ...
Muting Sensor: sender, for ReeR Safegate light curtains (PN# M-TRX-B ...
What Is Muting In History at Donald Altman blog
Autonics Tutorial : How to use the Safety Light curtains muting ...
Muting Sensor: sender/receiver pair, for ReeR Safegate light curtains ...
Omron F3SG Anti Chatter Void Prevention Muting using F3W-MA Muting ...
Set de muting 2 sensores muting lineal Z2MG002 | wenglor
SICK Releases All-in-One Muting Sets for Light Curtains - MVPro Media
安全101|西克安全光幕 Muting 功能知多少 - 产品选型篇 - 广东西克智能科技有限公司
How to Set Up Muting with LS Safety Light Curtain
Muting Sensor: sender, for ReeR Safegate light curtains (PN# M-TRX-A ...
Muting Sensors - Pilz
Muting light curtain for safe import and export of pallets | fortop UK
LS4-20 Muting One-way and two-way feeding and discharging safety grating_
Integrated Muting Arms - Sensorwell
L-type Muting Arm Pair: sender/receiver pair, for ReeR Safegate light ...
Sensor-free muting - Safety light curtains MLC SPG - YouTube
Safety light curtains and muting funcionality - YouTube
CDA - All-in-one muting sets
SLC Brand LP series muting light curtain. Muting is the safe, automatic ...
Product Information & Procurement Resources - Neurovision
What exactly is a safety light curtain? | SICK
Muting: a simple explanation - Pilz INT
FAQ02275 for Safety Sensors | OMRON Industrial Automation
Accessories for safety sensors PSEN - Pilz INT
Safe material flow – an issue for muting? | SICK
安全光栅Muting功能的工作原理及应用-昌晖仪表网
Siemens Product Information
Funktionsbeschreibung
Safety Light Curtain Terms Explanation: 6 Terms You Must Know
SF_MutingPar_2Sensor
Functional description
CAPSS UK Ltd | Wieland Muting-Sensor-Set for L-Muting including 2 ...
Safety light curtains and grids technology - ifm
MUTING: MORE EFFICIENT THROUGH THE “HOLE IN THE GUARD FENCE” WITH ASi-5 ...
What is Light Curtain Muting? | Components & Automation
Intech Chennai