Showing 43 of 43on this page. Filters & sort apply to loaded results; URL updates for sharing.43 of 43 on this page
Free Flutter App Source Code – Download Projects | CampCodes
How to Add an SMDG Code to an Organization in the Fresa App
MIMO | PDF
Xiaomi MiMo 100T
Learn Python Coding - Mimo (480-640dpi) APKs - APKMirror
Learn Python Coding - Mimo (120-480dpi) APKs - APKMirror
Novig Promo Code ELITE50: Spend $5, Get $50 in Novig Coins for NBA ...
Xiaomi Introduces MiMo V2.5 Featuring Multimodal AI And Enhanced ...
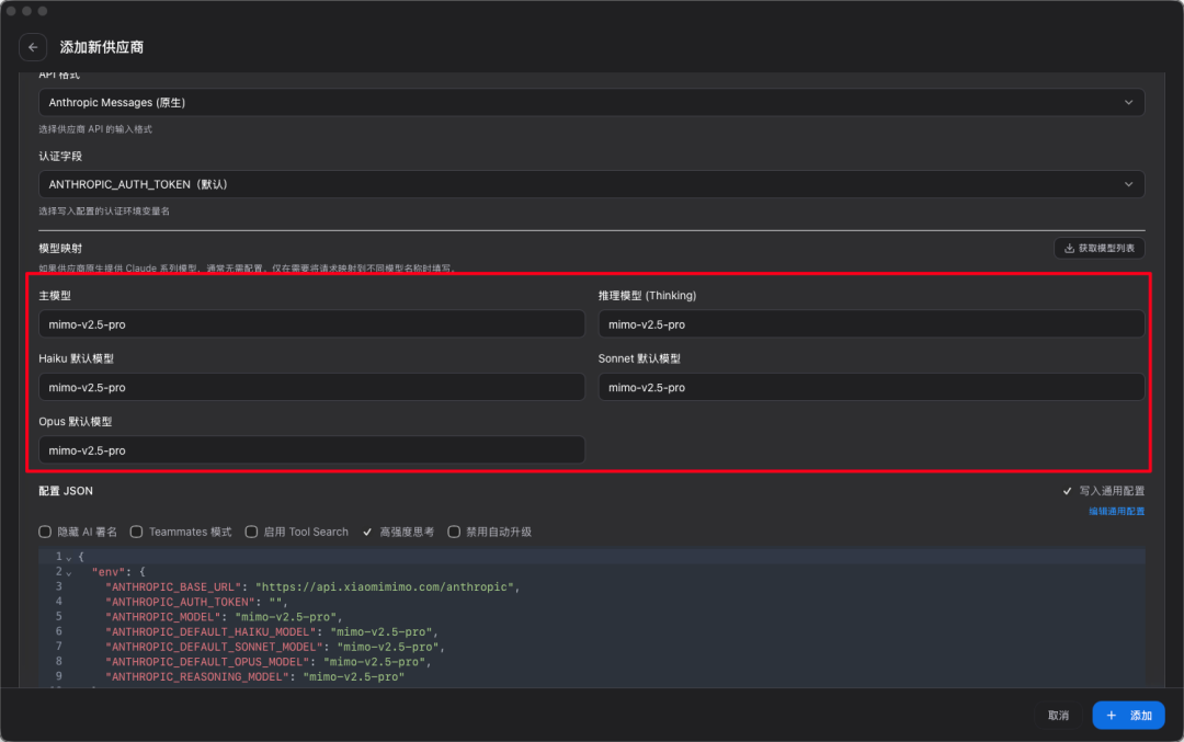
Xiaomi MiMo-V2.5 Agent Model Guide: Pricing, Models, Claude Code ...
Xiaomi Debuts MIT-Licensed Trillion-Parameter MiMo Models - Open Source ...
APP Stock Quote Price and Forecast | CNN
#LuHan [INFO] How to download and use 抖音(DouYin) APP For Android and ...
实测小米MiMo-V2.5-Pro,这可能是目前国内最适合Claude Code的新模型。_新浪财经_新浪网
Heterogeneous-Transfer-Learning-Based-MIMO-Through-the-Wall-Radar-Micro ...
Xiaomi MiMo-V2.5 is Now Open Source with 100T Free Tokens - XimiTime
llama.cpp-deepseek-v4-flash/models/templates/MiMo-VL.jinja at main ...
Co to jest HTML i jak realnie działa na stronach - Develos.pl
Block launches consumer Bitcoin suite at Bitcoin Las Vegas with Cash ...
Amazon.com: Tenda AC1200 Smart WiFi Router, High Speed Dual Band ...
Best LLM for Coding 2026 | AI Coding Model Rankings & Benchmarks | Onyx AI
TP-LINK Archer C50 AC1200 Wireless Dual Band Router | Router in Cambodia
Your employer may own the startup you built on your own time – Startup ...
这个51K星标的开源神器,让任何Agent都能一键切换所有模型_腾讯新闻
这个51K星标的开源神器,让任何Agent都能一键切换所有模型_投资界
Omma AI: 3D Scene to Website Builder in Minutes | Julian Goldie posted ...
camunda-7-code-examples/snippets/camunda-tasklist-examples/camunda ...
CNN Live | CNN
Inteligent cans bin - Hackster.io
Aparcamiento cerca de Bob Hotel & Coworking by Elegancia - Seety
Octavia Skoda 2025 Tagamo3 - New Cairo White 7210375 - Car For Sale ...
Shahin Fiat 1999 Beni Suef White 7197754 - Car For Sale | Hatla2ee Egypt
Alex Len shuts the door! Motorola Magic Moment