Showing 120 of 120on this page. Filters & sort apply to loaded results; URL updates for sharing.120 of 120 on this page
A typical clock mesh network. | Download Scientific Diagram
Clock Mesh Synthesis Methodology Based on Combinatorial Optimization[v1 ...
Clock mesh architectures are used for functional simulations. a ...
Figure 1 from Clock mesh framework | Semantic Scholar
Figure 1 from Integrated Clock Mesh Synthesis With Incremental Register ...
Mesh based clock distribution - YouTube
AMD to use resonant clock mesh to push Trinity above 4GHz | Extremetech
IMPL.33 Clock Mesh Analysis - 知乎
Clock distribution network using mesh structures. | Download Scientific ...
Short circuit path in a clock mesh driven by buffers. | Download ...
IMPL32. Implementing Clock Mesh - 知乎
Clock Mesh Variation Robustness: Benefits and Analysis
Figure 1 from Optimization of clock mesh based on wire sizing variation ...
Clock mesh sizing slides | PDF
(PDF) Accurate clock mesh sizing via sequential quadratic programming
The proposed wideband resonant clock mesh architecture is similar to ...
PPT - Accurate Clock Mesh Sizing via Sequential Quadratic Programming ...
Clock Cycle Definition Microprocessor at Scott Liles blog
Clock Mesh Network Design with Through‐Silicon Vias in 3D Integrated ...
What Is Clock Signal Microprocessor at Elmer Holt blog
CEA Tech uk - Clock mesh makes circuits more powerful
Microprocessor chip Wall Clock by Science-Photo-Library - CafePress
SOLVED: The following figure shows how the microprocessor clock ...
Clock Mesh along with stub connections and buffer placement | Download ...
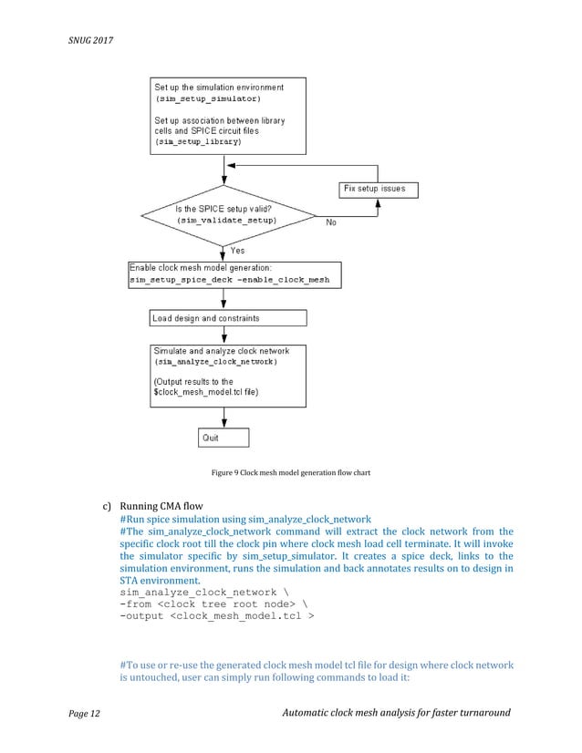
Automated clock mesh analysis for faster turnaround | PDF
Figure 1 from Microprocessor Design with Dynamic Clock Source and Multi ...
(PDF) Clock Network Synthesis Based on Clock Mesh Technology
Figure 3 from Implementation of Clock Network Based on Clock Mesh ...
Figure 1 from Capacitance driven clock mesh synthesis to minimize skew ...
Microprocessor clock frequency data 14 and trend. | Download Scientific ...
System Clock Tutorial & Circuits - Microprocessor Systesms Tutorials ...
Microprocessor Design with Dynamic Clock Source and Multi-Width ...
CCD MESH Industrial Clock | CCD MESH Industrial Clock Hi My … | Flickr
Difference between the clock mesh and clock tree-type distribution ...
The clock mesh structure. | Download Scientific Diagram
Clock network distribution with mesh structures, (a) mesh only, and (b ...
Figure 10 from Combinatorial Algorithms for Fast Clock Mesh ...
How Does A Microprocessor Determine When To Sound The Clock Alarm at ...
The proposed clock mesh synthesis methodology. | Download Scientific ...
Microprocessor programmable clock calibration system and method ...
Pruned SoC-level Main Clock Mesh | Download Scientific Diagram
A 5 mm by 5 mm global clock mesh with drivers at all 4 edges shows ...
Examples of (a) sparse and (b) dense clock meshes. A dense mesh is ...
Figure 4 from Integrated Clock Mesh Synthesis With Incremental Register ...
What is Clock Tree in VLSI? ~ Learn and Design Semiconductors .......
Integruje nakonec AMD Piledriver technologii Resonant Clock Mesh? | Diit.cz
VLSI Concepts: Different Types of Clock Tree Structure
VLSI Physical Design: Implementing Clock Meshes
Understanding SoC Clock Design
Design and Optimization of Multiple-Mesh Clock Network | SpringerLink
Ultimate Guide: Clock Tree Synthesis
PPT - Microprocessor Clocking PowerPoint Presentation, free download ...
IMPL31. Clock Mesh-实例分享 - 知乎
RC (π) model of a clock mesh. | Download Scientific Diagram
What is a Microprocessor Clock?
Wall Clock Time Vs Cpu Time at James Ivery blog
8085 Architecture | Intel 8085 Microprocessor Architecture Block Diagram
Analysis Tool for Mesh Design of Leading Edge Design of Integrated ...
Multi-Source Clock Tree Synthesis (MSCTS)简介_clock mesh-CSDN博客
CPU time on different mesh families with the similar numbers of ...
Cross-Mesh Clock Network Synthesis
Schematic representation of the layout and on-chip mesh interconnect of ...
Microprocessor Counter, Clock, Timer Circuits
Singularity is Near -SIN Graph - Micro Processor Clock Speed
(a) Uniform clock mesh. (b) Cross clock mesh. | Download Scientific Diagram
Sig Mesh - Telink Documents
Microprocessor | Definition & Facts | Britannica
Clock and Timing Components | Microchip Technology
Comparison of CPU time (min) at different mesh sizes. | Download ...
PPT - Microprocessor and Microcontrollers (CSE-3511) Lecture-1 ...
GlobalFoundries, Cyclos speed Cortex-A15 with resonant clocking ...
Lecture24 clockpower routing | PPT
CPU time using different meshes in the rotating interface problem ...
What is a CPU's IPC? Instructions per Cycle explained
PPT - Analog Interfacing PowerPoint Presentation, free download - ID ...
[Computer Architecture] Overview with Performance
PPT - Spezielle Anwendungen des VLSI – Entwurfs Applied VLSI Design ...
CPU, GPU & Motherboard - Cortex
PPT - Interconnect and Packaging PowerPoint Presentation, free download ...
Ameer Abdelhadi's Home Page
Organization of Computer Systems 컴퓨터 시스템 : 네이버 블로그
Microphotograph of the 32 × 32 mm 2 resonant-clock MCM populated with ...