Showing 119 of 119on this page. Filters & sort apply to loaded results; URL updates for sharing.119 of 119 on this page
KS DB Merge Tools in 200 Seconds - YouTube
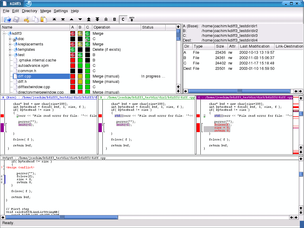
11 Diff and Merge Tools to Simplify Your File Inspection
Merge Tools Add-In: Enhancing Data Integration and Automation
KS DB Merge Tools for SQLite - Compare and Sync Two Databases
KS DB Merge Tools for Oracle - Analyze Schema and Data Changes
10 Best free 3-way merge tools for Windows as of 2025 - Slant
KS DB Merge Tools - Database Management Software for PC
The 5 Best Mac File Comparison Tools and Diff Tools
Top 7 Tools to Compare Files in Linux (with Examples)
KS DB Merge Tools for MySQL - Download - Softpedia
KS DB Merge Tools for MySQL 20% Off Coupon (2026 · 100% Working)
Compare Table Definitions – KS DB Merge Tools for Cross-DBMS
Compare & Sync Table Schema – KS DB Merge Tools for Oracle
KS DB Merge Tools for SQLite - DBMS Tools
KS DB Merge Tools for PostgreSQL Alternatives - Explore Similar ...
KS DB Merge Tools for SQLite - Download - Softpedia
Data Changes Summary – KS DB Merge Tools for Oracle
External Merge/Diff Tools
How to use the Modeling Tools in UE5 and UEFN: Merge Tools - YouTube
Merge Tools – 2022 Add-in: Setup and Usage Instructions - Studocu
42 Best Outlook PST Merge Tools (2024) [FREE DOWNLOAD]
11 Best PDF Merger Tools (2026) [FREE]
KS DB Merge Tools for Oracle - Download - Softpedia
How to use the Modeling Tools in UE5: Merge Tools | Community tutorial
Best Mail Merge Software 2026: Top 8 Tools Compared | Mailsoftly
Best 5 Free, Online PDF Merging Tools in 2025 - BoldSign
8 Best Video Merger Tools for 2025
KS DB Merge Tools for PostgreSQL 20% Off Coupon (2026 · 100% Working)
3 Best PDF Combiner Online Tools to Merge
تحميل Ks Db Merge Tools For Sqlite Pro | DownloadDevTools.com
10 Best Excel File Merge Tools (2026) [FREE DOWNLOAD]
Ks Db Merge Tools For Postgresql Pro Download | DownloadDevTools.com
KS DB Merge Tools for PostgreSQL - Download - Softpedia
Potential Merge Tools for Evaluation | Download Scientific Diagram
7 Best Word Mail Merge Tools (2026) [FREE DOWNLOAD]
10 Best PDF Merge Tools to Combine Your PDF Files Online for Free ...
KS DB Merge Tools for Oracle Download (Latest 2025) - FileCR
Graphical user interfaces for Git merge tools
KS DB Merge Tools MssqlMerge Pro Download (Latest 2026) - FileCR
Merge PDF | SaaS AI Tools
8 best PDF merge tools for 2021 | The JotForm Blog
7 Most Compelling Reasons Your Business Needs PDF Merge Tools
The Best Free Online PDF Merge Tools
KS DB Merge Tools for Cross-DBMS - Download - Softpedia
ArcGIS Geoprocessing tools (Buffer, Clip, Dissolve, Merge, Intersect ...
Third-Party Merge Tools
Merge Tool in GIS - GIS Geography
PPT - History Structure Git Comparison File Storage File Tracking ...
QGIS Tutorials 36: How to use Merge tool in QGIS | Beginners | QGIS 3. ...
Edit Vs Change at Charles Betz blog
version control - What's the best visual merge tool for Git? - Stack ...
11 Diff- und Merge-Tools zur Vereinfachung Ihrer Dateiinspektion
3-pane Merge View · Issue #69857 · microsoft/vscode · GitHub
Using the Merge Tool in ArcGIS Pro - GIS Tuto
Guiffy - Diff Merge tool & Folder Compare application and API
Code Merge Tools: 7 Tool to Make Your Life 7x Easier - Stackify
DiffDog Diff/Merge Tool | Altova
Simulink 3-way マージ ツール - Simulink モデル内の競合を解決する - MATLAB
Merge Tool - merge files with Guiffy 3-way merge tool, SureMerge
PDF Merge Tool - Combine PDF Files Online
GitHub - Xiake512/Merge-Tactics-Tools
Merge or Combine two columns in Excel. Best Explanation
DiffMergy: A Free Code Compare & Merge Tool
Resolving Merge Conflicts in VSCode with Kaleidoscope’s 3-way Merge ...
Transfer Google Domains to Cloudflare Domains | by kayla.altepeter | Medium
Geoprocessing and Automation in ArcGIS Pro: Lab Exercise 2; the Merge ...
Merge PDFs for Free Without Acrobat (4 Ways)
Mastering Git: How to Set Mergetool Like a Pro
Set Up Simulink Diff and Merge in CI/CD Pipeline - MATLAB & Simulink
TypingClub
Merge PDF - Combine Multiple Files Online For Free
Home - Showroom
Code Merge Tools: 7 Tool to Make Your Life 7x Easier
Solving git Merge Conflicts with a GUI Tool | Map Tech & Code
Tutorial: Use IntellJ IDEA as default command-line merge tool ...
When and why to use a mail merge tool - SafeMailer
Merge Images Online – The Fastest Way to Combine Photos in 2025 - BLOG ...
Merge Cube Augmented Reality Hands On Tool For Education Science ...