Showing 120 of 120on this page. Filters & sort apply to loaded results; URL updates for sharing.120 of 120 on this page
Android 용 IDA - 다운로드
IDA Lite APK for Android Download
How to Download IDA Latest Version for Android 2024
Android 용 IDA App 3.0 - 다운로드
Runtime Debugging Native Android Shared library (.so) file using IDA ...
Debugging a una App de Android con IDA PRO - Parte 2 ~ C43S4RS
IDA | Space APK for Android Download
IDA - APK Download for Android | Aptoide
DalvikDebugTut01 Android Ida Pro Debugging - YouTube
GitHub - lj94093/IDAAndroidBreakpoint: IDA plugin aid to set android so ...
IDA APK for Android Download
How to Install & Run IDA Pro on Android Using Winlator | Full Setup ...
IDA quantification for Android - Download
Prépa Exam IDA - Développement Mobile | Révision P12 IDA | Android ...
Android IDA 动态调试最完善攻略,跨过各种坑-CSDN博客
ida pro 调试 android ida调试android原理_mob64ca140e0490的技术博客_51CTO博客
IDA Android App
Android 14 Compatibility Break: IDA Pro Debugger Triggers Null Pointer ...
ida pro 查看简易 Android .so 文件伪代码_ida pro使用教程 android-CSDN博客
Ida All | PDF | Android (Operating System) | Mobile App
IDA 动态调试 android so本篇介绍 使用 IDA 可以单步调试 so,即使没有源代码也没关系,这样就可以逆向 - 掘金
IDA Studerende for Android - Download the APK from Uptodown
IDA APK für Android herunterladen
Android IDA 动态调试最完善攻略,跨过各种坑_ida调试-CSDN博客
How To Use Ida Pro 7.7.7 😃😍 iN Android // Mobile Me ida pro kaise use ...
Intricately detailed android woman named Ida with shimmering tin metal ...
IDA pro 逆向 android app设置流程_ida pro app-CSDN博客
Android : How to debug *.so in apk with IDA Pro? - YouTube
IDA 特训营 - Android - 看雪学苑|专业信息安全学习平台
IDA quantification per Android - Download
Android IDA so文件分析、动态调试-xctf-so easy - xyxyxyxyxyxy - 博客园
IDA 动态调试 android so
IDA Fast Android APK Download- Juxia
Andoid markalara IDA yuklenisi / IDA download process on Android phone ...
iDA: Android 12 ready - The Next Generation of Active Testing - SEGRON
PPT - 第四章 Android 恶意代码动态分析 PowerPoint Presentation - ID:5154506
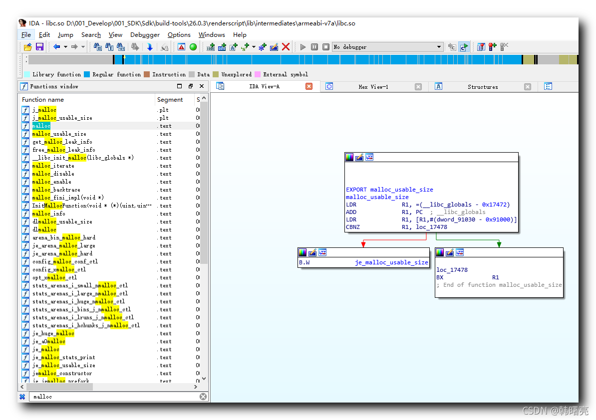
【Android 逆向】IDA 工具使用 ( IDA 32 位 / 64 位 版本 | 汇编代码视图 IDA View-A | 字符串窗口 ...
iDa! Android App
GitHub - dayzerosec/IDA-Android-Kernel-Symbolizer: An IDA plugin that ...
IDA Pro如何分析APK文件 IDA Pro怎么做Android应用逆向工程-IDA Pro中文网站
IDA动态调试 Android SO文件步骤_ida android so-CSDN博客
【Android 逆向】IDA 安装 ( 使用 IDA 分析 so 动态库 )-腾讯云开发者社区-腾讯云
IDA Pro动态调试Android应用的完整实战 | CN-SEC 中文网
IDA Pro动态调试APP中SO(详细版本)_ida 调试模拟器app-CSDN博客
IDA Pro - CTF Wiki
IDA Pro如何调试Linux程序 IDA Pro怎么调试Android应用-IDA Pro中文网站
IDA调试 Android so文件的10个技巧 - 知乎
PPT - 第三章 Android 恶意代码静态分析 PowerPoint Presentation - ID:3519039
【Android 逆向】IDA 工具使用 ( 同步指定的 IDA View 视图 | Hex View 数据格式 | 过滤设置 )-腾讯云开发 ...
IDA 动态调试android ida调试apk_mob6454cc6328d1的技术博客_51CTO博客
【Android 逆向】IDA 安装 ( 使用 IDA 分析 so 动态库 )_ida密码-CSDN博客
IDA PRO 03 - 动态调试基础01今天通过两个调试例子:Windows的exe程序和Android的so库,来了 - 掘金
【Android 逆向】arm 汇编 ( 使用 IDA 解析 arm 架构的动态库文件 | 使用 IDA 打开 arm 动态库文件 | 切换 ...
记录一次在AVD虚拟机环境下使用IDA动态调试Android APP_ida android 调试-CSDN博客
IDA PRO动态调试Android问题记录(不定期更新2022-09-28)_ida 动态调试报错-CSDN博客
IDA调试 android so文件的几个技巧 - 知乎
【Android 逆向】x86 汇编 ( 使用 IDA 解析 x86 架构的动态库文件 | 使用 IDA 打开动态库文件 | IDA 中查找 ...
Android逆向笔记-IDA Pro动态调试Android程序(真机)_ida调试apk-CSDN博客
Android逆向_IDA动态调试so文件代码通常重要的功能会放在navite层,,代码编译成so文件,so是由c/c+ - 掘金
IDA概览 · 逆向利器:IDA
JEB、Android Studio、IDA Pro简单动态调试分析 | iHui
GitHub - parkerpeng/IDA-Script-for-android: android逆向的IDA脚本收集
Android逆向(教程更新)|ida动态分析-腾讯云开发者社区-腾讯云
IDA安卓动调 模拟器&手机(详细)_ida工具安卓版-CSDN博客
[原创]IDA动态调试Android应用-Android安全-看雪安全社区|专业技术交流与安全研究论坛
Android逆向学习-使用ida动态调试中的那些坑 | Lucky Future的小栈
IDA on the App Store
IDA调试安卓应用_ida工具安卓版-CSDN博客
IDA利用模拟器调试Android安卓应用 - 学习笔记 – 蜗居
IDA的初始使用说明和界面简介-IDA中文网站