Showing 120 of 120on this page. Filters & sort apply to loaded results; URL updates for sharing.120 of 120 on this page
FBDK and FBRT in creating IEC 61499 Function Blocks Environment ...
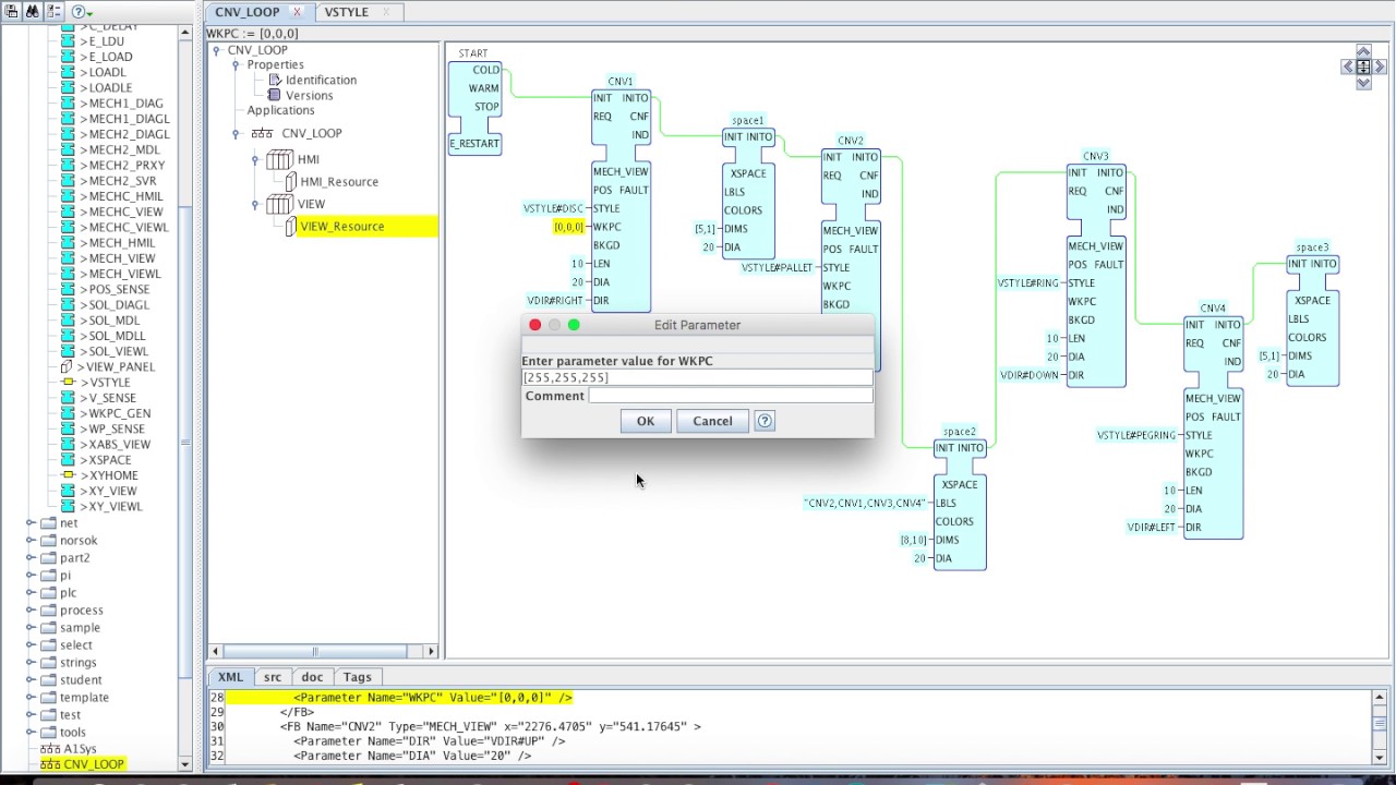
FBDK 11 - The Function Block Development Kit
Resource 2 implemented following the ISaGRAF semantics with the FBDK ...
Basic function block (in FBDK paradigm) encapsulating SFC. | Download ...
เอ็นพิณ STRAP PIN- FBDK 11-12 (ต่อชิ้น) – www.fortismusic.com
เอ็นพิณ STRAP PIN- FBDK 13 (ต่อชิ้น) – www.fortismusic.com
เอ็นพิณ STRAP PIN- FBDK 7-8 (ต่อชิ้น) – www.fortismusic.com
IEC 61499 development environment FBDK (showing a complete system ...
FBDK with Eclipse
Implementation of seesaw experiment with FBDK | Download Scientific Diagram
Using FBDK by Holobloc, Inc. (basic blocks at VIEW layer - arranging ...
FBDK Simulation of a 2-tank system | Download Scientific Diagram
FBDK 3 - The Function Block Development Kit
FBDK 2 - The Function Block Development Kit
FBDK - Drawing Style
เอ็นพิณ STRAP PIN- FBDK 5-6 (ต่อชิ้น) – www.fortismusic.com
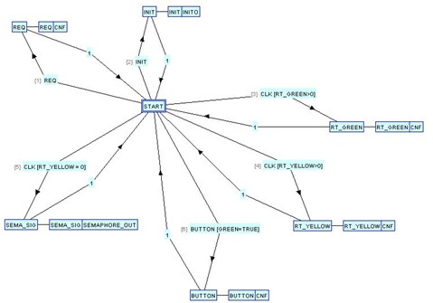
FBDK Event Clearance Example: (a) ECC and (b) Execution Result ...
FBDK (IEC61499): Interconnecting HMI and VIEW layers using local ...
FBDK x Fyrværkeren Brænder Stormlighter - Genopfyldelig Lighter til ...
FBDK (IEC61499): Starting with the MODEL layer - YouTube
(PDF) SECURITY ANALYSIS OF FBDK BLOCK CIPHER FOR DIGITAL IMAGES
FBDK 2: RPi GPIO Test #2: Loopback Testing
FBDK (IEC61499): Completing the model layer; creating a composite block ...
FBDK blocks - Distributed Automation System for Traffic Light - YouTube
Modulo Injeção Stilo 1.8 16v 55199965 Fbdk Novo | MercadoLivre
物聯網IEC 61499 框架介紹 - 每日頭條
All Products – FireworkBrothers DK
Figure 1 from On comparisons of the ISaGRAF implementation of IEC 61499 ...
shows two IEC 61499 development tools, 4DIAC and FBDK. The tools ...
Transformation of simulink models to iec 61499 function blocks for ...
C-FBDK/CFBDK aviation photos on JetPhotos
เอ็นพิณ STRAP PIN- FBDK1-3 (ต่อชิ้น) – www.fortismusic.com
HOLOBLOC, Inc. - Resources for the New Generation
Testbed combining distributed control model in Function block ...
GitHub - amantampere2019/FBDK-IEC-61499: Implementing IEC 61499 for ...
16: ".fbt" file readable by 4DIAC and FBDK. | Download Scientific Diagram
USED 1.5T MAN LIFTER (BATTERY), NICHIYU, FBDK-15-20-140Z (AS is where ...
Engine Oil MB228.51 LT - 5w30 - LoAsh - 5 Litre | Rygor E-Parts
Pin de Eliana Pereyra em 😍fbdk em 2025
(PDF) On comparisons of the ISaGRAF implementation of IEC 61499 with ...
@fbdk — Teletype
Watch Braintree vs. Wealdstone Live Stream | DAZN AE
fbdk-ampelsteuerung - YouTube
Floor Box Divider Kit
WL-FBDK - Download Free 3D model by worklinestore [b831ba0] - Sketchfab
FireworkBrothers – FireworkBrothers DK
Universiti Kuala Lumpur... - Universiti Kuala Lumpur - Unikl
Liz Sagal: Twin, Actress, and Screenwriter - Her Story - bioinkling.com
Dansk-sommerhusferie.dk - 𝗨𝗚𝗘𝗡𝗦 𝗔𝗙𝗦𝗧𝗘𝗠𝗡𝗜𝗡𝗚 🗳️ Ferie er fro mange ofte ...
Sommerhus-siden.dk - Hvor finder man dig i sommerhusets aktivitetsrum ...
Sommerhus-siden.dk - Vi drømmer os væk til sol og varme, så hvilken ...
Nahid.2015.PERSIAN [Full Movie] [Must See]Full EP - Full - video ...
หมุดที่สะพายกีต้าร์ End Pin สีเงิน FBDK-06
Segment Types
S884dda97a65c489da41e2deea07f9fbdK.jpg
ASMR Roleplay | Come get a haircut with the most chillest barber 😴💈 💇🏾 ...
IEC 61499 Standard for distributed Automation - Welcome
Hunter Industries Australia... - Hunter Industries Australia
Heromay (@starrrB0yyy) / Posts / X
全商品 | 【公式】 人形の久月オンラインストア
Modelling of IEC 61499 Applications using the 4DIAC-IDE
Sommerhus-siden.dk - Når ferien skal planlægges, er det altid rart med ...
ইস্টবেঙ্গলের লজ্জার হার 💔 ডুরান্ড কাপ থেকে বিদায় নিল |😍ডায়মন্ডহারবার ...
S8242595aa3ce4e7981b1a1f14bad2fbdK.jpg
Annelides - Biologie - Tutorat Associatif Toulousain
SommerhuseDanmark.dk added a new photo. - SommerhuseDanmark.dk
Molecular Breast Pathology Lab on Twitter: "UQCCR crew representing # ...
会摄影的小豪📷的抖音 - 抖音
Happy Birthday Decorations Rose Gold Black Plastic Tablecloth ...
Sommerhus-siden.dk - Der er ikke længe til vinterferien i uge 7 eller 8 ...
Cofman.com -... - Cofman.com - Sommerhusudlejning
Sanat dergisi - Flipbook by Alpago | FlipHTML5
Dansk-sommerhusferie.dk added a... - Dansk-sommerhusferie.dk
Wisconsin hockey team signs defenseman Dylan Compton from Northeastern
Sommerhus-siden.dk - En af de rigtig luksuriøse faciliteter i ...
(PDF) Adapting Software Design Patterns To Develop Reusable IEC 61499 ...
Weekendophold - Weekendophold added a new photo.
FY 2022-23 ka updated return file karne par TDS refund milega ? TDS ...
Ví nam Timberland Men's Wellington RFID Leather Bifold Wallet Trifold ...
tippu konta song dance 💃 ️🔥🕺 ️🔥 - YouTube
Custom OEM High Quality Graphite Surface 3K 18K Texture for Pickleball ...
SilverBunBunette (@BunSilver) / Twitter