Showing 118 of 118on this page. Filters & sort apply to loaded results; URL updates for sharing.118 of 118 on this page
File structure of Parquet and ORC. | Download Scientific Diagram
maison > structure d’une maison > parquet > parquet sur ossature de ...
Parquet structure
parquet wood structure | Stock image | Colourbox
Parquet floor example hi-res stock photography and images - Alamy
External Table: Diving into Spark and Parquet Workloads, by Example
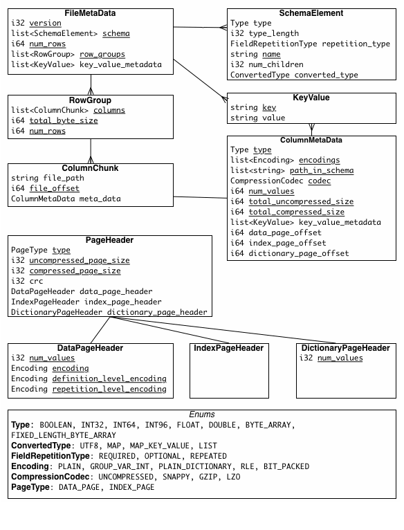
Example of Parquet layout | Download Scientific Diagram
All About Parquet Part 03 — Parquet File Structure | Pages, Row Groups ...
Apache Parquet Structure and Encoding
Timberwise parquet structure - Timberwise
Understanding the parquet file format Part-1 | by Sanjeet Shukla | Medium
Parquet file format - everything you need to know! - Data Mozart
Embedding User-Defined Indexes in Apache Parquet Files - Apache ...
Apache Parquet Explained: A Guide for Data Professionals | DataCamp
What is Parquet File Format? Difference Between Parquet, SQL & JSON ...
Demystifying the Parquet File Format | by Michael Berk | Aug, 2022 ...
Understanding how Parquet Integrates with Avro, Thrift and Protocol ...
Querying Parquet with Millisecond Latency | InfluxData
Demystifying the Parquet File Format | Towards Data Science
Download this stock image: Parquet pattern chart - most popular ...
Parquet File Format in Hadoop | Tech Tutorials
What's inside parquet file?
Inspecting Parquet files with Spark
What is the Parquet File Format? Use Cases & Benefits | Qlik Blog
The Parquet Format and Performance Optimization Opportunities Boudewijn ...
Understanding Apache Parquet. Understand why Parquet should be used ...
What is Parquet File Structure? Is it Right for Your Data?
Parquet Schemas | Cribl Docs
Apache Parquet | ArchiTech.lu
Herringbone parquet floor - Design Parquet
Apache Parquet: Parquet file internals and inspecting Parquet file ...
Intelligent testing of glue joints | Quality assurance in parquet ...
Parquet format - a deep dive : Part 1
Understanding Apache Parquet: Structure and Advantages
Parquet File Format: The Complete Guide - Coralogix
Understanding Parquet and its Optimization opportunities | by Karthik ...
Understanding how Parquet integrates with Avro, Thrift and Protocol ...
Parquet schema
Inspect Parquet Files with Apache Spark – G-Research
Parquet in Action: A Beginners Guide
arrangement, structure, parquet floor, arrangements, structures ...
Beautiful Parquet Stain Examples: 11 Looks For British Homes
How to output multiple s3 files in Parquet – MicroEducate
What is Parquet File?
The Parquet File Format 8 | Download Scientific Diagram
Parquet vs. Avro: A Detailed Comparison of Big Data File Formats | Airbyte
Understanding Parquet File Format | Sum of Bytes
F00 Solid Oak Chevron Parquet – timbo
Data storage in Apache Parquet on waitingforcode.com - articles about ...
Parquet Floor Pattern Ideas | 7 Creative Styles To Try
A Guide to Parquet Floors Patterns and More - Hadley Court | Wood ...
Parquet Data Format used in ThingWorx Analytics - PTC Community
Parquet and impala overview external
Parquet examples on wooden floor - 3D Rendering Stock Photo - Alamy
Wood Floor Parquet Patterns – Flooring Site
Learn All About Parquet File Format - Part 1 - YouTube
How To Read Parquet File In Windows – KIRC
How to open a parquet file online in a spreadsheet | Row Zero
Anatomy of a Parquet File | Towards Data Science
Flat File Vs Parquet at Lois Katz blog
Introduction to Apache Parquet File | by Tony | Dev Genius
Apache Parquet - 1 : What is a Parquet file? | Parquet data format ...
What Is a Parquet File-How to View It Online Easily.docx
Parquet Floor: A Timeless Choice for Elegant Spaces - Mayo Bros Wood Floors
Apache Parquet - 2 : How to read parquet file? | Show Parquet File ...
Pattern differences in parquet flooring | Parquet Parquet
How Good is Parquet for Wide Tables (Machine Learning Workloads) Really ...
Push-Down-Predicates in Parquet and how to use them to reduce IOPS ...
Parquet 文件是如何编写的——行组、页面、所需内存和刷新操作_parquet file-CSDN博客
Table - Parquet Format (On Disk)
Parquet Column Limit at Violet Charette blog
I spent 8 hours learning Parquet. Here’s what I discovered
301 Moved Permanently
Understanding Big Data File Formats - Mr
Data Formats
Using External Indexes, Metadata Stores, Catalogs and Caches to ...
Understanding Apache Parquet: Efficient Columnar Data Format
Unraveling Parquet: Exploring its Format and Comparing with Delta ...
What Is Dimensions Of A Wood Floor at Allen Adams blog
Why Apache Parquet/GeoParquet is key for Cloud Geodata Management
Timber Joints in Carpentry and Joinery: A Better Way to Understand ...
Apache Parquet: Introduction and key concepts - Damavis Blog
Apache Parquet, What It Is and Why to Use It | QuestDB
Choosing Finishes and Customizations
Demystifying Databricks Delta Lake - Woodmark Consulting
Framing a Floor
Floor Framing Components | Small Houses | How to Build a Floor | Floor ...
Les différents types de parquets : le guide complet | Ynspir
Telematics, GPS Tracking & Fleet Management Platform | Navixy
The Zen Garden Indoors: Bringing Nature's Tranquility to Wood Floor Design
Pentarch Forestry™ Parquetry | Pentarch Forestry
What is Apache Parquet? | Data Basecamp
Building our own bindings: The power of nat | Kinaxis Blog
Data Persistence and Indexing | GreptimeDB Documentation
Big Data, Distributed Computing, Machine learning
Data Warehouse, Big Data Export and External Tables