Showing 119 of 119on this page. Filters & sort apply to loaded results; URL updates for sharing.119 of 119 on this page
eventviewer - What is the Event id for File & folder creation in Window ...
Event File Folder Design Projects :: Photos, videos, logos ...
Elegant modern rose gold holographic event planner file folder | Zazzle ...
What is the Event id for File & folder creation in Window Server 2008 ...
File folder icon, Document icon, Event organizer document, Business ...
How to Audit File and Folder Deletion on Windows File Server
How To Enable File and Folder Auditing on Windows Server
How to change the default Event Log file location in Windows 11/10
Clear File Folder (Set of 5) for A3 Size Paper File Folder ...
EVENT File Extension (What is .EVENT and how do I open it)
EVENT File Extension - What is a .event file and how do I open it?
Event Pocket Folder Templates | MyCreativeShop
Windows-File Folder Permission Changes Event Id at Hallie Roth blog
Track File and Folder Changes/Modifications on Windows Server
Event folder design - SCANDMEDIA
Create folder in windows event viewer using C# - Stack Overflow
Custom Printing L Shape File Folder Selangor, Malaysia, Kuala Lumpur ...
Custom Multi Layer File Folder Selangor, Malaysia, Kuala Lumpur (KL ...
Creating an Event Folder – Flex Rental Solutions
Custom Printing File Folder With Button Selangor, Malaysia, Kuala ...
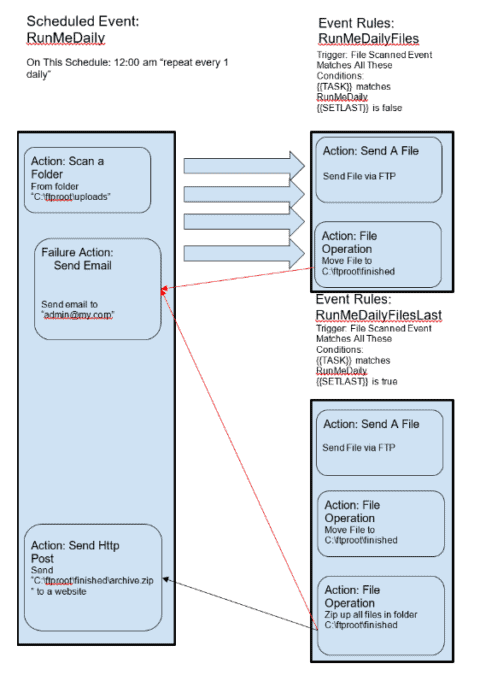
How do I Configure an Event Rule to Copy/Move a File that is Triggered ...
Monitoring File and Folder Activities on Windows File Server
110 File Folder Activities For Every Student and Subject - Teaching ...
c# - Running windows task based on folder change event - Super User
Tracking File and Folder Creation and Deletion in Windows
Folder Design: Event Presentation Folders for 1540 Productions
File Folder Design :: Behance
Windows Event Viewer Deleted Files at Lara Tolmie blog
How to Recover Deleted Files from Network Drive Shared Folder
Windows Event Viewer Permissions at Carly Decosta blog
File Based System Events | Processware Developer Guide
How to Monitor Changes to Files and Folder Permissions | ManageEngine ...
How to Backup or Export Windows Event Log
How To Check Windows Event Log - Electricitytax24
How to export Event Viewer Logs in Windows 11/10
How to audit the windows Event Log for deleted files using event filter ...
Windows 10 v1903, v1809 Updates Break Event Viewer Custom Views
Introducing OIC File Server Events | integration
EVENT file: How to open? The best software for opening event files
Windows Event Log Guide at Armando Jackson blog
How to Create Folders From an Event for Image Storage – StudioCloud ...
How to Organize Your Event Files Using Event Folders & Docs - LASSO
Show Event Activity on Files, Folders or Shared Drives Across Google ...
How to Fix Event Viewer Not Working in Windows 11 - GeekChamp
5 Best Windows 10 Event Log Viewers
Saving Windows event log files | FlippingBook
Options for file system events log
How to Export Windows Event Logs | Dell India
How to Install and Run Event Store as a Windows Service
Organize Marketing Assets With Simple Folder Structures the Best Way
Windows Event Log Format at Lillian Hecker blog
How To Check Event Logs On Windows
May | 2016 | Event Log Explorer blog
Setup and Boot Event Collection in Windows Server 2016 – 4sysops
How to Export Windows Event Logs from Event Viewer » Winhelponline
Import Meet Events File into Team Manager
Saving Windows Event Logs | Netaphor SiteAudit(TM) Knowledgebase
Marketo Folder Structure and Naming Convention
Organized file folders with various colored documents stacked neatly ...
Manage Event Document Folders – Momentus Support Center
Add event log files to the Win32_NTLogEvent WMI class
What is file extension .event? - Microsoft Q&A
Reducing System Load With Event Folding - Lobocv Blog
Understanding Event Settings – Ziflow
6 Ways to Turn on Event Viewer in Windows 10
Version 13: Folder Scanning Events | Cerberus FTP Server
How to View and Export Windows Event Logs
How to Check Who Last Modified a File in Windows?
Quick Development Tips: How to monitor a folder and trigger an action ...
What Is the Windows Event Viewer, and How Is It Useful?
Event Viewer Clear All Event Logs In Windows Windows How To Clear All
Exeter A5 Business Event Folders Printed With Your Logo | GoPromotional
Printable Presentation Folders
ASP.NET Core Hosting Module with Shadow Copy Not Starting: Separate ...
Using Template Files – Events Manager Documentation
The ultimate guide for choosing perfect conference files and folders ...
Где хранятся логи windows server
Folders in EventDraw!
Mass Export Events
Copy-Event-Files - RIGHTBOOTH
How to Detect Who Changed the File/Folder NTFS Permissions on Windows ...
File:Event Folders.png - CK3 Wiki
EventSlip - Events Management and Ticket Selling Software with Ticket ...
{folder name}.event files - YouTube
event-trigger-file | VisualCron Documentation
How to Track File/Folder Creation and Deletion in Windows | ADAudit Plus
4 Ways to Clear Windows Defender Protection History - Guiding Tech
What is Fseventsd | Fix Fseventsd High CPU or Memory Usage
The Best and the Easiest Way to Organize Your Photos Today
Document Folder-Perfect for Office or Seminar Events – IPC Gifts Sdn Bhd