Showing 120 of 120on this page. Filters & sort apply to loaded results; URL updates for sharing.120 of 120 on this page
DriverHive 3.0.7 build 1238 - Tìm kiếm driver nhanh chóng - Download.com.vn
Driverhive 3.0 Crack Download - tomfasr
Télécharger DriverHive gratuit pour PC - CCM
DriverHive - Download
Driverhive 3.0 Crack Download
DriverHive 3.0 Download (Free trial) - DriverHive.exe
DriverHive - Descargar
Descargar DriverHive
DriverHive Malware - Dedicated 2-viruses.com
DriverHive - Downloading and Activating the Software - YouTube
DriverHive - Automated Scans - YouTube
DriverHive - Using System Restore Points - YouTube
Driverhive 3.0 Activation Key - Collection | OpenSea
DriverHive - Why are drivers important? - YouTube
Download DriverHive 3.0.7 Build 1244 - Tìm kiếm và cập nhật driver cho
PUP.Optional.DriverHive | Malwarebytes Labs
Drive-Hive lease solution
Hive JDBC Driver | How JDBC driver works in Hive?
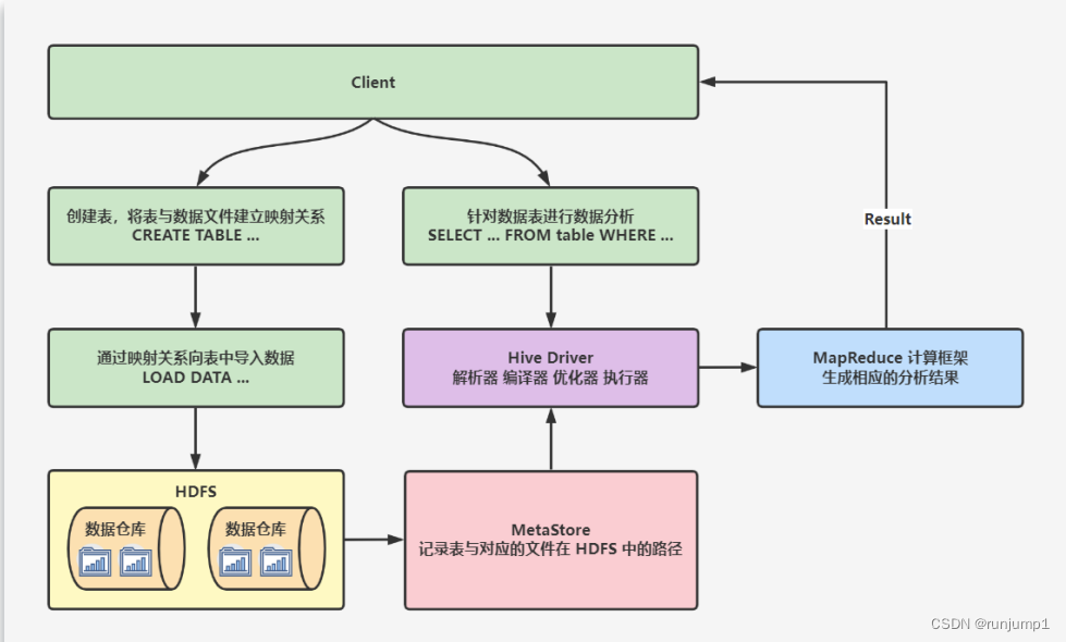
Hive Driver 原理_hivedriver-CSDN博客
QUE ES UN CONTROLADOR?
Apache Hive · dbeaver/dbeaver Wiki · GitHub
Hive: Driver App on the App Store
Hive中Driver的流程和Hive的工作原理_hive driver-CSDN博客
Generating Hive Query Metrics and more using "driv... - Cloudera ...
Descargar Driverpack Solution V177733 Actualizado
Top 10 phần mềm cập nhật driver tự động tốt nhất - Kênh Kiến Thức
Hive架构设计和Hive Driver执行流程 - 酒剑仙* - 博客园
Hive : analyse d’un « Drive » P2P chiffré de bout en bout, développé en ...
FREE EDITION: Working with the Intel Driver & Support Assistant @ AskWoody
万字长文——最详Hive入门指南 - 知乎
DriverHub - Giải pháp phần mềm cho mọi vấn đề Driver
8 Best Driver Updater Software for Windows [2020] - TechMused
DriverHub, ứng dụng miễn phí giúp xử lý lỗi thiếu driver - QuanTriMang.com
DriverHub - Download - Softpedia
DriverHub - the software to update drivers
DriverHub 1.5.2.1529 Download [Latest for Windows PC]
Carpooling App for your Family | Learn More | HiveDrive
DriverHub: Mantenha seus Drivers Atualizados e Otimizados
Hive Drive Digital demo video: Everyday business tasks made easy with ...
Top 10 Driver Finder - gangrenew
Hive: Driver App by Exchangin Inc.
Drivve Documents | LRS Software Drivve
Hive入门、Hive vs SQL以及Hive的体系结构_hive和hivesql的区别-CSDN博客
Télécharger JetDrive gratuit pour PC - CCM
Download Drivve Image – Select Technology Ltd
Driver Tonic - Download
HIVE
Toshiba Drivve - Solutions Overview | PDF | Image Scanner | Barcode
hive > Distributed cloud storage and computing platform for total data ...
DriverHub para Windows Download - Baixesoft
Top 8 Phần mềm cập nhật driver tốt nhất hiện nay - Top Chuẩn
DriverHub - program pentru actualizarea driverelor
DriverHub – Download
Drive Hive – File Browser for grandMA3 – AddOnDesk
Top 10 phần mềm cập nhật Driver máy tính tốt nhất
DriverHub para Windows - O melhor para baixar drivers
DriverHub: Useful tool to check for outdated drivers and easily update ...
TOP công cụ cập nhật driver miễn phí tốt nhất - Download.vn
DriverHub Reviews - 2026
Hive A Warehousing Solution Over a MapReduce Framework
Launchy - Download
2021年大数据Hive(二):Hive的三种安装模式和MySQL搭配使用-腾讯云开发者社区-腾讯云
Need Drivve Image Support? – Select Technology Ltd
DriverHub v1.4.2 Free: Automatically Find & Update Windows Drivers
Driver Hub Hey Legends, I Bought A New 12T Driver From Canyon For My