Showing 120 of 120on this page. Filters & sort apply to loaded results; URL updates for sharing.120 of 120 on this page
How to Set Up a DMZ with Linux | Setting Up DMZ with Linux
Designing and Using DMZ Networks to Protect Internet Servers | Linux ...
LINUX MADE EASY: Setting DMZ with iptables
DMZ en Entorno Virtualizado Con VB.: Resolución Escenarios DMZ LINUX ...
Linux DMZ Cursors For Windows by Th3Z on DeviantArt
Linux DMZ server internal and external DNS resolving (2 Solutions ...
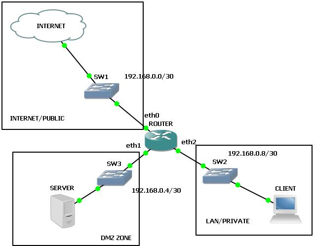
DMZ firewall with Linux – CyberGnosis
Operation : DMZ Windows, Mac, Linux game - IndieDB
1. Routage statique sous Linux et accès à la zone DMZ de l'entreprise ...
(PDF) Science DMZ Architecture - Linux Clusters Institute · 2017-08-18 ...
Update (patch) DMZ linux Server - Discussions - Sophos Firewall ...
Gonsystem: DMZ. Share LAN Windows folder with DMZ Linux Server
Creating a DMZ in OpenWRT – Just another Linux geek
DMZ LINUX - YouTube
Tutorial DMZ di Linux Debian 10 dengan iptables - YouTube
Midterm Project Network Security DMZ Design Using Linux Netfilter.docx ...
SCOM Linux DMZ server monitoring - Microsoft Q&A
Cómo configurar una DMZ con Linux - Paperblog
How To Instal DMZ ( LInux ) - YouTube
Linux Demilitarized Zone (DMZ) Ethernet Interface Requirements and ...
My First 5 Minutes On A Server; Or, Essential Security for Linux ...
What is a DMZ in Networking?
How to Kill a Process in Linux | Complete Command Guide
wiki.ipfire.org - Setting up a DMZ
Configure a DMZ SecureAuth Connection
Dmz Network Design
DMZ (Demilitarized Zone) - korbens
DMZ with RED and Green Zone - Getting Started with IPFire - IPFire ...
Networking Dmz Meaning at Kimberly Hong blog
Dmz Network Diagram Example
Let’s understand DMZ – Demilitarized Zone – Cyber Security, Networking ...
Setting Up A Dmz Network
Dmz Diagram Network – Dmz Network Examples – CISHZD
What is a DMZ (Demilitarized Zone) Network? - zenarmor.com
What Is A DMZ And Should You Use It?
firewalls - Public DMZ network architecture - Information Security ...
What is a DMZ Network in CCNA? - GeeksforGeeks
What is a DMZ in Networking and How does it work?
Linux Packet Filtering and iptables - rc.DMZ.firewall.txt
Add a LAN IP Address to DMZ | DrayTek
What Is a DMZ Network and How Does It Work?
What is a DMZ (Demilitarized zone) in Network Security? - IONOS UK
What Is a DMZ Network? | Ultimate Guide to DMZ in Networking
Planning for a Secure Oracle Linux Environment
Diagram topologi LAN yang menggunakan firewall linux (disertai gambar ...
DMZ là gì? Cách thức hoạt động của DMZ
Dmz Network Topology Understanding Forefront Threat Management Gateway
Linuxové DMZ - I
Building Yourself a DMZ | Daniel Miessler
Terminalworks Blog | DMZ or Demilitarized zone for Networking
Linuxové DMZ - III
Redes: DMZ
What is a Zero Trust DMZ for OT?
Lombok IT: De - Militarized Zone (DMZ) dan Konfigurasinya di Linux Iptables
Tìm hiểu về DMZ trong mạng máy tính
DMZ Setup with two firewalls - Traffic from DMZ to LAN and LAN to DMZ ...
How to Configure a Demilitarized Zone Network - DMZ Server | Axigen
DMZ (computing) | Semantic Scholar
Public DMZ Network Architecture | Baeldung on Computer Science
Ubuntu how to setup a virtual DMZ with a virt. Sophos UTM - Network Guy
Cisco Router Dmz Interface at Maryann Wylie blog
Solved: Creating DMZ - Cisco Community
networking - DMZ - Active Directory - (Philosophy) - Super User
Basic Network Setup With DMZ - Automation Admin
Enterprise Network on GNS3 - Part 7 - DMZ - Brezular's Blog
1: Simple Single-Firewall DMZ | Download Scientific Diagram
Fortigate DMZ Configuration - ITkhmer999
Administration Server in DMZ, managed devices on internet
18.7.2. Routed Mode | Virtualization Administration Guide | Red Hat ...
Building a Secure Infrastructure with Docker, Endian Firewall, and ...
DMZ-Setup und Firewall-Durchsatzlimit - Linux-Q&A-Enzyklopädie
Articles and white papers - How to Install a Demilitarized Zone for ...
2分钟看懂DMZ区-CSDN博客
Security Archives : Global Nerdy
Demilitarized Zone (DMZ): Examples & Architecture Explained
Demilitarized Zone: Enhancing Security with Isolated Networks | Updated ...
什么是DMZ区?_dmz区域是什么意思-CSDN博客
Chapter 6 Configuring Web Proxies and Firewalls (Sun Update Connection ...
The Ultimate Guide to DMZs: How to Implement Them in Corporate Networks ...
Three-Interface Firewall
Understanding firewall configurations: a vendor-independent access ...
17.8. Examples of Common Scenarios | Virtualization Deployment and ...
Cybersecurity for Industrial Control Systems - Technical Articles
What is Demilitarized Zone (DMZ) in Networking
Poor man's DLP solution - SANS Internet Storm Center
Intrusion Detection and Prevention
Demilitarized zone (DMZ) | PokCoh diMana-mAnA
Planning to Deploy in a Demilitarized Zone (DMZ)
PPT - “DMZ In a Box” PowerPoint Presentation, free download - ID:3284938
PPT - Comprehensive Overview of Firewall Technologies in Network ...
2分钟看懂DMZ区-电子工程专辑
PPT - Firewalls PowerPoint Presentation, free download - ID:4092048