Showing 119 of 119on this page. Filters & sort apply to loaded results; URL updates for sharing.119 of 119 on this page
Composable Design Patterns – Basic Concepts | Design Pattern Evangelist ...
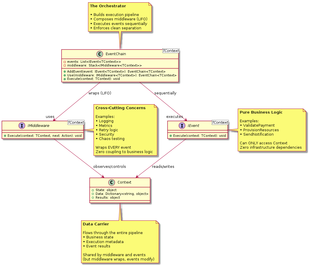
EventChains - Composable Design Pattern for Deterministic Workflows
React Design Pattern 1 — Composable Card | by Francesco Di Donato ...
Composite Design Pattern Explained With Simple Example: Structural ...
Composite Design Pattern in Java - GeeksforGeeks
Composite | Cheat Sheet. Structural Pattern — Design Patterns… | by ...
Composable Design Patterns | Michael Hoffmann
Composite Design Pattern | Design Pattern Evangelist Blog
PPT - The Composite Design Pattern PowerPoint Presentation, free ...
Composite Design Pattern. The Composite Design Pattern allows you… | by ...
PPT - Generative Design Pattern PowerPoint Presentation, free download ...
Composite Design Pattern - GeeksforGeeks
Composite Design Pattern | PPT
Composite Design Pattern Explained Simply with C# Examples
Design Pattern: Composite Pattern - BigBoxCode
Composite design pattern | PPTX
Composable Architecture in Swift: Functional Design Patterns | Medium
Fruity Composable Design Patterns in Julia
Composable pattern in Vue - StackBlitz
Design Principles for Composable Architectures | by Ashan Fernando ...
Understanding the Composite Design Pattern
Composite Design Pattern (Introduction and Java Example) - YouTube
Composite Design Pattern Real-Time Example - Dot Net Tutorials
Composite Design Pattern Explained | by Federico Calabrò | Level Up Coding
Composite Design Pattern - COMPOSITE DESIGN PATTERN The composite ...
4: Shows the implementation of the Composite design pattern as part of ...
Composite Design Pattern in C# with Examples - Dot Net Tutorials
Composite Design Pattern | Java Developer Central
Composite Design Pattern
PPT - Composite Design Pattern PowerPoint Presentation, free download ...
Composite Design Pattern in C#. The Composite design pattern is a… | by ...
Composite Design Pattern Rick Mercer 3 Composite Pattern
Composite Design Pattern - Notes | PDF
Sql server, .net and c# video tutorial: Composite Design Pattern
Examples of Composable Architecture - Web design company WebComBD
PPT - Composite Design Pattern By Aravind Reddy Patlola. PowerPoint ...
Structure of the Composite design pattern in UML | Download Scientific ...
The Composable Architecture: How Architectural Design Decisions ...
Composite Design Pattern - Scaler Topics
Tổng quan về Composite Design Pattern
What is Composite Design Pattern? | by Mahipal Nehra | Deciphering ...
PPT - Understanding Composite Design Pattern: Part-Whole Hierarchies ...
Define Composable Architecture at Louis Brannan blog
PPT - Design Patterns PowerPoint Presentation, free download - ID:4752199
The Rise of Composable Commerce
Composable begins with two components.
Understanding C# Design Patterns – peerdh.com
Composite Design Pattern: A Beginner-Friendly Guide | by Kalana De ...
Composable Commerce Empowers Digital Transformation to Address the ...
Build composable apps
Clouds With Carl: Composable Architecture Patterns for Serverless ...
What is composable architecture? A key concept.
Composable Architecture: Everything You Need to Know About Composability
Composable Architecture Explained: What Is It & How Can It Boost ...
Composite Design Pattern: Implementation Explained - YouTube
What Is Composable Architecture? | Storyblok
Complete Guide to Design Patterns | GeeksforGeeks
PPT - Iterator and Composite Design Patterns PowerPoint Presentation ...
How to wall-paper a Composable Image with a pattern?
How to Build a Composable Architecture?
The Composable Enterprise: Building Modular Process Components ...
Exploring the Composite Design Pattern: Simplify Object Hierarchies ...
Composite Design Pattern: Definition, Implementation, and Benefits ...
Design Patterns – Composite - Software Particles
Tips for Designing Effective Composable Solution Architectures
Composable MarTech in the enterprise
Composite Design Pattern. In this blog, we will explore the… | by ...
All You Need To Know About Composable Architecture
PPT - Design Patterns (III) PowerPoint Presentation, free download - ID ...
Composable Solution Design: What It Is and Why It Matters | by Miriam ...
6: Composite Design Pattern, redrawn from [26] | Download Scientific ...
Understanding the Composite Design Pattern: Simplifying Hierarchical ...
Unlocking Value: The Essentials of Composable Architecture
Design Patterns Cheatsheet - Java Code Geeks
Design Patterns - DZone Refcards
Design Patterns in Python: Composite | Medium
PPT - Understanding Structural Design Patterns: Facade, Decorator, and ...
System Design
Composite Design Patterns | Download Scientific Diagram
Composite pattern - Wikipedia
Composite Design Pattern. Why do we even need design patterns ? | by ...
Composable architecture: Definition, benefits & how it works | ButterCMS
Mastering Design Patterns in Software Development
8 Composite design pattern. | Download Scientific Diagram
Composable architecture: Why composability is the future of business
Demystifying the Unit of Work Design Pattern: A Comprehensive Guide ...
PPT - Composite Design Pattern: Understanding Structure and Motivation ...
Composite design pattern. | Download Scientific Diagram
Design Patterns in Software Engineering: The Ultimate Cheat Sheet
Composite Design-Pattern.ppt
Different Agent Workflow Implementation Patterns
Architecture of eCommerce — What is it and Why care?
An Introduction To Full Stack Composability Smashing Magazine - Digital ...
Mastering Modern Android Development: Kotlin, MVVM, and Beyond | by ...
Carlos Caballero
GitHub - ONEPANTSU/design-patterns