Showing 117 of 117on this page. Filters & sort apply to loaded results; URL updates for sharing.117 of 117 on this page
Fix Nvidia Graphics Card Problem in Simple Steps - Stellar
Common Computer Issues: Graphics Card Problems - Safemode Computer Service
Fix Display Video Graphics Problem After Windows 10 7 Steps To Fix A
Fixing Common Graphics Issues in Modern Tech : LevelUpTalk
What are the Common Signs of a Faulty Graphics Card - What Gadget
The Most Common GPU Problems and How to Fix Them? [How to Fix Graphics ...
HOW TO SOLVE VIDEO GRAPHICS PROBLEM - YouTube
Signs of Graphics Card Failure in Computer: How to Identify and Resolve ...
Fixing Common Graphics Driver Issues In Windows: A Troubleshooting ...
Fixing Common Graphics Card Issues
Common problems caused by outdated graphics drivers: causes and solutions
how to Troubleshoot Common Graphics Card Issues - YouTube
How to Fix Laptop Graphics Driver Issues? - OURS GLOBAL Blog
Fixes for “There Is a Problem With Your Graphics Card” Error
Troubleshooting Common Issues in DirectX Graphics Rendering ...
How to Fix Common Graphics Card Issues in Laptop
How To Tell A Graphics Card Is Going Bad Or Dead? 15 Signs and ...
The Fix to Common Graphics Issues: Reseating GPU - YouTube
The Influence of Graphics Drivers on Windows Gaming Performance • x ...
Graphics Card Troubleshooting Nvidia at Ali Oshanassy blog
Fix Graphics Card Problems Windows 11/10 [Tutorial] - YouTube
How to Overcome Common Challenges in Computer Graphics
Why Is My GPU Not Working? Comprehensive Guide to Fixing Graphics Card ...
How to Troubleshoot Common Issues After Installing a New Graphics Card ...
How To Troubleshoot Graphics Card Problems
There is a problem with your graphics card [Fix]
How to Identify Graphics Problems and Fix Them
How to Reset Your Graphics Driver - Your Handy Guide! - Hero Collector
Graphics Card Troubleshooting Guide [Fix All Video Card Problems]
Troubleshooting graphics card issues in Windows
Graphics Card Not Working? Here Are 10 Best Causes and Solutions – TechMag
Graphics Card Error at Loretta Little blog
Troubleshooting Graphics Card Driver Updates: Fixing Installation And ...
How to Fix Graphics and Display Issues on MacBook?
Identify Problem With Graphics Card
» Troubleshoot Graphics Card Issues in 30 Minutes: A Quick Guide
Fix Warning Known Issues With Graphics Driver NVIDIA/AMD Windows PC ...
Troubleshooting Graphics problem | Overclock.net
Graphics issues : r/computerhelp
3 Fixes to Known Issues with Graphics Driver (NVIDIA/AMD/Intel)
How To Solve Graphich Card Glitching Problem | Graphics Card Flickr ...
Addressing Ongoing Graphics Issue Affecting Users : LevelUpTalk
Why it is essential to update graphics drivers and avoid problems
Asus TUF Gaming Radeon RX 9070 XT COD BO7 Special Edition 16G Graphics ...
Fix Windows detected a potential issue with your graphics
Top 7 Most Common Gpu Problems - speak.
What Are the 10 Common Graphic Design Mistakes to avoid? | Learn ...
10 Common GPU Problems and Next Steps - The IT Base
Graphic Card Gpu Problem at Maria Couch blog
Troubleshooting Your Graphics: Common Issues Explained : LevelUpTalk
Common Computer Issues: Hardware Failure - Safemode Computer Service
Understanding Common Graphic Issues in Design : LevelUpTalk
Common Problems with the Latest Graphic Cards: Troubleshooting and ...
The most common GPU problems and how to fix them - AMD | Computing News
Common GPU problems and how to fix them
MAIN PROBLEMS FACED BY A GRAPHIC DESIGNER
Graphic Problems after build : r/pcmasterrace
Troubleshooting Graphic Problems and Light Flickering : LevelUpTalk
How to Diagnose Common PC Hardware Issues - Computer Repairs Northlakes
Know About Graphic Designers And Their Problems Along With Solutions
8 Common Management Issues - DiSC Profile
Common Computer Issues: Display Resolution Issues - Safemode Computer ...
Solve Graphic Problems Tutorial for Half-Life | HL Tutorials
Common Audit Issues and How to Avoid Them: A Strategic Guide for UK ...
Common Challenges Students Face After Loss and How Counselling Helps
Common issues | Olares
Why Projects Fail: 9 Common Causes & Practical Solutions | PM Study Circle
In this infographic we are sharing some common computer related issues ...
4 Common Graphic Design Mistakes - DevX
Common problem with Asus STRIX 3090 (screw of death) | NorthwestRepair ...
The most common Hulu problems and how to fix them - Digital Trends
Complaint re: Unreported Payment to Squelch Rumors of Trump’s ...
Bad Graphic Design: 15 Common Mistakes and How to Fix Them
The most effective solutions for Windows printer problems - Digital Trends
Our consular sections around the world have seen many Americans run ...
Men's Basic Minimalist Round Neck T-Shirt Top, Important Shopping Note ...
10 Common Custom T-Shirt Design Mistakes (And How to Avoid Them in ...
10 Common Unity Rendering Issues (And How to Fix Them Like a Pro) - DEV ...
How to Troubleshoot Video Card Problems - DesktopEdge
Gut Health & Thyroid Problems: Hidden Root Causes
How to Get a Senior to Take a Shower When They Refuse
Why Offline Video Playback Lags: 6 Causes and How to Fix Them - Medium Talk
Service Lead job in New Albany at Meijer | Lensa
The Top 10 Most Common Construction Injuries And How To Prevent Them
MakeInfographic AI Review – Features, Pricing, Alternatives | GetAI Tools
Family member incarceration contributes to poor mental health among ...
Most Common Approved Va Disability Claims
Blade And Soul Low Fps
Safety Manager job in West Orange at Transdev | Lensa
Growing Faith Among Young Men Is Shifting the Gender Gap - HomeWord
How Do I Know If My GPU Is Failing? - Tech Inspection
Experts warn against common living room layout mistakes
GitHub - needle-mirror/com.unity.render-pipelines.core: [Mirrored from ...
What is financial due diligence: a protocol for Corporate Asset owners ...
Tenable Architecting Configuring Windows Linux Risk Mitigation Plan ...
Jurassic World Evolution 3 Crashing, Freezing & Stuttering Fix on PC (2025)
एक प्रभावशाली UX केस स्टडी लिखना: जिस संरचना से आपका ध्यान आकर्षित होता है
World's biggest condom maker issues price rise warning over Iran war
How to Fix Cumulative Layout Shift (CLS) on Your Website: Causes and ...
Sora’s downfall signals broader problems with AI’s creative utility
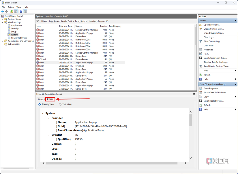
You can use the Windows Event Viewer to find what's causing your PC ...
Football Manager 26 Low FPS, Lag & Stuttering Fix on PC (2025)