Showing 97 of 97on this page. Filters & sort apply to loaded results; URL updates for sharing.97 of 97 on this page
The example of a database schema for storing car designs | Download ...
Car Make Model Database (Excel - xlsx) MySQL, CSV Mar 01, 2026 — car2db.com
Car Make Model Trim Database MySQL, CSV Mar 01, 2026 — car2db.com
Car Dealership Database Design Features Vehicle Marketing And Car
database design - How to model a car (year, make, model, trim ...
composite types - Designing a database for car dealerships - Database ...
World Of ICT: Lesson 4 : Car Database
Car Make Model Trim Database
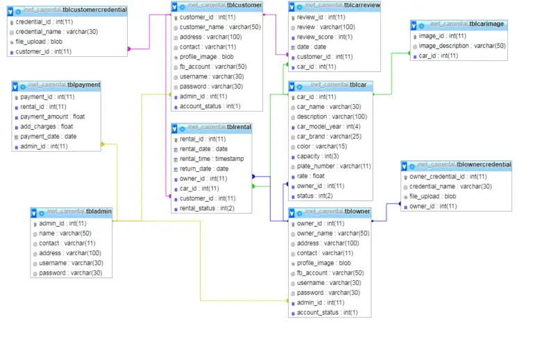
Car Rental System Database Design
Database Schema: Vehicle or Car Sales System
Database For Car Sales at Rebecca Hart blog
Car Database The Vehicle Database For Web Developers Colorful, Elegant
Relational Database & SQL Project : Used Car Sales — Sekolah Data ...
Database Tables For Car Rental System at Della Dawn blog
Case: Car Company Database = Create Table Customer | Chegg.com
Need some feedback for car database schema : laravel
Building a Simple Relational Database for Car Sales Website | by Fahmi ...
Car Database SQL | PDF | Wheeled Vehicles | Private Transport
Car Rental Database Schema
Car Database Schema | ppgbbe.intranet.biologia.ufrj.br
postgresql - Vehicle database design - Type, Make, Model, Vehicle ...
Car Collections, Car Clubs and Databases
How to Design an Efficient Vehicle Database Schema for Optimal Performance
Vehicle Database Schema
How to Design a Database For Used Cars Selling Application? - GeeksforGeeks
Part- 2 Vehicle Registration Details(Creating DataBase Table) - YouTube
Solved In SQL: -Create a list of car details for cars | Chegg.com
Efficiently Organize Vehicle Data With A Car Management Table Excel ...
How to Design a Database for Ride-Sharing and Carpooling Services ...
Database Design Considerations - Alps Academy
mysql - Database Design for Cars - Database Administrators Stack Exchange
GitHub - Sarah-Hesham-2022/DataBasesTables-Filling-GUI-Forms: Car ...
GitHub - dtaivpp/car_company_database: A sample relational database ...
Designing and Implementing a Relational Database System for an Online ...
Create Database Carshowroom | PDF
Solved 1. Create a new database called car_lot and the table | Chegg.com
Solved 6.22 Design a database for an automobile company to | Chegg.com
Model Car Analysis
Vehicle Repair Database Table & Form Design | Access World Forums
Solved There is a table in the database created as follows: | Chegg.com
Solved Question 2 (a) Given the database cars shown in | Chegg.com
Solved Question 1: Vehicle Database SQL statements (16 | Chegg.com
Solved A sample vehicle database named (vehicle.db) is used. | Chegg.com
Practical SQL: Designing and Creating a Relational Database Used Cars ...
[Solved] Q3. Using the car inventory dataset, create a new table with ...
Designing Database Tables for Automobile Management | Course Hero
A database of car_showroom having following tables a) | Chegg.com
Relational Database Table Vehicles Table: Category ID Category Name 1 ...
Solved Consider you have a database of vehicles, where a | Chegg.com
Code On Time: Data Lookup / Dependent Lookups
Car2Db Base de données automobiles (Excel - 01/01/2025) - Perception
Relational Databases - GCSE Computer Science Revision Notes
Solved 6.8 Create Vehicle and EventVehicle tables The | Chegg.com
The Ultimate Guide to ORM Using ActiveAndroid: Part 3 | Tack Mobile Blog
GitHub - akanksha0607/Analyze-Data-in-a-Model-Car-Database-with-MySQL ...
SQL Tutorial - 9: Create Table Statement - YouTube
Create Vehicle and EventVehicle tables The California | Chegg.com
Building A Comprehensive Make Model Year Database: A Guide For ...
Solved 1.Use MySQL to create the “car_dealership” database. | Chegg.com
Solved Create and populate the table CARS so that you get | Chegg.com
Custom Vehicle Table: Adding, Changing, and Deleting Vehicle ID
다채로운 즐거움, JDBC..
Create Table Coches | PDF | Informática y tecnología de la información ...
Solved Create the Vehicle and VehicleEvent tables with | Chegg.com
Vehicle Data overview
Solved 1. Create CARS table and MANUFACTURER table. 2. | Chegg.com
Custom Vehicle Table: Adding a New Custom Vehicle Table
Solved T Create the Vehicle and VehicleEvent tables with | Chegg.com
6.8 Create Vehicle and EventVehicle tables The California DMV's ...
Detecting vehicle license plates
Solved 1. List all details from the cars table for cars | Chegg.com
Fast pass accessibility audit with Chartability
Solved You are given a table car_race containing data about | Chegg.com