Showing 118 of 118on this page. Filters & sort apply to loaded results; URL updates for sharing.118 of 118 on this page
Camera HAL | Android Open Source Project
Vehicle Camera HAL | Android Open Source Project
GitHub - antmicro/android-camera-hal: V4L2-based Android Camera HAL driver.
Android Camera HAL 層分析 - 每日頭條
How to Detect Android Camera HAL (Hardware Abstraction Layer) Exploits ...
Android Camera HAL 介绍 | waterdropw 的博客
Android Camera HAL 新架构 | xbw's blog
Vehicle Camera Hal - Android Automotive Architecture Png,Android Auto ...
android camera HAL v3.0详细介绍(二) - zzzxzzz - 博客园
Android Camera HAL 系統介紹 - 每日頭條
android camera HAL v3.0详细介绍(一)_camera hal 裁剪图像-CSDN博客
HAL subsystem | Android Open Source Project
第2讲 Android Camera 架构介绍|极客笔记
Camera version support | Android Open Source Project
Android Camera HAL开发概述|极客笔记
Android Camera Subsystem - basic image processing steps done at ...
Android Camera HAL浅析_安卓camera hal介绍-CSDN博客
展锐710 Android9 camera hal 框架_sprdcamera-CSDN博客
Android : Camera2 Framework Hal框架分析 干货满满_android camera hal-CSDN博客
hal3 camera 2 api enabler APK for Android - Download
【MTK】Android Camera HAL 层浅析_mtk hal架构-CSDN博客
Camera2 API, SHIM, and HAL 3.2 in Android 5.1 | PDF
Camera | Android Open Source Project
Android 13 Camera HAL启动流程(1) - 知乎
Android Camera API和HAL版本对应关系_android camera hal-CSDN博客
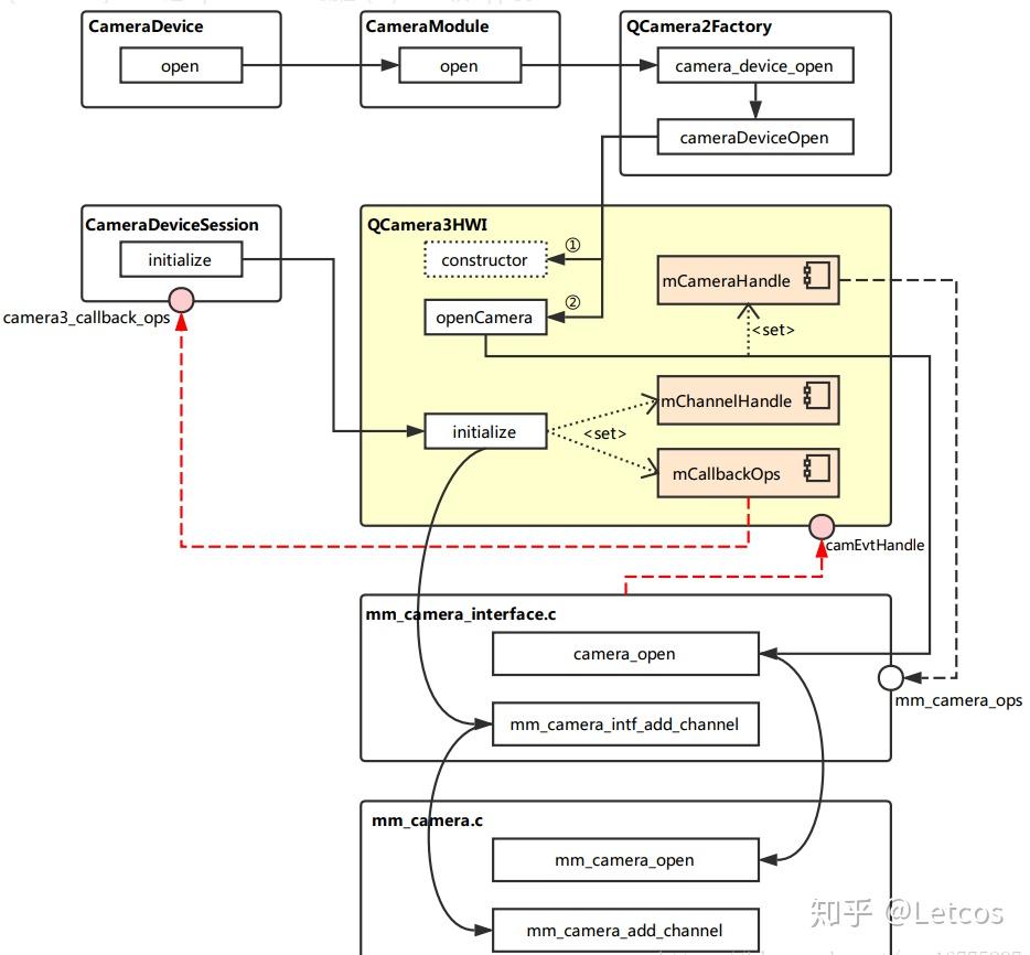
Camera HAL 硬件抽象层介绍 - 知乎
Android Camera HAL3简介|极客笔记
Android Camera简单整理(三)-Mtk Camera MtkCam3架构学习_mtkcam metadata-CSDN博客
Android Camera 2 API - Speaker Deck
Android 13 Camera HAL启动流程(1)-CSDN博客
Android Camera HAL设计初步_fakecamera-CSDN博客
Android Camera API2中采用CameraMetadata用于从APP到HAL的参数交互_word文档在线阅读与下载_无忧文档
Android Camera从上到下(一)------Android Camera 架构简介(Api2 + Hal3)-CSDN博客
第8讲 cameraserver进程启动之enumerateProviders概述 - Android Camera Native ...
Android Camera 架构_camx flush-CSDN博客
Android HAL called process - Programmer Sought
Camera Camx Hal Architecture - Programmer Sought
Let's rank all the Android phone camera apps from worst to best - Blog ...
Architecture of camera services in Android system. | Download ...
Android MTK Camera HAL3学习_mtk hal3 p2streamingnode-CSDN博客
Camera HAL3学习: Android Camera System_supportedhardwarelevel-CSDN博客
Android Camera 架构 - 程序员Android的博客 - 博客园
Google to open source Android camera API, RAW support and burst image ...
[Android O] HAL3 之 Open Camera2 流程(三,完结)—— 从 HAL Service 到 Camera HAL ...
Android Camera 架构 - 程序员Android - SegmentFault 思否
Android Camera(12)HAL3 Buffer Management APIs - Programmer Sought
I MX ANDROID INTRODUCTION CHEN XINYU 2020 PUBLIC
Camera HAL3的整体架构和流程(一)_mtk hal3-CSDN博客
Embedded Android : System Development - Part II (HAL) | PDF
The PowerVR Imaging Framework Camera Demo - Edge AI and Vision Alliance
A Guide to HAL and Sensor Interfacing
Embedded Android : System Development - Part III (Audio / Video HAL) | PDF
[Android O] HAL3 Open Camera2 process (three, the end)-from HAL Service ...
[Android P]OpenCamera详细分析(Camera2+Hal3)_android p camera hal框架-CSDN博客
Android Camera简单整理(二)-Qcom HAL3 Camx架构学习_camera cpas-CSDN博客
Implementing Custom Hardware Abstraction Layer (HAL) in Android with AIDL
What differs Android from other Linux based systems? - sergioprado.blog
camera hal之CameraProvider启动流程
2 [Android P]OpenCamera详细分析(Camera2+Hal3)_android p camera hal框架-CSDN博客
GitHub - jollen/android-cameral-hal: Android CameraHardwareInterface sample
[6]Android Camera System: Camera HAL-CamX-CHI_camera fence-CSDN博客
深入理解高通Camx Hal - 程序员大本营
Android O 的camera framework-hal层框架笔记(基于高通845平台)_高通camera framework-CSDN博客
Selva Blogs: Android Stack
Android CameraService简介|极客笔记
【Android】Android Camera Framework - 知乎
Android Camera简单整理(一)-Camera Android架构(基于Q)-CSDN博客
Android Camera简单整理(二)-Qcom HAL3 Camx架构学习_高通hfr-CSDN博客
Android Camera简单整理(二)-Qcom HAL3 Camx架构学习_camera hal3-CSDN博客
Android : Camera2/HAL3 框架分析 - sheldon_blogs - 博客园
Camera HAL3学习 - TPrime.A - 博客园
[Camera]Android:Camera2/HAL3框架分析 - 知乎
- 黄龙士 - 博客园
深入理解Camera 五(硬件抽象层HAL)-CSDN博客
一篇文章带你了解Android 最新Camera框架 - 知乎
camera——HAL层知识分享_camera hal-CSDN博客
GitHub - lana-20/hal
【原创】Camera不同版本API与HAL流程 - CleanLi的博客
Android相机-HAL-Rockchip-hal3_camera hal3 开发-CSDN博客
一篇文章带你了解Android 最新Camera框架-腾讯云开发者社区-腾讯云