Showing 120 of 120on this page. Filters & sort apply to loaded results; URL updates for sharing.120 of 120 on this page
jQuery : How to pass STRUCT - OR - JSON to Coldfusion CFC Method - YouTube
Cfc Molecule Photograph by Dr Tim Evans
Birmingham chemist explains the science behind the source of new CFC ...
933 best CFC images on Pholder | Willianborges88, Chelseafc and Cesar Azpi
CFC là gì? Đặc điểm, ứng dụng và tác hại của khí CFC – DINHNGHIA.com.vn
Cfc Molecule #1 by Science Photo Library
Cfc 22 Lewis Structure
CFC - ¿De donde vienen y cuales son los efectos de los CFC?
sites octaédrique dans une structure CFC - YouTube
CFC Structures
The replacement of a halogen atom in a CFC molecule with a hydrogen ...
Conceptual schematic of a CFC in parallel plate (left), and spiral ...
CFC molecular structures, artwork - Stock Image - F009/7320 - Science ...
Physicochemical properties of CFC gases. † | Download Table
CFC Continuous Function Chart: Common Project - Database Common Project ...
How to work out the chemical formula of a CFC using its number - YouTube
Community structure of the CFC-5s and CFC functional networks. CFC-5s ...
PPT - Heartland CFC PowerPoint Presentation, free download - ID:5787684
CFC Layer. In order to provide a summary of vectors, all the vectors ...
CFC proposed solution overview | Download Scientific Diagram
High Temperature Concept - CFC and other material properties and infos
PPT - Configuring Functions with CFC PowerPoint Presentation, free ...
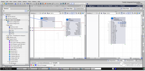
An Introduction to CFC [Control Flow Chart] PLC Programming in TIA Portal
Schematic top view of the CFC working principle. | Download Scientific ...
(a) Picture of the experimental arrangement to test the CFC structure ...
Single layered CFC model. | Download Scientific Diagram
Cfc gas hi-res stock photography and images - Alamy
Simplified CFC architecture and the various potential leakage current ...
Cfc Molecule High-Res Vector Graphic - Getty Images
Cfc Bilder - Kostenloser Download auf Freepik
A fully assembled 30-cell CFC stack based on tubular solid oxide fuel ...
Architects & engineers toolkit | CFC
CFC molecule - Stock Image - F003/9052 - Science Photo Library
Cfc Model Stock Photo - Download Image Now - Atom, Chemistry ...
Programming in the CFC Editor
CFC là gì? Phân loại, ứng dụng và tác hại của khí CFC
在 CFC 图中如何使用全局操作符将不同的数据类型和参数连接在一起? | 找知识-找PLC
Some stages in the procedure for making the CFC core. | Download ...
The first seven mode shapes of CFC circular sector plate with different ...
Nomenclature of CFC | Chlorofluorocarbon | Chemical Process Engineering
Schematic explanation of the extended utility of the sequential CFC ...
Schematic diagram of CFC preparation | Download Scientific Diagram
Siemens PCS7 CFC Standard Block Design - YouTube
RCSB PDB - CFC Ligand Summary Page
SIEMENS CFC TUTORIAL BASIC PART1 - YouTube
CFC Announces Significant Investment from EQT and Vitruvian Partners ...
Solved 7.11 LAB: Student struct Given main), build a struct | Chegg.com
在 CFC 编辑器中编程
Large CFC cylinder experimental setup | Download Scientific Diagram
Programming in CFC
Entenda o papel do CFC no âmbito contábil
Cfc molecula: Más de 5 ilustraciones y dibujos de stock con licencia ...
Rheological Properties of CFC by Rheometer
CFC sample with layers details and fibers orientation. | Download ...
diseño de logotipo de letra cfc sobre fondo blanco. concepto de ...
6: Testing and Evaluation of the extended CFC | Download Scientific Diagram
PPT - Customs and Enforcement Training on ODS PowerPoint Presentation ...
PPT - Customs Training on ODS PowerPoint Presentation, free download ...
氯氟碳化合物 - 快懂百科
Grasslands Observatory
Matériaux Céramiques : Structure et Applications - Exercice corrigé
CFCs - Chlorofluorocarbons
PPT - Adapted from chemcases PowerPoint Presentation, free download ...
PPT - Using Event Gateways with CFMX7 PowerPoint Presentation, free ...
Chlorofluorocarbons Structure What Even Is It? CFCs And The Ozone Hole
Chemical structure and properties of CFC, NFC, OFC and SFC | Download Table
CFCI3 Lewis Structure: How to Draw the Lewis Structure for CFCI3 ...
GitHub - uday68/visual_struct: animated data structure tutorial
Chlorofluorocarbons (CFCs) - Structure, Properties, Applications and FAQs
System structure hardened with a CFC-Module | Download Scientific Diagram
-CFC-114 Factsheet | Download Scientific Diagram
The core‐shell structured CFC@FC‐PPy framework has outstanding ...
在cfc中,如何将db块中的变量连接到块引脚?-机电之家网PLC技术网
聊聊西门子TIA V17 的CFC编程究竟怎么样 - 知乎
E.4.3 Discuss the alternatives to CFCs in terms of their properties ...
#estruturacristalina #crystalstructure #cfc #ccc #fcc #bcc #redepdimat ...
PPT - N-tier ColdFusion Development with CFC’s PowerPoint ...
SIOS
Chlorofluorocarbon molecule. Molecular structure of CFC-11 compound ...
Profit Shifting to CFCs to Reduce Pillar 2 Top-Up Tax – oecdpillars.com
PCS 7 CFC的常用功能与操作 - 知乎
Answered: 4) What is the output of the C program? #include int main ...
Structure of the DC CFC. | Download Scientific Diagram
CCl2F2 Lewis Structure: How to Draw the Lewis Structure for CCl2F2 ...
CFC编程入门_【10分钟学会】-CSDN博客
C语言结构体(struct)_c struct-CSDN博客
Control system of CFC. | Download Scientific Diagram
Chlorofluorocarbons Examples
5 cientistas que morreram por causa de suas invenções
Fig. S1 SEM images of bare CFC. | Download Scientific Diagram
PCS7 CFC的常用功能与操作
Difference Between Freon And CFC: Comprehensive 411 Guide
C Structures Example _ Structure In C – HKLT
CONSTRUCT Slim Fit Skull Pleated Drawstring Pants | Nordstrom
PPT - Chlorofluorocarbons PowerPoint Presentation, free download - ID ...
C_struct - C Block structure of a computational function
Classification of CFCs into software based, hardware based and ...
Syntax Checking C-Struct Code: Compiler Errors and Warnings | Course Hero
C++2-class、struct 和 class 的区别、面向对象特点、类的大小、this、带默认值的函数(带缺省值的函数)、内联函数、内联 ...