Showing 120 of 120on this page. Filters & sort apply to loaded results; URL updates for sharing.120 of 120 on this page
Auto Prompt Optimisation with DSPy : Say good bye to manual prompt ...
Auto Prompt 🚀
Auto Prompt Kit Review - Worth For Buying? | The Perfect And Honest Review
auto prompt | ComfyUI Workflow
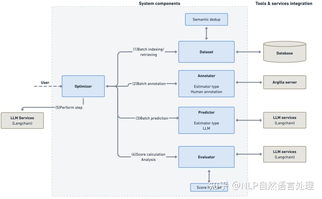
Auto Prompt Optimization | RagaAI
Auto Prompt Kit review | Demo | Bundle | Huge Bonus | Discount Coupon ...
AutoPromptKit Review Auto Prompt Kit review | AutoPromptKit Demo Video ...
Auto Prompt - THEJO Ai
Auto Prompt Maintenance - AutoCount Resource Center
Auto Prompt Kit Main Course – AutoPromptKit
GitHub - ReinerBforartists/comfyui_auto_prompt_schedule: Auto Prompt ...
Auto prompt GPTs features and functions, examples and prompts | GPT Store
GitHub - PopupBuddy/APE-automatic_prompt_engineer: auto prompt
GraphRAG: Auto Prompt Tuning 实践 - 技术栈
DSPy for beginners: Auto Prompt Engineering using Programming | by ...
Auto Prompt Kit Deal & Bonus
Auto Prompt | SQLDEV DOC
auto prompt - v1.0 | Stable Diffusion XL Workflows | Civitai
Prompt Like a Data Scientist: Auto Prompt Optimization and Testing with ...
Android Auto Prompt : r/Ioniq5
GitHub - ucinlp/autoprompt: AutoPrompt: Automatic Prompt Construction ...
Free Automatic AI Prompt Generator | AutoPrompt.cc
Automatic Prompt Engineering. Automatic Prompt Engineering (APE)… | by ...
提示词优化的自动化探索:Automated Prompt Engineering-CSDN博客
Automated Prompt Engineering: The Definitive Hands-On Guide | Towards ...
GitHub - Eladlev/AutoPrompt: A framework for prompt tuning using Intent ...
Meet Auto-Prompt – The Future of Prompt Engineering Powered by Groq’s ...
GitHub - subhasmitasahoo/basic-auto-prompt-optimization: A simple Auto ...
How to Use Online Image to Prompt Generators: A Comprehensive Guide for ...
自动生成prompt:Automatic prompt engineering-CSDN博客
1 – Your Master Prompt Introduction – AutoPromptKit
Chatbene | AutoPrompt.cc - An automatic prompt generator for ChatGPT ...
AutoPrompt AI - Advanced AI Prompt Generation Tool
Automatic Prompt Engineer UI. The Automatic Prompt Engineer (APE) UI ...
Introduction to Prompt Engineering — Lessons from building a SaaS business
Discover the AI That's Revolutionizing Prompt Engineering | HackerNoon
Compared with previous discrete prompt tuning method AutoPrompt (Shin ...
Prompt Engineering Guide - MSU Denver
Prompt Engineering Guide - Amirhossein’s Homepage
Automatic Prompt Engineering: Boosting AI Performance with Smarter Prompts
58 AI Prompt Examples & Ideas for Marketing (Copy & Paste!) | LocaliQ
Anthropic Introduces New Prompt Improver to Developer Console ...
Prompt engineering for language models usually involves tweaking the ...
GitHub - rohankapoor/AutoPrompt: Auto complete command prompts for C# ...
AI Prompt Engineering: Streamlining Automation for Large Language ...
AI Prompt Improver | Automatically Improve Prompts
AutoPrompt – AI-Powered Prompt Optimization
8 Best AI Prompt Generators To Get Over Your Creative Block
🪄 AI Prompt Generator by God of Prompt - Generate Your Custom AI ...
How Anthropic auto-prompt tool can boost AI models | Alex Velinov ...
AutoPrompt Features, Pricing, and Alternatives | AI Tools
AUTOPROMPT: Eliciting Knowledge from Language Models with Automatically ...
AutoPrompt 1.0.8 download | macOS
Auto-Prompt Builder (with Hosted LangServe) - YouTube
AutoPrompt:AI提示词自动优化框架,提升大语言模型应用效能 | AI铺子
auto-prompt/README.zh-CN.md at main · AIDotNet/auto-prompt · GitHub
Auto-Prompt | 大模型提示(Prompt)优化新方法IPC:可根据用户意图进行定向优化-腾讯云开发者社区-腾讯云
Configure Your AI Chatbot - Base Prompt, Model & Temperature Settings ...
关于(Auto)Prompt Engineering的思考 - 知乎
Create an Autoprompt
Autoprompting hi-res stock photography and images - Alamy
Autoprompt Lite AI Teleprompt by Ian Stephenson
GitHub - amerkay/auto-prompt-builder: Uses LangChain, gpt-4 and gpt-3.5 ...
License – AutoPromptKit
ucinlp/autoprompt at main
GitHub - huolanmiao/Auto-prompt
5 AI generated UI designs | AI UI design | Uizard
免费自动AI提示词生成器 | AutoPrompt.cc
SeaArt AI | Flux Auto-prompt
AutoPrompt Review – Cost, Use Cases & Alternatives [2025]
Autoprompt AI: Instant, smart backgrounds at scale with Claid API
自动化prompt生成(AuTo Prompt) - 知乎
PaddleNLP新增AutoPrompt自动化提示功能,登顶FewCLUE小样本学习榜单-腾讯云开发者社区-腾讯云
🚀 震撼发布!超越Claude的AI提示词优化神器Auto-Prompt正式开源! - 知乎
AutoPrompt-Marco de calibración de prompts basado en la intención
Auto-Prompt | 大模型提示(Prompt)优化新方法IPC:可根据用户意图进行定向优化 - 知乎
AutoPrompt - a Hugging Face Space by JunZhangf
Autoprompt.cc Reviews | Scam, Legit or Safe Check
ChatGPT AutoPrompt Google Chrome 용 - 확장 프로그램 다운로드
AI Prompts Generator - Boost your Creativity with AI Prompts Generator
[论文笔记] AUTOPROMPT (基于梯度搜索的自动提示词) - 知乎
7eu7d7/APT-stable-diffusion-auto-prompt · Hugging Face
App Store 上的“Autoprompt Pro AI Teleprompter”
[20.10] AutoPrompt | DOCSAID
Autoprompt AI: Instant, smart backgrounds at scale with Claid API ...
Autoprompt | Telepromptme
[논문 리뷰] APSeg: Auto-Prompt Model with Acquired and Injected Knowledge ...
Automatically create prompts and make them fight each other to know ...
GitHub - eyalbd2/Reproducing-AutoPrompt