Showing 120 of 120on this page. Filters & sort apply to loaded results; URL updates for sharing.120 of 120 on this page
Letter of intent for Job within the Same Company Example [Edit & Download]
Cover Letter For Position Within Same Company Example List Of Skills ...
PREPARATION for integration within and across teaching areas - APPLY ...
Apply Knowledge Of Content Within And Across Curriculum Teaching Areas ...
In Vs Within in English Grammar: 10 Main Differences - Phoenix English
Another Word For Within at Eugene Mash blog
Apply Within Sign Illustrations, Royalty-Free Vector Graphics & Clip ...
Job Application Letter Example and Format • Englishilm
Cover Letter Example Internal Position at Savannah Derrington blog
Cover Letter For Promotion Within Company
Letter of Intent for Job within Same Company in Google Docs, Pages ...
Prepositional Phrases with WITHIN - Word Coach
Apply Within
Within Subjects Design in Experiments Explained - Statistics By Jim
Apply Within High Resolution Stock Photography and Images - Alamy
Example Application Letter For A Job Vacancy at Beverly Eisen blog
Preposition: Within (meaning, examples, pronunciation) - YouTube
Example | Step-By-Step Process | Resume Optimizer Pro
Applied Knowledge of Content Within and Across Curriculum Teaching ...
48 Apply Within Sign Stock Photos, High-Res Pictures, and Images ...
How to applu | Explore Careers New Zealand
Within vs. In - What's the Difference? (With Examples)
Letter Of Intent For Promotion Template Example Of Letter Of Intent
52 Apply Within Sign Stock Photos, High-Res Pictures, and Images ...
Apply Within - British Comedy Guide
Frame Within a Frame Photography: 17 Tips, Ideas & Examples!
Apply Within eBook by Michaela McGuire | Official Publisher Page ...
A green neon sign that says apply within | Premium AI-generated PSD
1,600+ Apply Within Stock Photos, Pictures & Royalty-Free Images - iStock
435802176-Apply-Knowledge-Content-Within-Across-Curriculum-Areas.pptx
Application Behavior Viewpoint:ArchiMate | QualiWare Center of Excellence
Application Structure Viewpoint:ArchiMate | QualiWare Center of Excellence
Architecture Applications System at Ida Barrera blog
What is Enterprise Application Architecture and Its Types? - TatvaSoft Blog
Application Letter For Job Employment
The difference between AzureAD App Registrations and Enterprise ...
20 Examples of Application Software - Vivid Examples
Simple Job Application Sample
7 Application Letter Samples | Format, Examples and How To Write? - A ...
Excel Data Validation (With Examples) | Career Principles
What Is The Meaning Of Application Form - Design Talk
The Best Email Subject for a Job Application to Help You Land an ...
Write 100% Impactful Job Application Letter Format | Superworks
Examples Of A Written Application Letter at Emil Bentley blog
How to Write a Job Application Letter? (30 Best Examples)
Free Internal Job Application Resume Template to Edit Online
Loan Application Form Templates - Free Report Templates
Free Letter of Intent for Business Collaboration Template to Edit Online
14 best in-app messaging examples that engage users | Appcues Blog
Job Application Letter: Examples, What to Include & Writing Tips ...
Free Application Letter For Any Position Template to Edit Online
Application Letter Sample For Any Position Available at John ...
Internal Job Application Template
Sample Cover Letter For Job Application (With Templates)
Examples Of Internal Job Cover Letters at Jewel Simmons blog
Applying For Any Position Cover Letter
Application meaning
How To Write The Perfect Email For An Internal Job Application ...
Application Letter Sample for Any Position Template - Edit Online ...
GitHub - DevExpress-Examples/wpf-use-devexpress-theme-in-applications ...
examples of analytical information include (check all that apply ...
What Is Application Integration? | Nimble AppGenie
Application Letter Writing - Format, Examples, Class 9,10,11,12 ...
Free Simple Promotion Cover Letter Template to Edit Online
Power Automate Apply To Each Loops 20X Faster
CSS Syntax (With Examples)
Letter Of Intent Job Application
Letter of Intent for Vacant Position Template - Edit Online & Download ...
Sample Email for Job Application with Resume with Reference Free 12 Job ...
Within-apply - Classiq
Application Letter Sample For Any Position at Paul Pineda blog
What Is A Cover Letter For Post Office at Marylynn Martin blog
How To Answer The “What Are Your Compensation Expectations?” Interview ...
3 Internal Position cover letter examples [Stand out]
49 Best Letter Of Application Samples (+"How to Write" Guide) ᐅ
6 New Question Types You Will Find on the Next Gen NCLEX
Artificial Intelligence Examples
In vs Within: Clear Differences, Examples & Proper Usage
Free Introduction Letter for Job Application Template to Edit Online
How To Write A Application Letter In English - Infoupdate.org
Sentences with Always, Always in a Sentence in English, Sentences For ...
How To Write Job Application With Resume - Infoupdate.org
Now Hiring Printable Signs - Printable Signs
What Is An Application
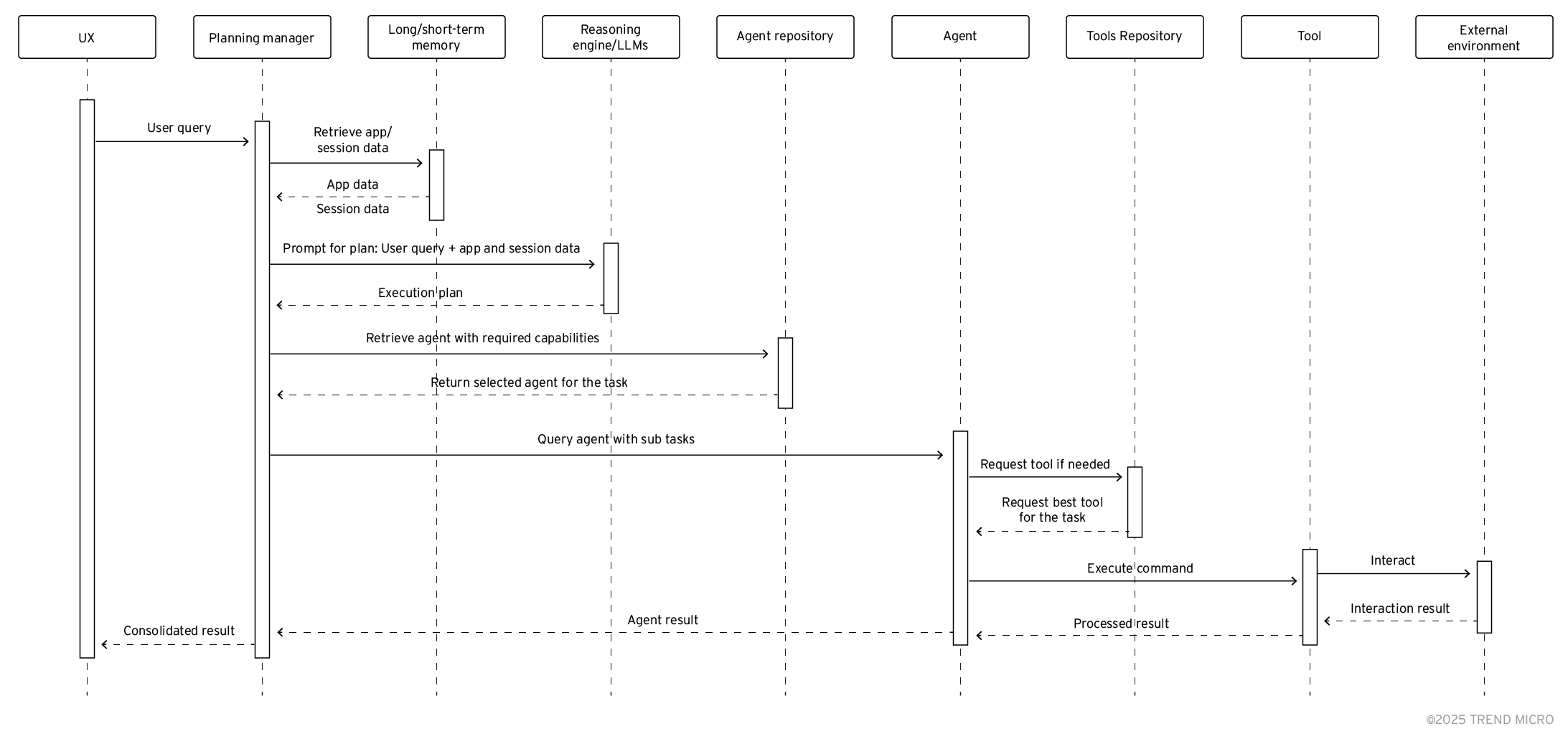
The Road to Agentic AI: Navigating Architecture, Threats, and Solutions ...
Forwarding Letter For Job Application
Application.Newaccessproject Method – QKOGE
Free Professional CV for Job Application Template to Edit Online
Policy as code, explained
Flashing a RIOT Application | RIOT Documentation
Getting Started with Derby: Java application examples
Application Software Images
What Does Initial Mean On Application Form at Lachlan Legge blog
16+ UN Representative Cover Letter Examples & Samples (2024) - ApplyFox.ai
Perfect Internship Cover Letter to Start Your Career [+ Examples & Tips ...
Education Loan Sle Letter Format - Infoupdate.org
Power Winnifred Louis 15 July ppt download
How Application Letter Is Written - Free Word Template
Cover Letter For Job Application
Job Application Cover Letters Free Samples
How To Apply Leadership Skills In The Workplace
Free Internal Job Application Letter Template - Edit Online & Download ...
9 PhD Resume Examples & Guide for 2023
17 University Student CV Examples & Templates to Secure a Job
How To Fill Out An Application Sent Through Email
Sentences with Application, Application in a Sentence in English ...
Mnc Resume Business Analyst Resume Examples And Templates For 2025 ...
Printable Job Application Form Pdf - King Printables
Free Letter of Intent to Marry (within 90 Days) | PDF | Word
Spanish Translation of “WITHIN” | Collins English-Spanish Dictionary
Applying with the Common App – Office of Admissions