Showing 119 of 119on this page. Filters & sort apply to loaded results; URL updates for sharing.119 of 119 on this page
Algorithm : Multiply two matrices - with source code in c language ...
Using the Standard Algorithm for Multiplication to Multiply Two 2 Digit ...
How to Multiply in Python: Examples and Methods
Matrix Multiplication Algorithm and Flowchart | Code with C
Assembly Code of the Multiplication Algorithm | Download Scientific Diagram
Standard Algorithm Multiplication for 4th and 5th Grades - ExperTuition
Step by Step Teaching On Standard Algorithm For Multiplication
Standard Algorithm for Multiplication | Steps & Examples - Lesson ...
Solved Develop multiplication algorithm in C++ and verify | Chegg.com
Standard Algorithm For Multiplying Decimals at Michael Sizemore blog
Solved Use Booth's algorithm to multiply 23 (multiplicand) | Chegg.com
Booth Multiplication Algorithm in Computer Architecture - Coding Ninjas
Booth's Algorithm for signed number multiplication. - YouTube
How can we multiply large integers quickly? (Karatsuba algorithm ...
Multiplying by 1 Digit- Algorithm Method – For Parents,Teachers, Scout ...
Matrix multiply algorithm coded using four techniques | Download ...
Multiply Using the Multiplication Algorithm by Educeri | TPT
Multiply two numbers in C (with algorithm) - ReadMeNow
Multiply a 4-digit by a 1-digit number using the Standard Algorithm by ...
Matrix Multiplication in C - DataFlair
Matrix Multiplication: Strassen's Algorithm Explained with Examples and ...
Multiplication Algorithm #1| Computer Arithmetic | Computer ...
SOLVED: Booth's multiplication algorithm, as shown in Figure Q2, is a ...
How Do Multiplication Algorithm Work at Judy Acosta blog
Multiplication algorithm | PPTX
Standard Algorithm Of Multiplication at Craig Alston blog
Solved Please implement the square-and-multiply algorithm | Chegg.com
Multiplication - The standard algorithm - EGMS Math and Science
Matrix Multiplication Algorithm Analysis – SKRW
Sequential Version / Version 1 Unsigned Multiplication Algorithm | PPTX
Multiplication Standard Algorithm [8 Detailed Practice Problems] - YouTube
Many Ways to Multiply - Education.com Blog
Multiplication Standard Algorithm Interactive Anchor Chart - Made By ...
Multiplying Standard Algorithm Teaching Resources | TPT
Multiplication algorithm - Wikipedia
Multiplication Algorithm - Bench Partner
Standard algorithm multiplication | PPTX
Multiplication Expanded Algorithm - YouTube
Multiplying Standard Algorithm Anchor Chart (With Steps) by JS Elementary
CS 314 Computer Organization Fall Chapter 3: Arithmetic for Computers ...
Lecture 6 Multiply Shift and Divide Professor Mike
Standard Algorithm Multiplication Anchor Chart at Blake Sadlier blog
Standard Algorithm Multiplication Cheat Sheet at Marie Vicente blog
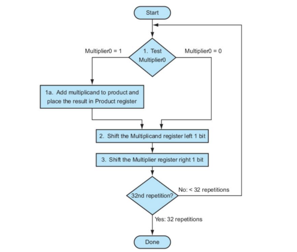
Shift and Add Multiplication Method in Computer Architecture
Standard Algorithm Multiplication With Decimals at Marc Beals blog
How to Implement Multiplication Algorithm using Visual C++? - Stack ...
Advanced Learning Algorithms || Matrix multiplication code - YouTube
Learning Objective We will multiply using the multiplication
Standard Algorithm Definition at Trent Ragland blog
Multiplying Whole Numbers Standard Algorithm Anchor Chart by Haley Shewmake
PPT - Computer Architecture Chapter 3 Instructions: Arithmetic for ...
What Is A Standard Algorithm? Explained for Elementary
Multiplication Standard Algorithm Worksheets - Printable Multiplication ...
Multiplication Standard Algorithm
PPT - 3.4 Algorithms for Multiplication and Division PowerPoint ...
Standard algorithm multiplication – Artofit
Standard Algorithm Multiplication 2 Digit By 2 Digit at Evie Wynyard blog
Teaching Standard Algorithm Multiplication at Richard Armes blog
Standard Algorithm Multiplication Lesson at Elizabeth Crider blog
The 4th Grade May-niacs: Moving to the Standard Multiplication Algorithm
Standard Multiplication Algorithm (Free Sample) | TPT
Solved 1. Develop the Algorithm to perform multiplication of | Chegg.com
Standard Algorithm Multiplication 2-Digit, 3-Digit, 4-Digit by 1-Digit ...
Standard Algorithm Chart at Lashay Carlson blog
Multiplying Matrix Flow Chart
PPT - CS4100: 計算機結構 Computer Arithmetic PowerPoint Presentation - ID ...
Multiplication algorithm, hardware and flowchart | PPTX | Computing ...
Lecture 3: Datapath, Control, and Computer Arithmetic - ppt download
Booth’s Multiplier - VLSI Verify
PPT - ECE232: Hardware Organization and Design PowerPoint Presentation ...
PPT - MULTIPLICATION AND DIVISION ALGORITHMS PowerPoint Presentation ...
CS304PC:Computer Organization and Architecture session 20 ...
Binary Multiplication Algorithm. | Download Scientific Diagram
How to Do Multiplication Algorithms 4 Ways - Inquiring Intermediates
Khan Academy
Data Structure & Algorithms - Matrix Multiplication | PDF
PPT - Multiplication PowerPoint Presentation, free download - ID:5652828
Multiplication of Two Numbers: C Programming - YouTube
PPT - Multiplication PowerPoint Presentation, free download - ID:4382050
PPT - Notes on the analysis of multiplication algorithms.. Dr. M ...
PPT - ECE 448 Lecture 1 3 PowerPoint Presentation, free download - ID ...
How To Learn Multiplication Tables At Home: The Best Way
PPT - ECE 232 Hardware Organization and Design Lecture 9 Computer ...
GitHub - Strilanc/multiplication-algorithm-examples-js: Various ...
Multiplying Two Digit by Two Digit Numbers (Standard Algorithm) | TPT
CS274: Computer Architecture - Computer Arithmetic: Multiplication and ...
Multiplication algorithm, hardware and flowchart | PPTX
Blocked Matrix Multiplication | Malith Jayaweera
GitHub - CaseyMerritt/Matrix-Multiplication-Algorithms
PPT - Computer Arithmetic Lecture 9 PowerPoint Presentation, free ...
COA Booth's Multiplication Algorithm: A Detailed Explanation - Studocu
PPT - Multiplication PowerPoint Presentation, free download - ID:4268544
Mastering the Multiplication Algorithm: A Step-by-Step Approach • DELED ...
Developing the algorithms | PPTX
Chapter 4 Dynamic Programming | Advanced Analysis of Algorithms