ValueError: Not Enough Values To Unpack (Expected 2, Got 1) - Position ...
ValueError: not enough values to unpack (expected 2, got 1) · Issue ...
ValueError: not enough values to unpack (expected 2, got 1) · Issue #18 ...
ValueError: not enough values to unpack (expected 2, got 1) · Issue #9 ...
ValueError: not enough values to unpack (expected 2, got 1) YOLOX训练出错 ...
Exception: ValueError: not enough values to unpack (expected 2, got 1 ...
ValueError: not enough values to unpack (expected 2, got 1)->for token ...
ESXi - ValueError: not enough values to unpack (expected 2, got 1)
python - ValueError: not enough values to unpack (expected 2, got 1 ...
DIEN Model: ValueError: not enough values to unpack (expected 2, got 1 ...
ValueError: not enough values to unpack (expected 2, got 1 - Python ...
[本地部署] ValueError: not enough values to unpack (expected 2, got 1 ...
ValueError: not enough values to unpack (expected 2, got 1)解决方法 - 灰信网 ...
解決策。ValueError: not enough values to unpack (expected 2, got 1 ...
搞定ValueError: not enough values to unpack (expected 2, got 1) - 知乎
【Python】成功解决ValueError: not enough values to unpack (expected 2, got 1 ...
批量翻译PDF文档(多线程) ValueError not enough values to unpack (expected 2, got ...
ValueError: not enough values to unpack (expected 2, got 1)-CSDN博客
运行c++项目解析到最后报错:ValueError: not enough values to unpack (expected 2, got ...
ValueError: not enough values to unpack (expected 2, got 1)错误解决方案-CSDN博客
完美解决ValueError: not enough values to unpack (expected 2, got 1)的正确解决方法 ...
【Pytorch】ValueError: not enough values to unpack (expected 2, got 1)问题 ...
Python 3 - ValueError: not enough values to unpack (expected 3, got 2 ...
ValueError: not enough values to unpack (expected 2, got 1)-CSDN社区
成功解决Python中出现的ValueError: not enough values to unpack (expected 2, got ...
Training paddleocr ValueError: not enough values to unpack (expected 2 ...
配置ChatGLM6B 出现问题 ValueError: not enough values to unpack (expected 2 ...
python - Keep Getting ValueError: not enough values to unpack (expected ...
成功解决ValueError: not enough values to unpack (expected 2, got 1)-阿里云开发者社区
Python错误集锦: 遍历字典时提示ValueError: not enough values to unpack (expected 2 ...
[Bug]: [single CPU][config] ValueError: not enough values to unpack ...
python - How to fix “ValueError: not enough values to unpack (expected ...
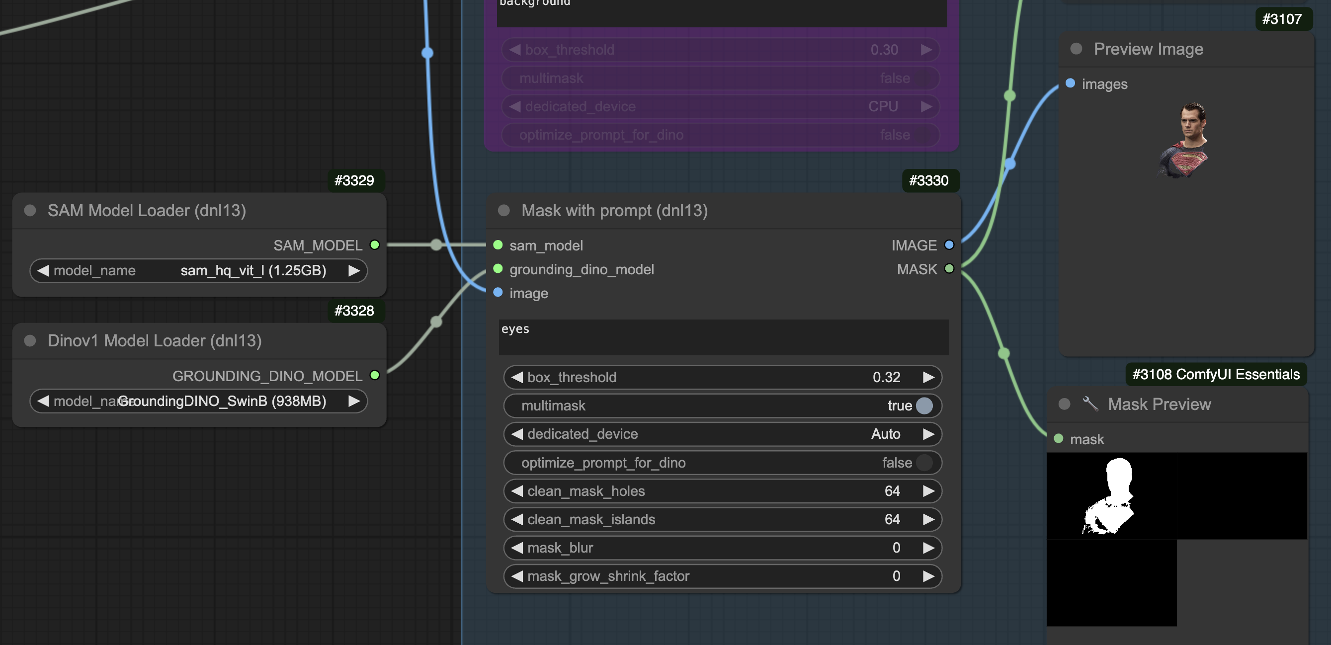
Mask with Prompt node error: ValueError: not enough values to unpack ...
TIGER-Lab/VLM2Vec-Full · ValueError: not enough values to unpack ...
[FIXED] Valueerror not enough values to unpack expected 2 got 1
ValueError: too many values to unpack (expected 2) in Python – Its ...
key, val = kv.split('=', maxsplit=1) ValueError: not enough values to ...
ValueError: too many values to unpack (expected 2) - ItsMyCode
[Solved] Valueerror: Too Many Values to Unpack (Expected 2)
How to fix ValueError: too many values to unpack (expected 2) | sebhastian
Python valueerror: too many values to unpack (expected 2) Solution
ValueError: too many values to unpack (expected 2) in Python | bobbyhadz
python - Error: 'too many values to unpack (expected 2) when applying a ...
How to Fix - ValueError not enough values to unpack - Data Science Parichay
ValueError Not enough values to unpack | Edureka Community
How to resolve ValueError: too many values to unpack | LabEx
Fix ValueError: Too Many Values to Unpack in Python • datagy
ValueError: Too many values to unpack in Python
Python: Solving ValueError: Too many values to unpack - YouTube
python 3.x - Python3 make file into dictionary ValueError: not enough ...
Value Error In Excel Example _ Full List of ALL Excel Errors and How to ...
Valueerror too many values to unpack expected 2 [SOLVED]
ValueError : Too Many Values to Unpack Error in Python - Avid Python
ValueError: could not convert string to float in Python – Its Linux FOSS
Valueerror length of values does not match length of index [Solved]
Valueerror: Expected 2 - Unpacking Too Many Values
Core Values List: 71 Values to Develop Your “Why” - Thomas Griffin
Python Valueerror ValueError: The Truth Value Of An Array With More
How To Find Critical Value In Statistics | Outlier
How To Return Value Error In Python - Dibujos Cute Para Imprimir
Valueerror cannot convert non-finite values na or inf to integer
layer_param_block, remainder = remainder.split('\n\n', 1) ValueError ...
Python 辞書で ValueError: Unpack する値が多すぎる(予想される 2) を解決する | Delft スタック
What is Value Element in Art? Definition, Examples and Significance ...
What is ValueError in Python & How to fix it
ValueError: If using all scalar values, you must pass an index - Pandas
Python ValueError Exception – How to Identify & Handle
Python Define Multiple Variables in One Line - Be on the Right Side of ...
[BUG] MLflow Tracking server with proxied artifact access fails with ...
[BUG] Error in `build_meta.py:run_setup`: `exec(code, locals ...
Values Statement Examples For Business at webchanelblog Blog
Value Chain Analysis Diagram What Is Industry Value Chain Analysis?
Place Value Blocks Worksheet - prntbl.concejomunicipaldechinu.gov.co
Valueerror Python
ValueError | Python | Tutorial - YouTube
Python Valueerror
Value-Based Pricing | Meaning, Strategy, Examples & Types