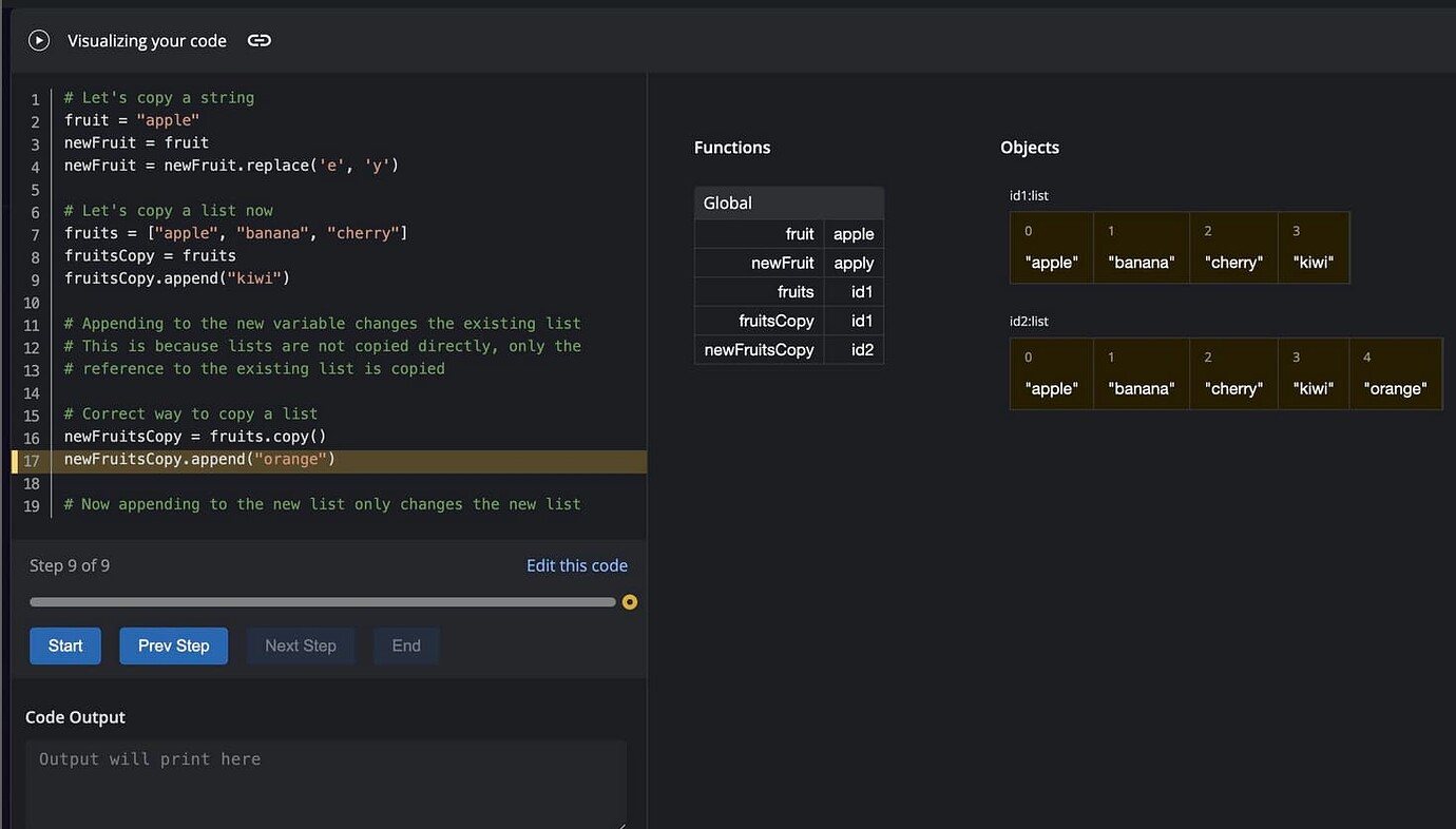
🚀 Exciting News! Introducing the Python Code Visualizer - announcement ...

🚀 Exciting News! Introducing the Python Code Visualizer - announcement ...

More to explore