文献阅读:基于 YOLOv8 的无人机图像目标检测算法 - 知乎
YOLOv8 目标检测模型 原理解析 - 知乎
YOLOv8:深度解析目标检测的新时代,提升精度与速度的终极秘籍 - 知乎
基于Yolov8的工业小目标缺陷检测(1) - 知乎
基于YOLOV8模型和Mot20数据集的行人目标检测系统(PyTorch+Pyside6+YOLOv8模型) - 知乎
基于 YOLOv8 的目标跟踪与计数 - 知乎
用yolov8改进做目标检测完成一篇硕士论文难吗? - 知乎
基于YOLOv8模型的高精度红外行人车辆目标检测(PyTorch+Pyside6+YOLOv8模型) - 知乎
基于YOLOv8模型的水下目标检测系统(PyTorch+Pyside6+YOLOv8模型) - 知乎
YOLOv8目标检测算法 - 知乎
YOLOv8目标检测与DeepSORT跟踪技术 - 知乎
解读YOLOv1-YOLOv8的原理与网络结构 - 知乎
基于YOLOv8模型的绵羊目标检测系统(PyTorch+Pyside6+YOLOv8模型) - 知乎
《目标检测大杂烩》-第13章-浅析YOLOv8 - 知乎
SOTA!目标检测Yolo系列YOLOv8全新问世! - 知乎
使用Yolov8训练使用人脸检测数据集 并构建一个基于YOLOv8的人脸目标检测系统 脸部检测 带标注 voc yolo - 知乎
YOLOv8全解析:高效、精准的目标检测新时代——创新架构与性能提升 - 知乎
快速上手yolov8进行目标检测,顺便读一读yolo的源码 - 知乎
基于YOLOV8模型的西红柿目标检测系统(PyTorch+Pyside6+YOLOv8模型) - 知乎
基于YOLOv8模型的海洋生物目标检测系统(PyTorch+Pyside6+YOLOv8模型) - 知乎
YOLO v6:一个硬件友好的目标检测算法 - 知乎
基于YOLOv8的菜品检测实验 - 知乎
基于yolov8,训练一个安全帽佩戴的目标检测模型 - 知乎
基于深度学习的火焰检测系统(网页版+YOLOv8/v7/v6/v5代码+训练数据集) - 知乎
基于YOLOv8的行人目标检测项目(超级详细) - 知乎
YOLOv11相对YOLOv8做了哪些改进? - 知乎
[目标检测]基于YOLOV8的自定义数据集实现水印检测 - 知乎
基于深度学习的遥感目标检测系统(网页版+YOLOv8/v7/v6/v5代码+训练数据集) - 知乎
【目标检测】第2期 基于 YOLOv8深度学习的眼部检测系统 - 知乎
基于深度学习的常见手势识别系统(网页版+YOLOv8/v7/v6/v5代码+训练数据集) - 知乎
基于YOLOv8模型的19类动物目标检测系统(PyTorch+Pyside6+YOLOv8模型) - 知乎
基于YOLOv8模型和PCB电子线路板缺陷目标检测系统(PyTorch+Pyside6+YOLOv8模型) - 知乎
《面向小目标检测的改进 YOLOv8算法研究》学习笔记 - 知乎
基于YOLOv8的目标检测系统 - 知乎
基于Yolov8的道路缺陷检测,加入MobileViTAttention、PConv、WIOU 、DCNV2提升检测精度 - 知乎
基于深度学习的多目标检测系统(网页版+YOLOv8/v7/v6/v5代码+训练数据集) - 知乎
基于YOLOv8实现高级目标检测和区域计数 - 知乎
基于YOLOV8模型和CCPD数据集的车牌目标检测系统(PyTorch+Pyside6+YOLOv8模型) - 知乎
手把手教程:用GPU云跑 YOLOv8 目标检测 - 知乎
基于yolov8的改进图像去雾目标检测算法 - 知乎
YoloV:视频中目标实时检测依然很棒(附源代码下载) - 知乎
基于Yolov8的铝片表面缺陷检测,如何提升缺陷检测能力 - 知乎
基于YOLOv8的目标识别、计数、电子围栏的项目开发过程 - 知乎
YOLOv8来啦 | 详细解读YOLOv8的改进模块!YOLOv5官方出品YOLOv8,必卷! - 知乎
YOLO对象检测算法也这么卷了吗——基于YOLOv8的人体姿态检测 - 知乎
基于 YOLOv8 和gui的实时目标检测与追踪系统 - 知乎
基于YOLOv8的茶叶病害识别项目|完整源码数据集+图形化界面+训练教程 - 知乎
一种基于YOLOv8改进的高精度红外小目标检测算法 (原创自研) - 知乎
基于YOLOv8/YOLOv7/YOLOv6/YOLOv5的草莓成熟度检测系统(深度学习模型+UI界面+Python代码+训练数据集) - 知乎
yolov8+多算法多目标追踪+实例分割+目标检测+姿态估计(代码+教程) - 知乎
目标检测-YOLO系列 - 知乎
基于YOLOV8模型的人脸口罩目标检测系统(PyTorch+Pyside6+YOLOv8模型) - 知乎
基于YOLOv8模型的奶牛目标检测系统(PyTorch+Pyside6+YOLOv8模型) - 知乎
深度学习目标检测中 基于深度目标检测算法yolov8训练水果检测数据集 创建基于YOLOv8的水果检测识别检测+pyqt5界面 - 知乎
基于YOLOV8模型和Kitti数据集的人工智能驾驶目标检测系统(PyTorch+Pyside6+YOLOv8模型) - 知乎
基于YOLOv8/YOLOv7/YOLOv6/YOLOv5的安全帽检测系统(Python+PySide6界面+训练代码) - 知乎
Yolov8训练自己的目标检测数据集 - 知乎
使用YOLOv8构建一个简单而准确的目标检测:检测模型 - 知乎
基于YOLOv8的血细胞检测系统 - 知乎
基于Yolov8的道路破损检测系统 - 知乎
新手YOLOv8目标检测实战(训练自己的数据集) - 知乎
目标检测:DETR系列与YOLOV8 - 知乎
YOLOv8 深度详解!一文看懂,快速上手 - 知乎
使用yolo8模型进行目标检测,怎样获取目标的特征? - 知乎
基于YOLO算法的目标检测系统实现指南 - 技术栈
【yolov8目标检测原理与实战课件与源码】选购介绍 - 轻舟网刻录盘个性化服务推荐
YOLOV8改进-添加基于注意力机制的目标检测头DyHead - 视频下载 Video Downloader
YOLO系列迎来YOLOv8,迅速包揽目标检测、实例分割新SOTA-CSDN博客
深度学习目标检测中_构建一个完整的基于YOLOv8的棉花病虫害检测系统,包括数据集准备、环境部署、模型使用、界面设计以及功能实现_multi ...
YOLOv8 目标检测设置教程
基于深度学习YOLOv8的钢材表面缺陷目标检测系统(YOLOv8+YOLO数据集+UI界面+Python项目源码+模型)_基于深度学习的易拉罐 ...
一种基于YOLOv8改进的轻量化目标检测方法及系统
基于深度学习的目标图像检测【Yolov8】_yolov8目标检测流程图-CSDN博客
基于深度可分离卷积的YOLOv8的安全带检测系统设计与实现_yolov8深度可分离卷积-CSDN博客
YOLOv8实战车辆目标检测-CSDN博客
基于Yolov8的工业小目标缺陷检测(4):多检测头结合小缺陷到大缺陷一网打尽的轻量级目标检测器GiraffeDet,暴力提升工业小目标缺陷 ...
如何使用YOLOv8训练自定义目标检测模型-开发者社区-阿里云
YOLOv8原理详解-CSDN博客
实践航拍小目标检测,基于YOLOv8全系列【n/s/m/l/x】参数模型开发构建无人机航拍场景下的小目标检测识别分析系统_yolov8 小目标 ...
基于YOLOv8的无人机图像目标检测算法_无人机目标检测-CSDN博客
【深度学习】yolo目标检测发展综述,yolo系列模型对比_基于深度学习的目标检测算法yolo系列在voc数据集上的性能比较-CSDN博客
一种基于YOLOV8的停车场视觉目标检测系统和方法
yolov8目标检测原理与实战(训练自己的数据集)-炮哥带你学-炮哥带你学-哔哩哔哩视频
YOLOv8/YOLOv7/YOLOv5/YOLOv4/Faster-rcnn系列算法改进【NO.69】针对遥感图像目标检测中的小目标进行改进 ...
基于yolov8训练视频目标检测 yolov5目标检测原理_蓝月亮的技术博客_51CTO博客
基于YOLOv8的遥感小目标车辆检测,加入一种基于内容引导注意力(CGA)的混合融合方案,助力遥感检测(1)_yolo小目标检测-CSDN博客
目标检测算法 YOLOv8 原理解析|包揽目标检测、实例分割 SOTA_yolov8算法-CSDN博客
【YOLOv8性能对比试验】YOLOv8n/s/m/l/x不同模型尺寸大小的实验结果对比及结论参考_深度学习_阿_旭-AtomGit开源社区
基于 YOLOv8 的目标检测实例应用-51CTO.COM
超详细YOLOv8目标检测全程概述:环境、训练、验证与预测详解_基于yolov8的目标检测-CSDN博客
【目标检测】YOLOv8算法实现(一):模型搭建_yolov8模型-CSDN博客
目标检测——基于 YOLOv8 实现图像检测_yolov8检测图片-CSDN博客
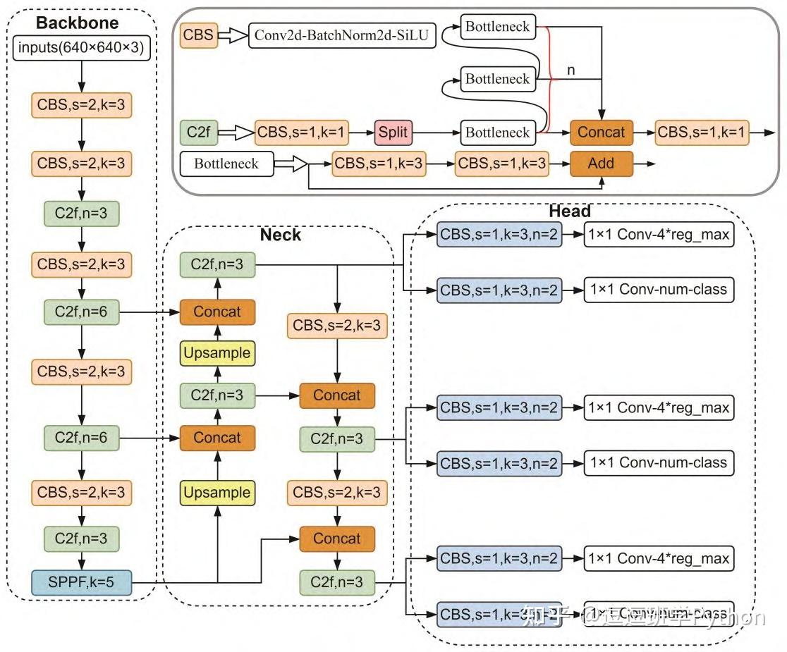
Based on this image's title: “基于Yolov8的目标检测实验(1) - 知乎”